Definition Type: Element
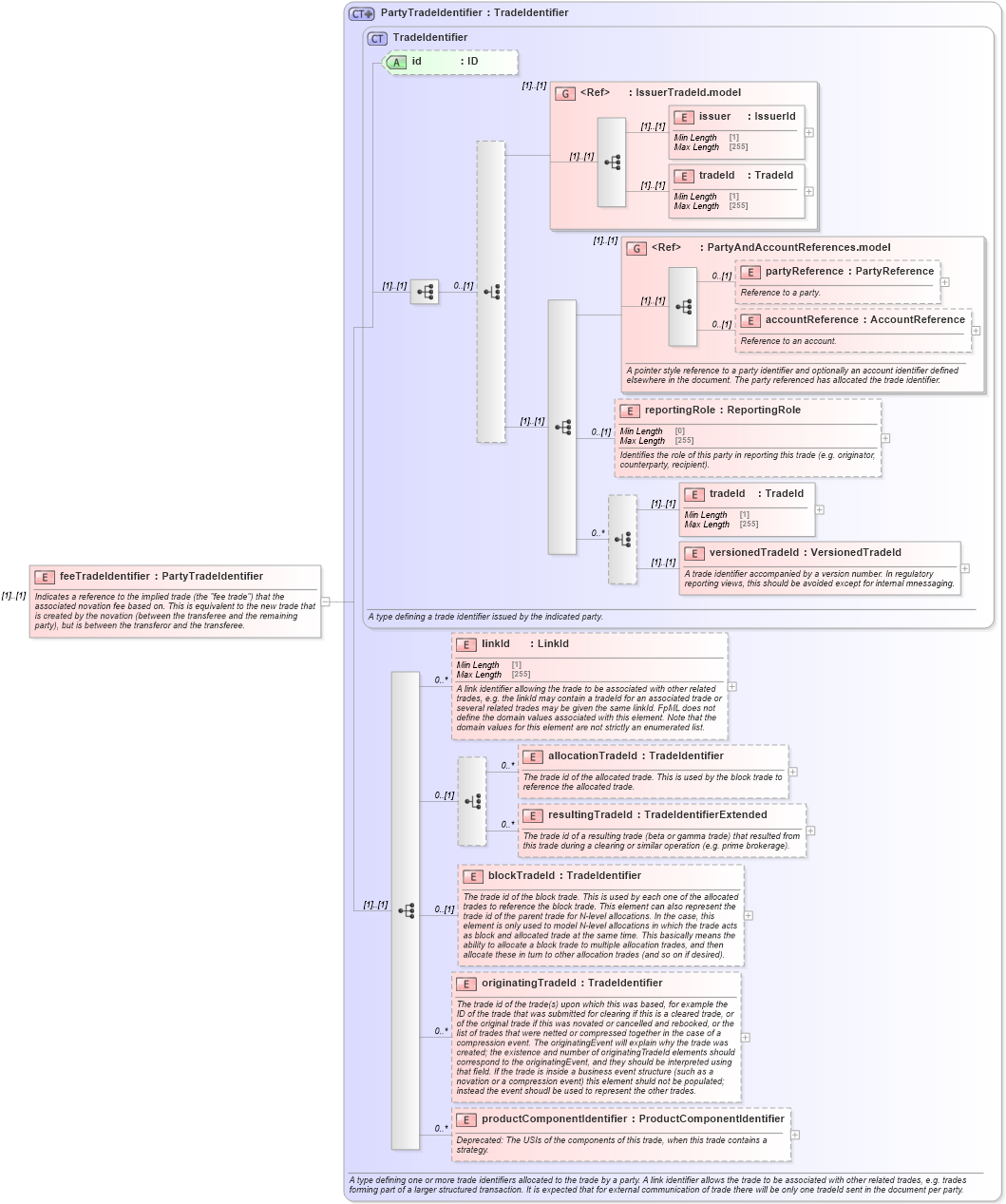
Name: feeTradeIdentifier
Namespace: http://www.fpml.org/FpML-5/reporting
Type: nsE:PartyTradeIdentifier
Containing Schema: fpml-business-events-5-10.xsd
MinOccurs (1)
MaxOccurs (1)
Abstract
Documentation:
Indicates a reference to the implied trade (the "fee trade") that the associated novation fee based on. This is equivalent to the new trade that is created by the novation (between the transferee and the remaining party), but is between the transferor and the transferee.
Collapse XSD Schema Diagram:
Drilldown into productComponentIdentifier in schema fpml-doc-5-10_xsd4 Drilldown into originatingTradeId in schema fpml-doc-5-10_xsd4 Drilldown into blockTradeId in schema fpml-doc-5-10_xsd4 Drilldown into resultingTradeId in schema fpml-doc-5-10_xsd4 Drilldown into allocationTradeId in schema fpml-doc-5-10_xsd4 Drilldown into linkId in schema fpml-doc-5-10_xsd4 Drilldown into versionedTradeId in schema fpml-doc-5-10_xsd4 Drilldown into tradeId in schema fpml-doc-5-10_xsd4 Drilldown into reportingRole in schema fpml-doc-5-10_xsd4 Drilldown into accountReference in schema fpml-shared-5-10_xsd4 Drilldown into partyReference in schema fpml-shared-5-10_xsd4 Drilldown into PartyAndAccountReferences.model in schema fpml-shared-5-10_xsd4 Drilldown into tradeId in schema fpml-shared-5-10_xsd4 Drilldown into issuer in schema fpml-shared-5-10_xsd4 Drilldown into IssuerTradeId.model in schema fpml-shared-5-10_xsd4 Drilldown into id in schema fpml-doc-5-10_xsd4 Drilldown into TradeIdentifier in schema fpml-doc-5-10_xsd4 Drilldown into PartyTradeIdentifier in schema fpml-doc-5-10_xsd4XSD Diagram of feeTradeIdentifier in schema fpml-business-events-5-10_xsd3 (Financial products Markup Language (FpML®))
Collapse XSD Schema Code:
<xsd:element name="feeTradeIdentifier" type="PartyTradeIdentifier">
    <xsd:annotation>
        <xsd:documentation xml:lang="en">Indicates a reference to the implied trade (the "fee trade") that the associated novation fee based on. This is equivalent to the new trade that is created by the novation (between the transferee and the remaining party), but is between the transferor and the transferee.</xsd:documentation>
    </xsd:annotation>
</xsd:element>
Collapse Child Elements:
Name Type Min Occurs Max Occurs
issuer nsE:issuer (1) (1)
tradeId nsE:tradeId (1) (1)
partyReference nsE:partyReference 0 (1)
accountReference nsE:accountReference 0 (1)
reportingRole nsE:reportingRole 0 (1)
tradeId nsE:tradeId (1) (1)
versionedTradeId nsE:versionedTradeId (1) (1)
linkId nsE:linkId 0 unbounded
allocationTradeId nsE:allocationTradeId 0 unbounded
resultingTradeId nsE:resultingTradeId 0 unbounded
blockTradeId nsE:blockTradeId 0 (1)
originatingTradeId nsE:originatingTradeId 0 unbounded
productComponentIdentifier nsE:productComponentIdentifier 0 unbounded
<xs:group> nsE:IssuerTradeId.model (1) (1)
<xs:group> nsE:PartyAndAccountReferences.model (1) (1)
Collapse Child Attributes:
Name Type Default Value Use
id nsE:id (Optional)
Collapse Derivation Tree: