Definition Type: ComplexType
Name: PartyTradeIdentifier
Namespace: http://www.fpml.org/FpML-5/reporting
Type: nsE:TradeIdentifier
Containing Schema: fpml-doc-5-10.xsd
Abstract
Documentation:
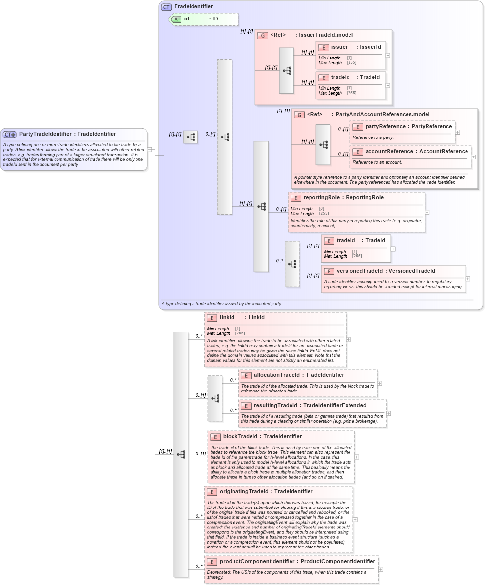
A type defining one or more trade identifiers allocated to the trade by a party. A link identifier allows the trade to be associated with other related trades, e.g. trades forming part of a larger structured transaction. It is expected that for external communication of trade there will be only one tradeId sent in the document per party.
Collapse XSD Schema Diagram:
Drilldown into productComponentIdentifier in schema fpml-doc-5-10_xsd4 Drilldown into originatingTradeId in schema fpml-doc-5-10_xsd4 Drilldown into blockTradeId in schema fpml-doc-5-10_xsd4 Drilldown into resultingTradeId in schema fpml-doc-5-10_xsd4 Drilldown into allocationTradeId in schema fpml-doc-5-10_xsd4 Drilldown into linkId in schema fpml-doc-5-10_xsd4 Drilldown into versionedTradeId in schema fpml-doc-5-10_xsd4 Drilldown into tradeId in schema fpml-doc-5-10_xsd4 Drilldown into reportingRole in schema fpml-doc-5-10_xsd4 Drilldown into accountReference in schema fpml-shared-5-10_xsd4 Drilldown into partyReference in schema fpml-shared-5-10_xsd4 Drilldown into PartyAndAccountReferences.model in schema fpml-shared-5-10_xsd4 Drilldown into tradeId in schema fpml-shared-5-10_xsd4 Drilldown into issuer in schema fpml-shared-5-10_xsd4 Drilldown into IssuerTradeId.model in schema fpml-shared-5-10_xsd4 Drilldown into id in schema fpml-doc-5-10_xsd4 Drilldown into TradeIdentifier in schema fpml-doc-5-10_xsd4XSD Diagram of PartyTradeIdentifier in schema fpml-doc-5-10_xsd4 (Financial products Markup Language (FpML®))
Collapse XSD Schema Code:
<xsd:complexType name="PartyTradeIdentifier">
    <xsd:annotation>
        <xsd:documentation xml:lang="en">A type defining one or more trade identifiers allocated to the trade by a party. A link identifier allows the trade to be associated with other related trades, e.g. trades forming part of a larger structured transaction. It is expected that for external communication of trade there will be only one tradeId sent in the document per party.</xsd:documentation>
    </xsd:annotation>
    <xsd:complexContent>
        <xsd:extension base="TradeIdentifier">
            <xsd:sequence>
                <xsd:element name="linkId" type="LinkId" minOccurs="0" maxOccurs="unbounded">
                    <xsd:annotation>
                        <xsd:documentation xml:lang="en">A link identifier allowing the trade to be associated with other related trades, e.g. the linkId may contain a tradeId for an associated trade or several related trades may be given the same linkId. FpML does not define the domain values associated with this element. Note that the domain values for this element are not strictly an enumerated list.</xsd:documentation>
                    </xsd:annotation>
                </xsd:element>
                <xsd:choice minOccurs="0">
                    <xsd:element name="allocationTradeId" type="TradeIdentifier" minOccurs="0" maxOccurs="unbounded">
                        <xsd:annotation>
                            <xsd:documentation xml:lang="en">The trade id of the allocated trade. This is used by the block trade to reference the allocated trade.</xsd:documentation>
                        </xsd:annotation>
                    </xsd:element>
                    <xsd:element name="resultingTradeId" type="TradeIdentifierExtended" minOccurs="0" maxOccurs="unbounded">
                        <xsd:annotation>
                            <xsd:documentation xml:lang="en">The trade id of a resulting trade (beta or gamma trade) that resulted from this trade during a clearing or similar operation (e.g. prime brokerage).</xsd:documentation>
                        </xsd:annotation>
                    </xsd:element>
                </xsd:choice>
                <xsd:element name="blockTradeId" type="TradeIdentifier" minOccurs="0">
                    <xsd:annotation>
                        <xsd:documentation xml:lang="en">The trade id of the block trade. This is used by each one of the allocated trades to reference the block trade. This element can also represent the trade id of the parent trade for N-level allocations. In the case, this element is only used to model N-level allocations in which the trade acts as block and allocated trade at the same time. This basically means the ability to allocate a block trade to multiple allocation trades, and then allocate these in turn to other allocation trades (and so on if desired).</xsd:documentation>
                    </xsd:annotation>
                </xsd:element>
                <xsd:element name="originatingTradeId" type="TradeIdentifier" minOccurs="0" maxOccurs="unbounded">
                    <xsd:annotation>
                        <xsd:documentation xml:lang="en">The trade id of the trade(s) upon which this was based, for example the ID of the trade that was submitted for clearing if this is a cleared trade, or of the original trade if this was novated or cancelled and rebooked, or the list of trades that were netted or compressed together in the case of a compression event. The originatingEvent will explain why the trade was created; the existence and number of originatingTradeId elements should correspond to the originatingEvent, and they should be interpreted using that field. If the trade is inside a business event structure (such as a novation or a compression event) this element shuld not be populated; instead the event shoudl be used to represent the other trades.</xsd:documentation>
                    </xsd:annotation>
                </xsd:element>
                <xsd:element name="productComponentIdentifier" type="ProductComponentIdentifier" minOccurs="0" maxOccurs="unbounded" fpml-annotation:deprecated="true" fpml-annotation:deprecatedReason="Added in error. Leftover from earlier proposal" xmlns:fpml-annotation="http://www.fpml.org/annotation">
                    <xsd:annotation>
                        <xsd:documentation xml:lang="en">Deprecated: The USIs of the components of this trade, when this trade contains a strategy.</xsd:documentation>
                    </xsd:annotation>
                </xsd:element>
            </xsd:sequence>
        </xsd:extension>
    </xsd:complexContent>
</xsd:complexType>
Collapse Child Elements:
Name Type Min Occurs Max Occurs
issuer nsE:issuer (1) (1)
tradeId nsE:tradeId (1) (1)
partyReference nsE:partyReference 0 (1)
accountReference nsE:accountReference 0 (1)
reportingRole nsE:reportingRole 0 (1)
tradeId nsE:tradeId (1) (1)
versionedTradeId nsE:versionedTradeId (1) (1)
linkId nsE:linkId 0 unbounded
allocationTradeId nsE:allocationTradeId 0 unbounded
resultingTradeId nsE:resultingTradeId 0 unbounded
blockTradeId nsE:blockTradeId 0 (1)
originatingTradeId nsE:originatingTradeId 0 unbounded
productComponentIdentifier nsE:productComponentIdentifier 0 unbounded
<xs:group> nsE:IssuerTradeId.model (1) (1)
<xs:group> nsE:PartyAndAccountReferences.model (1) (1)
Collapse Child Attributes:
Name Type Default Value Use
id nsE:id (Optional)
Collapse Derivation Tree:
Collapse References:
nsE:feeTradeIdentifier, nsE:newTradeIdentifier, nsE:oldTradeIdentifier, nsE:oldTradeIdentifier, nsE:partyTradeIdentifier, nsE:partyTradeIdentifier, nsE:partyTradeIdentifier, nsE:partyTradeIdentifier, nsE:partyTradeIdentifier, nsE:partyTradeIdentifier, nsE:partyTradeIdentifier, nsE:partyTradeIdentifier, nsE:partyTradeIdentifiernsE:resultingTradeIdentifier, nsE:tradeIdentifier, nsE:tradeIdentifier, nsE:tradeIdentifier, nsE:tradeIdentifier, nsE:tradeIdentifier, nsE:tradeIdentifier, nsE:tradeIdentifier, nsE:tradeIdentifier,