Definition Type: ComplexType
Name: FxAccrualBarrier
Namespace: http://www.fpml.org/FpML-5/confirmation
Type: nsA:FxComplexBarrierBase
Containing Schema: fpml-fx-accruals-5-10.xsd
Abstract
Collapse XSD Schema Diagram:
Drilldown into informationSource in schema fpml-fx-accruals-5-10_xsd Drilldown into quotedCurrencyPair in schema fpml-fx-accruals-5-10_xsd Drilldown into observableReference in schema fpml-fx-accruals-5-10_xsd Drilldown into accrualRetention in schema fpml-fx-accruals-5-10_xsd Drilldown into observationEndTime in schema fpml-fx-targets-5-10_xsd Drilldown into observationEndDate in schema fpml-fx-targets-5-10_xsd Drilldown into observationStartTime in schema fpml-fx-targets-5-10_xsd Drilldown into observationStartDate in schema fpml-fx-targets-5-10_xsd Drilldown into triggerRate in schema fpml-fx-targets-5-10_xsd Drilldown into condition in schema fpml-fx-targets-5-10_xsd Drilldown into scope in schema fpml-fx-targets-5-10_xsd Drilldown into style in schema fpml-fx-targets-5-10_xsd Drilldown into barrierType in schema fpml-fx-targets-5-10_xsd Drilldown into id in schema fpml-fx-targets-5-10_xsd Drilldown into FxComplexBarrierBase in schema fpml-fx-targets-5-10_xsdXSD Diagram of FxAccrualBarrier in schema fpml-fx-accruals-5-10_xsd (Financial products Markup Language (FpML®))
Collapse XSD Schema Code:
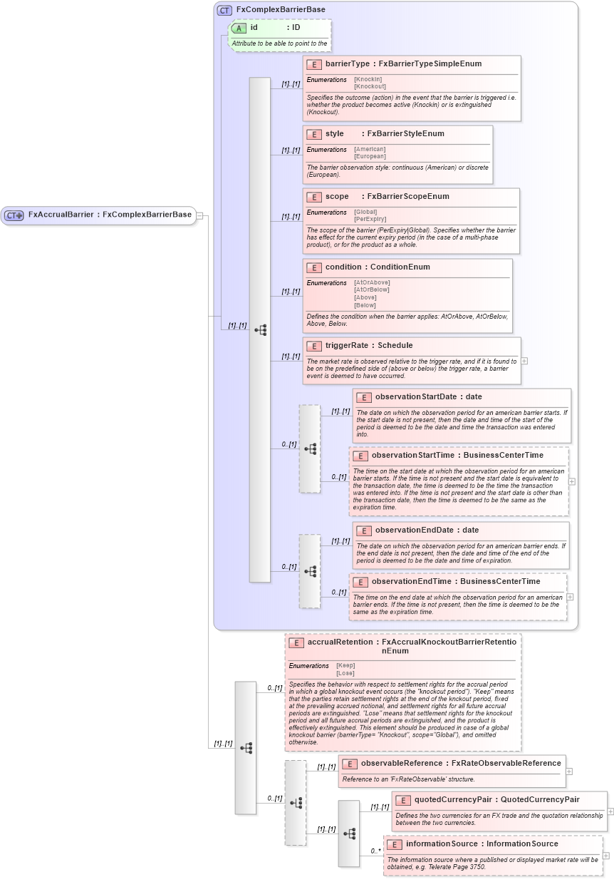
<xsd:complexType name="FxAccrualBarrier">
    <xsd:complexContent>
        <xsd:extension base="FxComplexBarrierBase">
            <xsd:sequence>
                <xsd:element name="accrualRetention" type="FxAccrualKnockoutBarrierRetentionEnum" minOccurs="0">
                    <xsd:annotation>
                        <xsd:documentation xml:lang="en">Specifies the behavior with respect to settlement rights for the accrual period in which a global knockout event occurs (the "knockout period"). "Keep" means that the parties retain settlement rights at the end of the knckout period, fixed at the prevailing accrued notional, and settlement rights for all future accrual periods are extinguished. "Lose" means that settlement rights for the knockout period and all future accrual periods are extinguished, and the product is effectively extinguished. This element should be produced in case of a global knockout barrier (barrierType= "Knockout", scope="Global"), and omitted otherwise.</xsd:documentation>
                    </xsd:annotation>
                </xsd:element>
                <xsd:choice minOccurs="0">
                    <xsd:element name="observableReference" type="FxRateObservableReference">
                        <xsd:annotation>
                            <xsd:documentation xml:lang="en">Reference to an 'FxRateObservable' structure.</xsd:documentation>
                        </xsd:annotation>
                    </xsd:element>
                    <xsd:sequence>
                        <xsd:element name="quotedCurrencyPair" type="QuotedCurrencyPair">
                            <xsd:annotation>
                                <xsd:documentation xml:lang="en">Defines the two currencies for an FX trade and the quotation relationship between the two currencies.</xsd:documentation>
                            </xsd:annotation>
                        </xsd:element>
                        <xsd:element name="informationSource" type="InformationSource" minOccurs="0" maxOccurs="unbounded">
                            <xsd:annotation>
                                <xsd:documentation xml:lang="en">The information source where a published or displayed market rate will be obtained, e.g. Telerate Page 3750.</xsd:documentation>
                            </xsd:annotation>
                        </xsd:element>
                    </xsd:sequence>
                </xsd:choice>
            </xsd:sequence>
        </xsd:extension>
    </xsd:complexContent>
</xsd:complexType>
Collapse Child Elements:
Name Type Min Occurs Max Occurs
barrierType nsA:barrierType (1) (1)
style nsA:style (1) (1)
scope nsA:scope (1) (1)
condition nsA:condition (1) (1)
triggerRate nsA:triggerRate (1) (1)
observationStartDate nsA:observationStartDate (1) (1)
observationStartTime nsA:observationStartTime 0 (1)
observationEndDate nsA:observationEndDate (1) (1)
observationEndTime nsA:observationEndTime 0 (1)
accrualRetention nsA:accrualRetention 0 (1)
observableReference nsA:observableReference (1) (1)
quotedCurrencyPair nsA:quotedCurrencyPair (1) (1)
informationSource nsA:informationSource 0 unbounded
Collapse Child Attributes:
Name Type Default Value Use
id nsA:id Optional
Collapse Derivation Tree:
Collapse References:
nsA:barrier, nsA:barrier, nsA:barrier, nsA:barrier