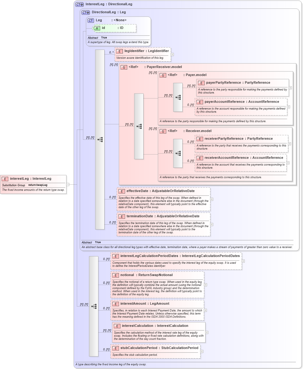
Definition Type: Element
Name: interestLeg
Namespace: http://www.fpml.org/FpML-5/recordkeeping
Type: nsD:InterestLeg
Containing Schema: fpml-eq-shared-5-10.xsd
Abstract
Documentation:
The fixed income amounts of the return type swap.
Collapse XSD Schema Diagram:
Drilldown into stubCalculationPeriod in schema fpml-eq-shared-5-10_xsd1 Drilldown into interestCalculation in schema fpml-eq-shared-5-10_xsd1 Drilldown into interestAmount in schema fpml-eq-shared-5-10_xsd1 Drilldown into notional in schema fpml-eq-shared-5-10_xsd1 Drilldown into interestLegCalculationPeriodDates in schema fpml-eq-shared-5-10_xsd1 Drilldown into terminationDate in schema fpml-shared-5-10_xsd3 Drilldown into effectiveDate in schema fpml-shared-5-10_xsd3 Drilldown into receiverAccountReference in schema fpml-shared-5-10_xsd3 Drilldown into receiverPartyReference in schema fpml-shared-5-10_xsd3 Drilldown into Receiver.model in schema fpml-shared-5-10_xsd3 Drilldown into payerAccountReference in schema fpml-shared-5-10_xsd3 Drilldown into payerPartyReference in schema fpml-shared-5-10_xsd3 Drilldown into Payer.model in schema fpml-shared-5-10_xsd3 Drilldown into PayerReceiver.model in schema fpml-shared-5-10_xsd3 Drilldown into legIdentifier in schema fpml-shared-5-10_xsd3 Drilldown into id in schema fpml-shared-5-10_xsd3 Drilldown into Leg in schema fpml-shared-5-10_xsd3 Drilldown into DirectionalLeg in schema fpml-shared-5-10_xsd3 Drilldown into InterestLeg in schema fpml-eq-shared-5-10_xsd1XSD Diagram of interestLeg in schema fpml-eq-shared-5-10_xsd1 (Financial products Markup Language (FpML®))
Collapse XSD Schema Code:
<xsd:element name="interestLeg" type="InterestLeg" substitutionGroup="returnSwapLeg">
    <xsd:annotation>
        <xsd:documentation xml:lang="en">The fixed income amounts of the return type swap.</xsd:documentation>
    </xsd:annotation>
</xsd:element>
Collapse Child Elements:
Name Type Min Occurs Max Occurs
legIdentifier nsD:legIdentifier 0 unbounded
payerPartyReference nsD:payerPartyReference (1) (1)
payerAccountReference nsD:payerAccountReference 0 (1)
receiverPartyReference nsD:receiverPartyReference 0 (1)
receiverAccountReference nsD:receiverAccountReference 0 (1)
effectiveDate nsD:effectiveDate 0 (1)
terminationDate nsD:terminationDate 0 (1)
interestLegCalculationPeriodDates nsD:interestLegCalculationPeriodDates 0 (1)
notional nsD:notional 0 (1)
interestAmount nsD:interestAmount 0 (1)
interestCalculation nsD:interestCalculation (1) (1)
stubCalculationPeriod nsD:stubCalculationPeriod 0 (1)
<xs:group> nsD:PayerReceiver.model (1) (1)
<xs:group> nsD:Payer.model (1) (1)
<xs:group> nsD:Receiver.model (1) (1)
Collapse Child Attributes:
Name Type Default Value Use
id nsD:id (Optional)
Collapse Derivation Tree:
Collapse References:
nsD:returnSwapLeg