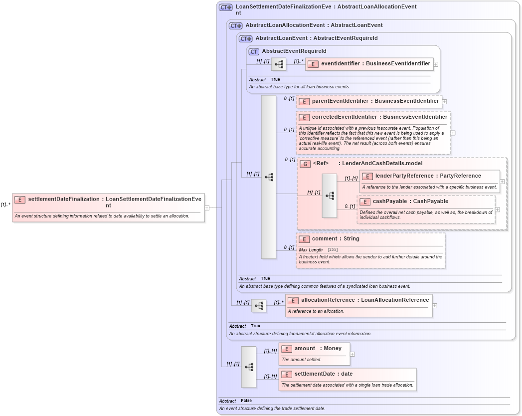
Definition Type: Element
Name: settlementDateFinalization
Namespace: http://www.fpml.org/FpML-5/confirmation
Type: nsA:LoanSettlementDateFinalizationEvent
Containing Schema: fpml-loan-5-10.xsd
MinOccurs (1)
MaxOccurs unbounded
Abstract
Documentation:
An event structure defining information related to date availability to settle an allocation.
Collapse XSD Schema Diagram:
Drilldown into settlementDate in schema fpml-loan-5-10_xsd Drilldown into amount in schema fpml-loan-5-10_xsd Drilldown into allocationReference in schema fpml-loan-5-10_xsd Drilldown into comment in schema fpml-loan-5-10_xsd Drilldown into cashPayable in schema fpml-loan-5-10_xsd Drilldown into lenderPartyReference in schema fpml-loan-5-10_xsd Drilldown into LenderAndCashDetails.model in schema fpml-loan-5-10_xsd Drilldown into correctedEventIdentifier in schema fpml-loan-5-10_xsd Drilldown into parentEventIdentifier in schema fpml-loan-5-10_xsd Drilldown into eventIdentifier in schema fpml-loan-5-10_xsd Drilldown into AbstractEventRequireId in schema fpml-loan-5-10_xsd Drilldown into AbstractLoanEvent in schema fpml-loan-5-10_xsd Drilldown into AbstractLoanAllocationEvent in schema fpml-loan-5-10_xsd Drilldown into LoanSettlementDateFinalizationEvent in schema fpml-loan-5-10_xsdXSD Diagram of settlementDateFinalization in schema fpml-loan-5-10_xsd (Financial products Markup Language (FpML®))
Collapse XSD Schema Code:
<xsd:element name="settlementDateFinalization" type="LoanSettlementDateFinalizationEvent" maxOccurs="unbounded">
    <xsd:annotation>
        <xsd:documentation>An event structure defining information related to date availability to settle an allocation.</xsd:documentation>
    </xsd:annotation>
</xsd:element>
Collapse Child Elements:
Name Type Min Occurs Max Occurs
eventIdentifier nsA:eventIdentifier (1) unbounded
parentEventIdentifier nsA:parentEventIdentifier 0 (1)
correctedEventIdentifier nsA:correctedEventIdentifier 0 (1)
lenderPartyReference nsA:lenderPartyReference (1) (1)
cashPayable nsA:cashPayable 0 (1)
comment nsA:comment 0 (1)
allocationReference nsA:allocationReference (1) unbounded
amount nsA:amount (1) (1)
settlementDate nsA:settlementDate (1) (1)
<xs:group> nsA:LenderAndCashDetails.model 0 (1)
Collapse Derivation Tree: