Definition Type: Element
Name: valuationPriceInterim
Namespace: http://www.fpml.org/FpML-5/transparency
Type: nsF:ReturnLegValuationPrice
Containing Schema: fpml-eq-shared-5-10.xsd
MinOccurs 0
MaxOccurs (1)
Abstract
Documentation:
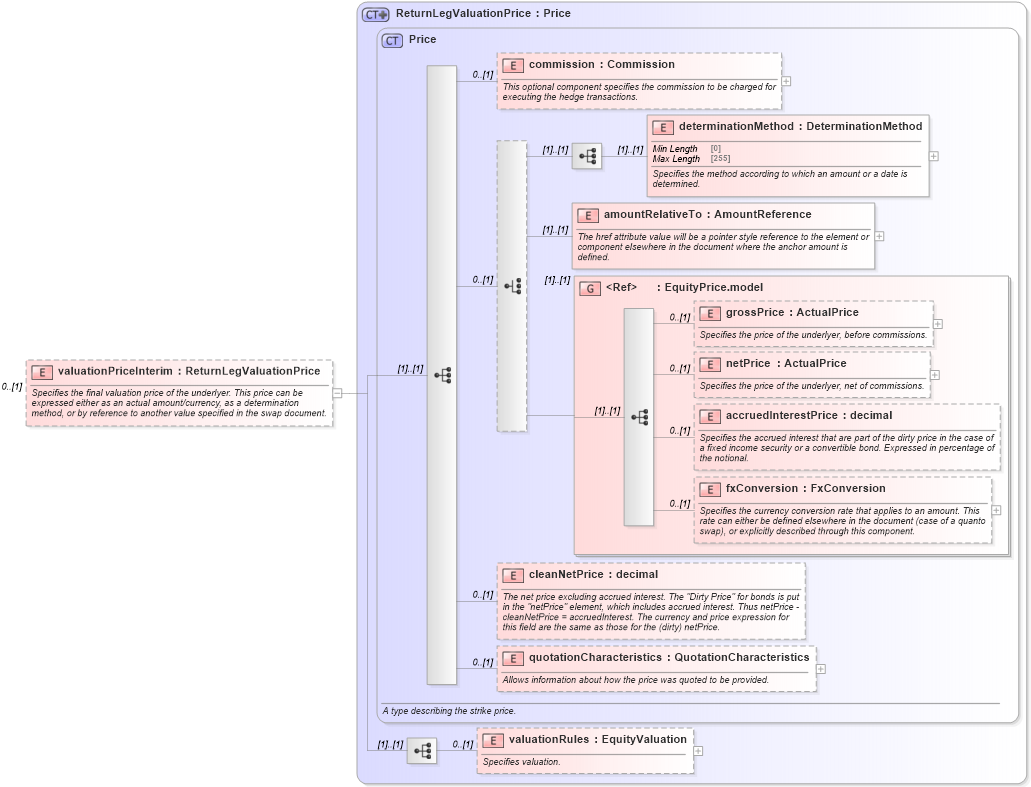
Specifies the final valuation price of the underlyer. This price can be expressed either as an actual amount/currency, as a determination method, or by reference to another value specified in the swap document.
Collapse XSD Schema Diagram:
Drilldown into valuationRules in schema fpml-eq-shared-5-10_xsd3 Drilldown into quotationCharacteristics in schema fpml-asset-5-10_xsd5 Drilldown into cleanNetPrice in schema fpml-asset-5-10_xsd5 Drilldown into fxConversion in schema fpml-asset-5-10_xsd5 Drilldown into accruedInterestPrice in schema fpml-asset-5-10_xsd5 Drilldown into netPrice in schema fpml-asset-5-10_xsd5 Drilldown into grossPrice in schema fpml-asset-5-10_xsd5 Drilldown into EquityPrice.model in schema fpml-asset-5-10_xsd5 Drilldown into amountRelativeTo in schema fpml-asset-5-10_xsd5 Drilldown into determinationMethod in schema fpml-asset-5-10_xsd5 Drilldown into commission in schema fpml-asset-5-10_xsd5 Drilldown into Price in schema fpml-asset-5-10_xsd5 Drilldown into ReturnLegValuationPrice in schema fpml-eq-shared-5-10_xsd3XSD Diagram of valuationPriceInterim in schema fpml-eq-shared-5-10_xsd3 (Financial products Markup Language (FpML®))
Collapse XSD Schema Code:
<xsd:element name="valuationPriceInterim" type="ReturnLegValuationPrice" minOccurs="0">
    <xsd:annotation>
        <xsd:documentation xml:lang="en">Specifies the final valuation price of the underlyer. This price can be expressed either as an actual amount/currency, as a determination method, or by reference to another value specified in the swap document.</xsd:documentation>
    </xsd:annotation>
</xsd:element>
Collapse Child Elements:
Name Type Min Occurs Max Occurs
commission nsF:commission 0 (1)
determinationMethod nsF:determinationMethod (1) (1)
amountRelativeTo nsF:amountRelativeTo (1) (1)
grossPrice nsF:grossPrice 0 (1)
netPrice nsF:netPrice 0 (1)
accruedInterestPrice nsF:accruedInterestPrice 0 (1)
fxConversion nsF:fxConversion 0 (1)
cleanNetPrice nsF:cleanNetPrice 0 (1)
quotationCharacteristics nsF:quotationCharacteristics 0 (1)
valuationRules nsF:valuationRules 0 (1)
<xs:group> nsF:EquityPrice.model (1) (1)
Collapse Derivation Tree: