Definition Type: ComplexType
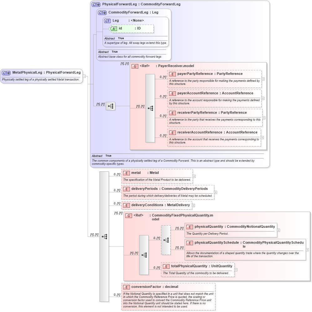
Name: MetalPhysicalLeg
Namespace: http://www.fpml.org/FpML-5/reporting
Type: nsA:PhysicalForwardLeg
Containing Schema: fpml-com-5-4.xsd
Abstract
Documentation:
Physically settled leg of a physically settled Metal transaction.
Collapse XSD Schema Diagram:
Drilldown into conversionFactor in schema fpml-com-5-4_xsd Drilldown into totalPhysicalQuantity in schema fpml-com-5-4_xsd Drilldown into physicalQuantitySchedule in schema fpml-com-5-4_xsd Drilldown into physicalQuantity in schema fpml-com-5-4_xsd Drilldown into CommodityFixedPhysicalQuantity.model in schema fpml-com-5-4_xsd Drilldown into deliveryConditions in schema fpml-com-5-4_xsd Drilldown into deliveryPeriods in schema fpml-com-5-4_xsd Drilldown into metal in schema fpml-com-5-4_xsd Drilldown into receiverAccountReference in schema fpml-shared-5-4_xsd Drilldown into receiverPartyReference in schema fpml-shared-5-4_xsd Drilldown into payerAccountReference in schema fpml-shared-5-4_xsd Drilldown into payerPartyReference in schema fpml-shared-5-4_xsd Drilldown into PayerReceiver.model in schema fpml-shared-5-4_xsd Drilldown into id in schema fpml-shared-5-4_xsd Drilldown into Leg in schema fpml-shared-5-4_xsd Drilldown into CommodityForwardLeg in schema fpml-com-5-4_xsd Drilldown into PhysicalForwardLeg in schema fpml-com-5-4_xsdXSD Diagram of MetalPhysicalLeg in schema fpml-com-5-4_xsd (Financial products Markup Language (FpML®))
Collapse XSD Schema Code:
<xsd:complexType name="MetalPhysicalLeg">
    <xsd:annotation>
        <xsd:documentation xml:lang="en">Physically settled leg of a physically settled Metal transaction.</xsd:documentation>
    </xsd:annotation>
    <xsd:complexContent>
        <xsd:extension base="PhysicalForwardLeg">
            <xsd:sequence>
                <xsd:element name="metal" type="Metal" minOccurs="0">
                    <xsd:annotation>
                        <xsd:documentation xml:lang="en">The specification of the Metal Product to be delivered.</xsd:documentation>
                    </xsd:annotation>
                </xsd:element>
                <xsd:element name="deliveryPeriods" type="CommodityDeliveryPeriods" minOccurs="0">
                    <xsd:annotation>
                        <xsd:documentation xml:lang="en">The period during which delivery/deliveries of Metal may be scheduled.</xsd:documentation>
                    </xsd:annotation>
                </xsd:element>
                <xsd:element name="deliveryConditions" type="MetalDelivery" minOccurs="0">
                </xsd:element>
                <xsd:group ref="CommodityFixedPhysicalQuantity.model" />
                <xsd:element name="conversionFactor" type="xsd:decimal" minOccurs="0">
                    <xsd:annotation>
                        <xsd:documentation xml:lang="en">If the Notional Quantity is specified in a unit that does not match the unit in which the Commodity Reference Price is quoted, the scaling or conversion factor used to convert the Commodity Reference Price unit into the Notional Quantity unit should be stated here. If there is no conversion, this element is not intended to be used.</xsd:documentation>
                    </xsd:annotation>
                </xsd:element>
            </xsd:sequence>
        </xsd:extension>
    </xsd:complexContent>
</xsd:complexType>
Collapse Child Elements:
Name Type Min Occurs Max Occurs
payerPartyReference nsA:payerPartyReference 0 (1)
payerAccountReference nsA:payerAccountReference 0 (1)
receiverPartyReference nsA:receiverPartyReference 0 (1)
receiverAccountReference nsA:receiverAccountReference 0 (1)
metal nsA:metal 0 (1)
deliveryPeriods nsA:deliveryPeriods 0 (1)
deliveryConditions nsA:deliveryConditions 0 (1)
physicalQuantity nsA:physicalQuantity (1) (1)
physicalQuantitySchedule nsA:physicalQuantitySchedule (1) (1)
totalPhysicalQuantity nsA:totalPhysicalQuantity 0 (1)
conversionFactor nsA:conversionFactor 0 (1)
<xs:group> nsA:PayerReceiver.model (1) (1)
<xs:group> nsA:CommodityFixedPhysicalQuantity.model (1) (1)
Collapse Child Attributes:
Name Type Default Value Use
id nsA:id (Optional)
Collapse Derivation Tree:
Collapse References:
nsA:metalPhysicalLeg