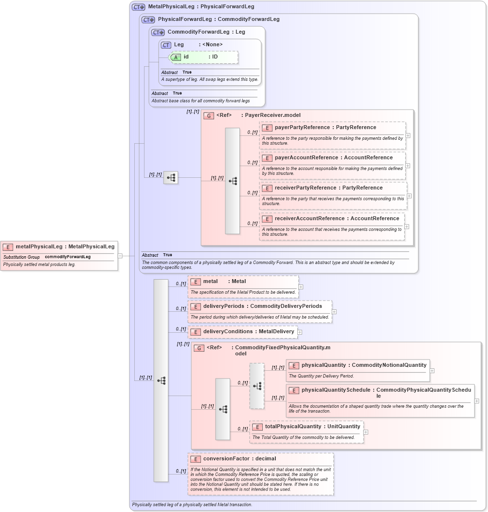
Definition Type: Element
Name: metalPhysicalLeg
Namespace: http://www.fpml.org/FpML-5/reporting
Type: nsA:MetalPhysicalLeg
Containing Schema: fpml-com-5-4.xsd
Abstract
Documentation:
Physically settled metal products leg.
Collapse XSD Schema Diagram:
Drilldown into conversionFactor in schema fpml-com-5-4_xsd Drilldown into totalPhysicalQuantity in schema fpml-com-5-4_xsd Drilldown into physicalQuantitySchedule in schema fpml-com-5-4_xsd Drilldown into physicalQuantity in schema fpml-com-5-4_xsd Drilldown into CommodityFixedPhysicalQuantity.model in schema fpml-com-5-4_xsd Drilldown into deliveryConditions in schema fpml-com-5-4_xsd Drilldown into deliveryPeriods in schema fpml-com-5-4_xsd Drilldown into metal in schema fpml-com-5-4_xsd Drilldown into receiverAccountReference in schema fpml-shared-5-4_xsd Drilldown into receiverPartyReference in schema fpml-shared-5-4_xsd Drilldown into payerAccountReference in schema fpml-shared-5-4_xsd Drilldown into payerPartyReference in schema fpml-shared-5-4_xsd Drilldown into PayerReceiver.model in schema fpml-shared-5-4_xsd Drilldown into id in schema fpml-shared-5-4_xsd Drilldown into Leg in schema fpml-shared-5-4_xsd Drilldown into CommodityForwardLeg in schema fpml-com-5-4_xsd Drilldown into PhysicalForwardLeg in schema fpml-com-5-4_xsd Drilldown into MetalPhysicalLeg in schema fpml-com-5-4_xsdXSD Diagram of metalPhysicalLeg in schema fpml-com-5-4_xsd (Financial products Markup Language (FpML®))
Collapse XSD Schema Code:
<xsd:element name="metalPhysicalLeg" type="MetalPhysicalLeg" substitutionGroup="commodityForwardLeg">
    <xsd:annotation>
        <xsd:documentation xml:lang="en">Physically settled metal products leg.</xsd:documentation>
    </xsd:annotation>
</xsd:element>
Collapse Child Elements:
Name Type Min Occurs Max Occurs
payerPartyReference nsA:payerPartyReference 0 (1)
payerAccountReference nsA:payerAccountReference 0 (1)
receiverPartyReference nsA:receiverPartyReference 0 (1)
receiverAccountReference nsA:receiverAccountReference 0 (1)
metal nsA:metal 0 (1)
deliveryPeriods nsA:deliveryPeriods 0 (1)
deliveryConditions nsA:deliveryConditions 0 (1)
physicalQuantity nsA:physicalQuantity (1) (1)
physicalQuantitySchedule nsA:physicalQuantitySchedule (1) (1)
totalPhysicalQuantity nsA:totalPhysicalQuantity 0 (1)
conversionFactor nsA:conversionFactor 0 (1)
<xs:group> nsA:PayerReceiver.model (1) (1)
<xs:group> nsA:CommodityFixedPhysicalQuantity.model (1) (1)
Collapse Child Attributes:
Name Type Default Value Use
id nsA:id (Optional)
Collapse Derivation Tree:
Collapse References:
nsA:commodityForwardLeg