Definition Type: ComplexType
Name: PositionProposedMatch
Namespace: http://www.fpml.org/FpML-5/reporting
Containing Schema: fpml-reconciliation-5-4.xsd
Abstract
Collapse XSD Schema Diagram:
Drilldown into matchScore in schema fpml-business-events-5-4_xsd Drilldown into difference in schema fpml-business-events-5-4_xsd Drilldown into matchId in schema fpml-business-events-5-4_xsd Drilldown into ProposedMatch.model in schema fpml-business-events-5-4_xsd Drilldown into valuation in schema fpml-reconciliation-5-4_xsd Drilldown into scheduledDate in schema fpml-reconciliation-5-4_xsd Drilldown into constituent in schema fpml-reconciliation-5-4_xsd Drilldown into reportingRoles in schema fpml-reconciliation-5-4_xsd Drilldown into PositionWithoutId.model in schema fpml-reconciliation-5-4_xsd Drilldown into version in schema fpml-riskdef-5-4_xsd Drilldown into positionId in schema fpml-riskdef-5-4_xsd Drilldown into PositionIdAndVersion.model in schema fpml-riskdef-5-4_xsdXSD Diagram of PositionProposedMatch in schema fpml-reconciliation-5-4_xsd (Financial products Markup Language (FpML®))
Collapse XSD Schema Code:
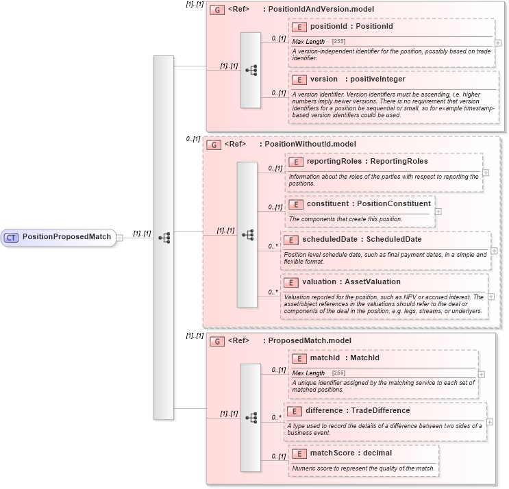
<xsd:complexType name="PositionProposedMatch">
    <xsd:sequence>
        <xsd:group ref="PositionIdAndVersion.model" />
        <xsd:group ref="PositionWithoutId.model" minOccurs="0" />
        <xsd:group ref="ProposedMatch.model" />
    </xsd:sequence>
</xsd:complexType>
Collapse Child Elements:
Name Type Min Occurs Max Occurs
positionId nsA:positionId 0 (1)
version nsA:version 0 (1)
reportingRoles nsA:reportingRoles 0 (1)
constituent nsA:constituent 0 (1)
scheduledDate nsA:scheduledDate 0 unbounded
valuation nsA:valuation 0 unbounded
matchId nsA:matchId 0 (1)
difference nsA:difference 0 unbounded
matchScore nsA:matchScore 0 (1)
<xs:group> nsA:PositionIdAndVersion.model (1) (1)
<xs:group> nsA:PositionWithoutId.model 0 (1)
<xs:group> nsA:ProposedMatch.model (1) (1)
Collapse Derivation Tree:
Collapse References:
nsA:proposedMatch