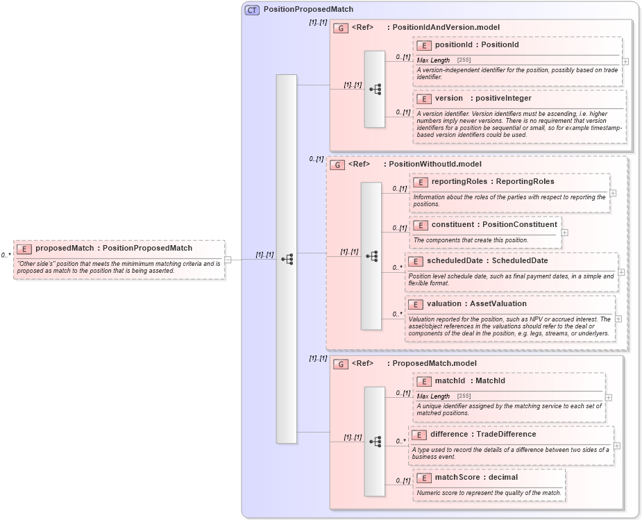
Definition Type: Element
Name: proposedMatch
Namespace: http://www.fpml.org/FpML-5/reporting
Type: nsA:PositionProposedMatch
Containing Schema: fpml-reconciliation-5-4.xsd
MinOccurs 0
MaxOccurs unbounded
Abstract
Documentation:
"Other side's" position that meets the minimimum matching criteria and is proposed as match to the position that is being asserted.
Collapse XSD Schema Diagram:
Drilldown into matchScore in schema fpml-business-events-5-4_xsd Drilldown into difference in schema fpml-business-events-5-4_xsd Drilldown into matchId in schema fpml-business-events-5-4_xsd Drilldown into ProposedMatch.model in schema fpml-business-events-5-4_xsd Drilldown into valuation in schema fpml-reconciliation-5-4_xsd Drilldown into scheduledDate in schema fpml-reconciliation-5-4_xsd Drilldown into constituent in schema fpml-reconciliation-5-4_xsd Drilldown into reportingRoles in schema fpml-reconciliation-5-4_xsd Drilldown into PositionWithoutId.model in schema fpml-reconciliation-5-4_xsd Drilldown into version in schema fpml-riskdef-5-4_xsd Drilldown into positionId in schema fpml-riskdef-5-4_xsd Drilldown into PositionIdAndVersion.model in schema fpml-riskdef-5-4_xsd Drilldown into PositionProposedMatch in schema fpml-reconciliation-5-4_xsdXSD Diagram of proposedMatch in schema fpml-reconciliation-5-4_xsd (Financial products Markup Language (FpML®))
Collapse XSD Schema Code:
<xsd:element name="proposedMatch" type="PositionProposedMatch" minOccurs="0" maxOccurs="unbounded">
    <xsd:annotation>
        <xsd:documentation xml:lang="en">"Other side's" position that meets the minimimum matching criteria and is proposed as match to the position that is being asserted.</xsd:documentation>
    </xsd:annotation>
</xsd:element>
Collapse Child Elements:
Name Type Min Occurs Max Occurs
positionId nsA:positionId 0 (1)
version nsA:version 0 (1)
reportingRoles nsA:reportingRoles 0 (1)
constituent nsA:constituent 0 (1)
scheduledDate nsA:scheduledDate 0 unbounded
valuation nsA:valuation 0 unbounded
matchId nsA:matchId 0 (1)
difference nsA:difference 0 unbounded
matchScore nsA:matchScore 0 (1)
<xs:group> nsA:PositionIdAndVersion.model (1) (1)
<xs:group> nsA:PositionWithoutId.model 0 (1)
<xs:group> nsA:ProposedMatch.model (1) (1)
Collapse Derivation Tree: