Definition Type: ComplexType
Name: CapFloor
Namespace: http://www.fpml.org/FpML-5/recordkeeping
Type: nsD:Product
Containing Schema: fpml-ird-5-9.xsd
Abstract
Documentation:
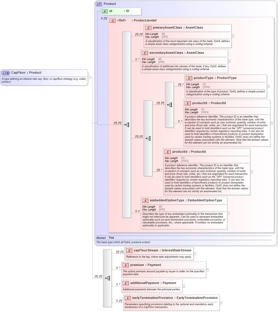
A type defining an interest rate cap, floor, or cap/floor strategy (e.g. collar) product.
Collapse XSD Schema Diagram:
Drilldown into earlyTerminationProvision in schema fpml-ird-5-9_xsd2 Drilldown into additionalPayment in schema fpml-ird-5-9_xsd2 Drilldown into premium in schema fpml-ird-5-9_xsd2 Drilldown into capFloorStream in schema fpml-ird-5-9_xsd2 Drilldown into embeddedOptionType in schema fpml-shared-5-9_xsd3 Drilldown into productId in schema fpml-shared-5-9_xsd3 Drilldown into productId in schema fpml-shared-5-9_xsd3 Drilldown into productType in schema fpml-shared-5-9_xsd3 Drilldown into secondaryAssetClass in schema fpml-shared-5-9_xsd3 Drilldown into primaryAssetClass in schema fpml-shared-5-9_xsd3 Drilldown into Product.model in schema fpml-shared-5-9_xsd3 Drilldown into id in schema fpml-shared-5-9_xsd3 Drilldown into Product in schema fpml-shared-5-9_xsd3XSD Diagram of CapFloor in schema fpml-ird-5-9_xsd2 (Financial products Markup Language (FpML®))
Collapse XSD Schema Code:
<xsd:complexType name="CapFloor">
    <xsd:annotation>
        <xsd:documentation xml:lang="en">A type defining an interest rate cap, floor, or cap/floor strategy (e.g. collar) product.</xsd:documentation>
    </xsd:annotation>
    <xsd:complexContent>
        <xsd:extension base="Product">
            <xsd:sequence>
                <xsd:element name="capFloorStream" type="InterestRateStream">
                    <xsd:annotation>
                        <xsd:documentation xml:lang="en">Reference to the leg, where date adjustments may apply.</xsd:documentation>
                    </xsd:annotation>
                </xsd:element>
                <xsd:element name="premium" type="Payment" minOccurs="0" maxOccurs="unbounded">
                    <xsd:annotation>
                        <xsd:documentation xml:lang="en">The option premium amount payable by buyer to seller on the specified payment date.</xsd:documentation>
                    </xsd:annotation>
                </xsd:element>
                <xsd:element name="additionalPayment" type="Payment" minOccurs="0" maxOccurs="unbounded">
                    <xsd:annotation>
                        <xsd:documentation xml:lang="en">Additional payments between the principal parties.</xsd:documentation>
                    </xsd:annotation>
                </xsd:element>
                <xsd:element name="earlyTerminationProvision" type="EarlyTerminationProvision" minOccurs="0">
                    <xsd:annotation>
                        <xsd:documentation xml:lang="en">Parameters specifying provisions relating to the optional and mandatory early terminarion of a CapFloor transaction.</xsd:documentation>
                    </xsd:annotation>
                </xsd:element>
            </xsd:sequence>
        </xsd:extension>
    </xsd:complexContent>
</xsd:complexType>
Collapse Child Elements:
Name Type Min Occurs Max Occurs
primaryAssetClass nsD:primaryAssetClass (1) (1)
secondaryAssetClass nsD:secondaryAssetClass 0 unbounded
productType nsD:productType (1) unbounded
productId nsD:productId 0 unbounded
productId nsD:productId (1) unbounded
embeddedOptionType nsD:embeddedOptionType 0 2
capFloorStream nsD:capFloorStream (1) (1)
premium nsD:premium 0 unbounded
additionalPayment nsD:additionalPayment 0 unbounded
earlyTerminationProvision nsD:earlyTerminationProvision 0 (1)
Collapse Child Attributes:
Name Type Default Value Use
id nsD:id (Optional)
Collapse Derivation Tree:
Collapse References:
nsD:capFloor