Definition Type: Element
Name: ImageCRS
Namespace: http://www.opengis.net/gml
Type: gml:ImageCRSType
Containing Schema: coordinateReferenceSystems.xsd
Abstract
Collapse XSD Schema Diagram:
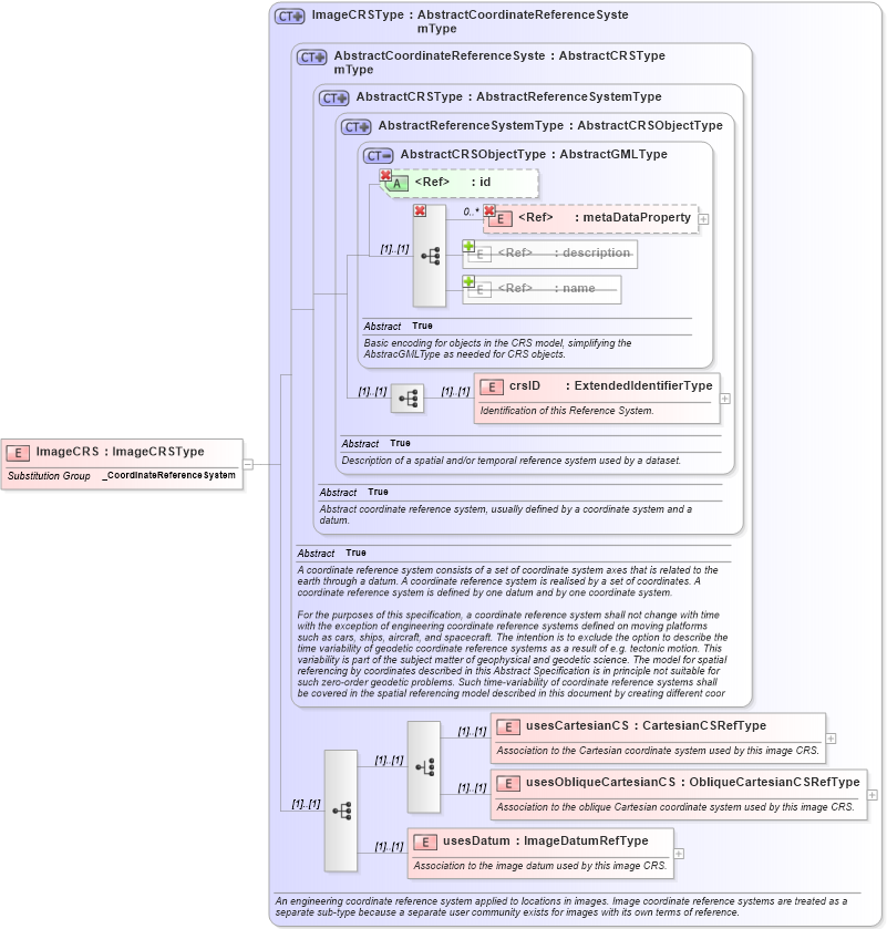
Drilldown into usesDatum in schema coordinatereferencesystems_xsd Drilldown into usesObliqueCartesianCS in schema coordinatereferencesystems_xsd Drilldown into usesCartesianCS in schema coordinatereferencesystems_xsd Drilldown into crsID in schema referencesystems_xsd Drilldown into name in schema gmlbase_xsd Drilldown into description in schema gmlbase_xsd Drilldown into metaDataProperty in schema gmlbase_xsd Drilldown into id in schema gmlbase_xsd Drilldown into AbstractCRSObjectType in schema referencesystems_xsd Drilldown into AbstractReferenceSystemType in schema referencesystems_xsd Drilldown into AbstractCRSType in schema referencesystems_xsd Drilldown into AbstractCoordinateReferenceSystemType in schema coordinatereferencesystems_xsd Drilldown into ImageCRSType in schema coordinatereferencesystems_xsdXSD Diagram of ImageCRS in schema coordinatereferencesystems_xsd (Geography Markup Language)
Collapse XSD Schema Code:
<xsd:element name="ImageCRS" type="gml:ImageCRSType" substitutionGroup="gml:_CoordinateReferenceSystem" xmlns:xsd="http://www.w3.org/2001/XMLSchema" />
Collapse Child Elements:
Name Type Min Occurs Max Occurs
metaDataProperty gml:metaDataProperty 0 unbounded
description gml:description 0 (1)
name gml:name 0 unbounded
metaDataProperty gml:metaDataProperty 0 unbounded
crsID gml:crsID (1) (1)
usesCartesianCS gml:usesCartesianCS (1) (1)
usesObliqueCartesianCS gml:usesObliqueCartesianCS (1) (1)
usesDatum gml:usesDatum (1) (1)
Collapse Child Attributes:
Name Type Default Value Use
id gml:id Optional
Collapse Derivation Tree:
Collapse References:
gml:_CoordinateReferenceSystem