Definition Type: Element
Name: Conversion
Namespace: http://www.opengis.net/gml
Type: gml:ConversionType
Containing Schema: coordinateOperations.xsd
Abstract
Collapse XSD Schema Diagram:
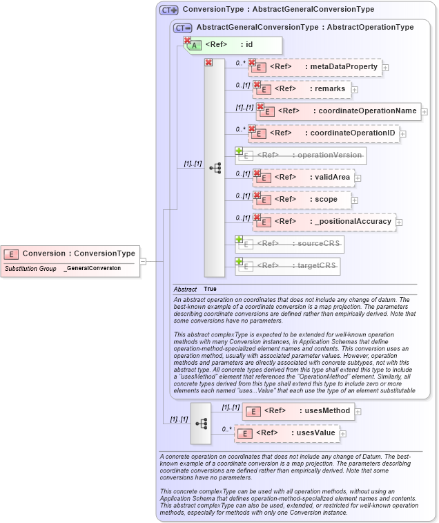
Drilldown into usesValue in schema coordinateoperations_xsd Drilldown into usesMethod in schema coordinateoperations_xsd Drilldown into targetCRS in schema coordinateoperations_xsd Drilldown into sourceCRS in schema coordinateoperations_xsd Drilldown into _positionalAccuracy in schema dataquality_xsd Drilldown into scope in schema referencesystems_xsd Drilldown into validArea in schema referencesystems_xsd Drilldown into operationVersion in schema coordinateoperations_xsd Drilldown into coordinateOperationID in schema coordinateoperations_xsd Drilldown into coordinateOperationName in schema coordinateoperations_xsd Drilldown into remarks in schema referencesystems_xsd Drilldown into metaDataProperty in schema gmlbase_xsd Drilldown into id in schema gmlbase_xsd Drilldown into AbstractGeneralConversionType in schema coordinateoperations_xsd Drilldown into ConversionType in schema coordinateoperations_xsdXSD Diagram of Conversion in schema coordinateoperations_xsd (Geography Markup Language)
Collapse XSD Schema Code:
<element name="Conversion" type="gml:ConversionType" substitutionGroup="gml:_GeneralConversion" />
Collapse Child Elements:
Name Type Min Occurs Max Occurs
metaDataProperty gml:metaDataProperty 0 unbounded
description gml:description 0 (1)
name gml:name 0 unbounded
metaDataProperty gml:metaDataProperty 0 unbounded
description gml:description 0 (1)
name gml:name (1) unbounded
metaDataProperty gml:metaDataProperty 0 unbounded
remarks gml:remarks 0 (1)
coordinateOperationName gml:coordinateOperationName (1) (1)
coordinateOperationID gml:coordinateOperationID 0 unbounded
operationVersion gml:operationVersion 0 (1)
validArea gml:validArea 0 (1)
scope gml:scope 0 (1)
_positionalAccuracy gml:_positionalAccuracy 0 (1)
sourceCRS gml:sourceCRS 0 (1)
targetCRS gml:targetCRS 0 (1)
metaDataProperty gml:metaDataProperty 0 unbounded
remarks gml:remarks 0 (1)
coordinateOperationName gml:coordinateOperationName (1) (1)
coordinateOperationID gml:coordinateOperationID 0 unbounded
validArea gml:validArea 0 (1)
scope gml:scope 0 (1)
_positionalAccuracy gml:_positionalAccuracy 0 (1)
usesMethod gml:usesMethod (1) (1)
usesValue gml:usesValue 0 unbounded
Collapse Child Attributes:
Name Type Default Value Use
id gml:id Required
Collapse Derivation Tree:
Collapse References:
gml:_GeneralConversion