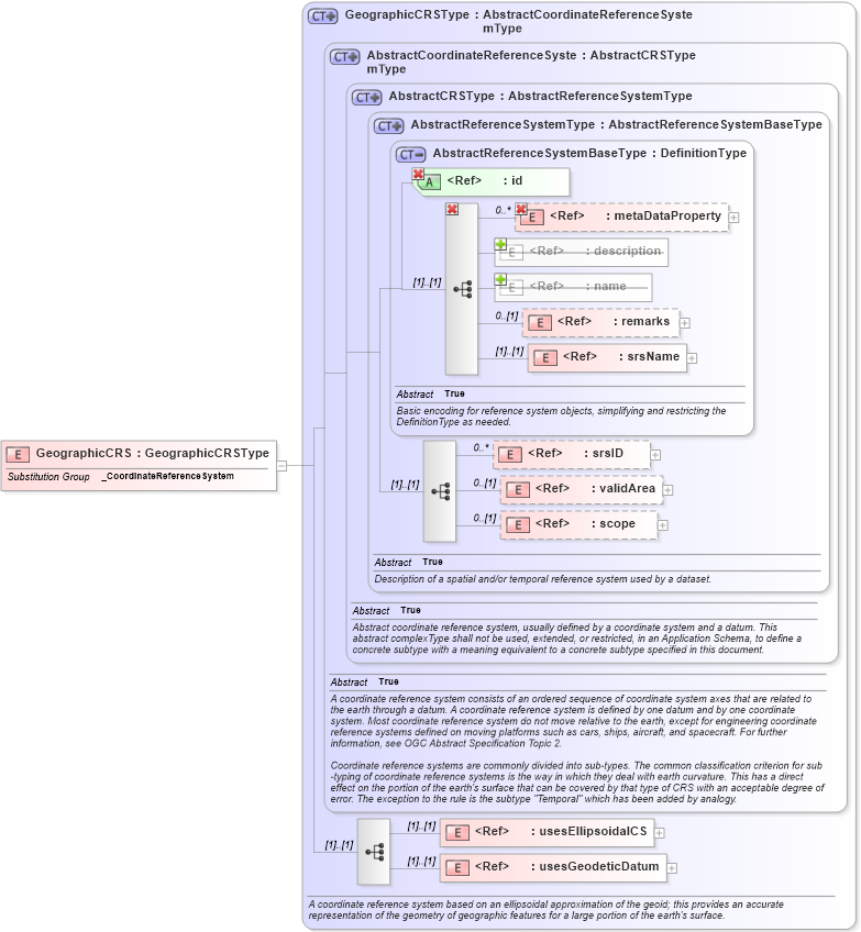
Definition Type: Element
Name: GeographicCRS
Namespace: http://www.opengis.net/gml
Type: gml:GeographicCRSType
Containing Schema: coordinateReferenceSystems.xsd
Abstract
Collapse XSD Schema Diagram:
Drilldown into usesGeodeticDatum in schema coordinatereferencesystems_xsd Drilldown into usesEllipsoidalCS in schema coordinatereferencesystems_xsd Drilldown into scope in schema referencesystems_xsd Drilldown into validArea in schema referencesystems_xsd Drilldown into srsID in schema referencesystems_xsd Drilldown into srsName in schema referencesystems_xsd Drilldown into remarks in schema referencesystems_xsd Drilldown into name in schema gmlbase_xsd Drilldown into description in schema gmlbase_xsd Drilldown into metaDataProperty in schema gmlbase_xsd Drilldown into id in schema gmlbase_xsd Drilldown into AbstractReferenceSystemBaseType in schema referencesystems_xsd Drilldown into AbstractReferenceSystemType in schema referencesystems_xsd Drilldown into AbstractCRSType in schema referencesystems_xsd Drilldown into AbstractCoordinateReferenceSystemType in schema coordinatereferencesystems_xsd Drilldown into GeographicCRSType in schema coordinatereferencesystems_xsdXSD Diagram of GeographicCRS in schema coordinatereferencesystems_xsd (Geography Markup Language)
Collapse XSD Schema Code:
<element name="GeographicCRS" type="gml:GeographicCRSType" substitutionGroup="gml:_CoordinateReferenceSystem" />
Collapse Child Elements:
Name Type Min Occurs Max Occurs
metaDataProperty gml:metaDataProperty 0 unbounded
description gml:description 0 (1)
name gml:name 0 unbounded
metaDataProperty gml:metaDataProperty 0 unbounded
description gml:description 0 (1)
name gml:name (1) unbounded
metaDataProperty gml:metaDataProperty 0 unbounded
remarks gml:remarks 0 (1)
srsName gml:srsName (1) (1)
srsID gml:srsID 0 unbounded
validArea gml:validArea 0 (1)
scope gml:scope 0 (1)
usesEllipsoidalCS gml:usesEllipsoidalCS (1) (1)
usesGeodeticDatum gml:usesGeodeticDatum (1) (1)
Collapse Child Attributes:
Name Type Default Value Use
id gml:id Required
Collapse Derivation Tree:
Collapse References:
gml:_CoordinateReferenceSystem