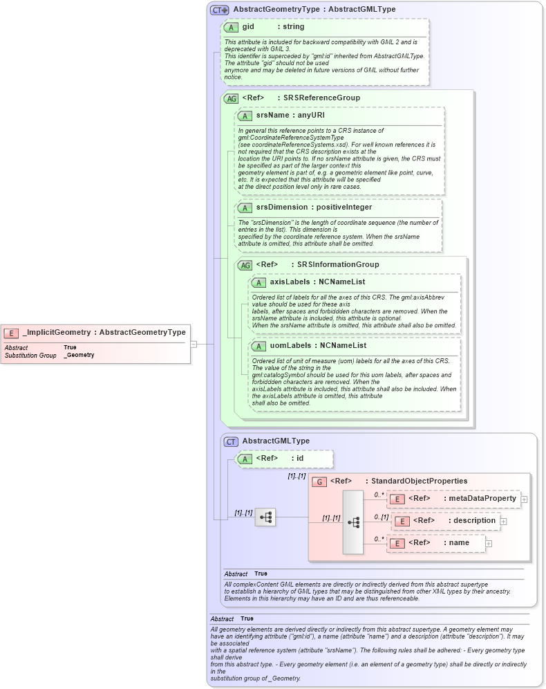
Definition Type: Element
Name: _ImplicitGeometry
Namespace: http://www.opengis.net/gml
Type: gml:AbstractGeometryType
Containing Schema: grids.xsd
Abstract True
Collapse XSD Schema Diagram:
Drilldown into name in schema gmlbase_xsd Drilldown into description in schema gmlbase_xsd Drilldown into metaDataProperty in schema gmlbase_xsd Drilldown into StandardObjectProperties in schema gmlbase_xsd Drilldown into id in schema gmlbase_xsd Drilldown into AbstractGMLType in schema gmlbase_xsd Drilldown into uomLabels in schema geometrybasic0d1d_xsd Drilldown into axisLabels in schema geometrybasic0d1d_xsd Drilldown into SRSInformationGroup in schema geometrybasic0d1d_xsd Drilldown into srsDimension in schema geometrybasic0d1d_xsd Drilldown into srsName in schema geometrybasic0d1d_xsd Drilldown into SRSReferenceGroup in schema geometrybasic0d1d_xsd Drilldown into gid in schema geometrybasic0d1d_xsd Drilldown into AbstractGeometryType in schema geometrybasic0d1d_xsdXSD Diagram of _ImplicitGeometry in schema grids_xsd (Geography Markup Language)
Collapse XSD Schema Code:
<element name="_ImplicitGeometry" type="gml:AbstractGeometryType" abstract="true" substitutionGroup="gml:_Geometry" />
Collapse Child Elements:
Name Type Min Occurs Max Occurs
metaDataProperty gml:metaDataProperty 0 unbounded
description gml:description 0 (1)
name gml:name 0 unbounded
<xs:group> gml:StandardObjectProperties (1) (1)
Collapse Child Attributes:
Name Type Default Value Use
id gml:id Optional
gid gml:gid Optional
srsName gml:srsName Optional
srsDimension gml:srsDimension Optional
axisLabels gml:axisLabels Optional
uomLabels gml:uomLabels Optional
Collapse Derivation Tree:
Collapse References:
gml:_Geometry