Definition Type: ComplexType
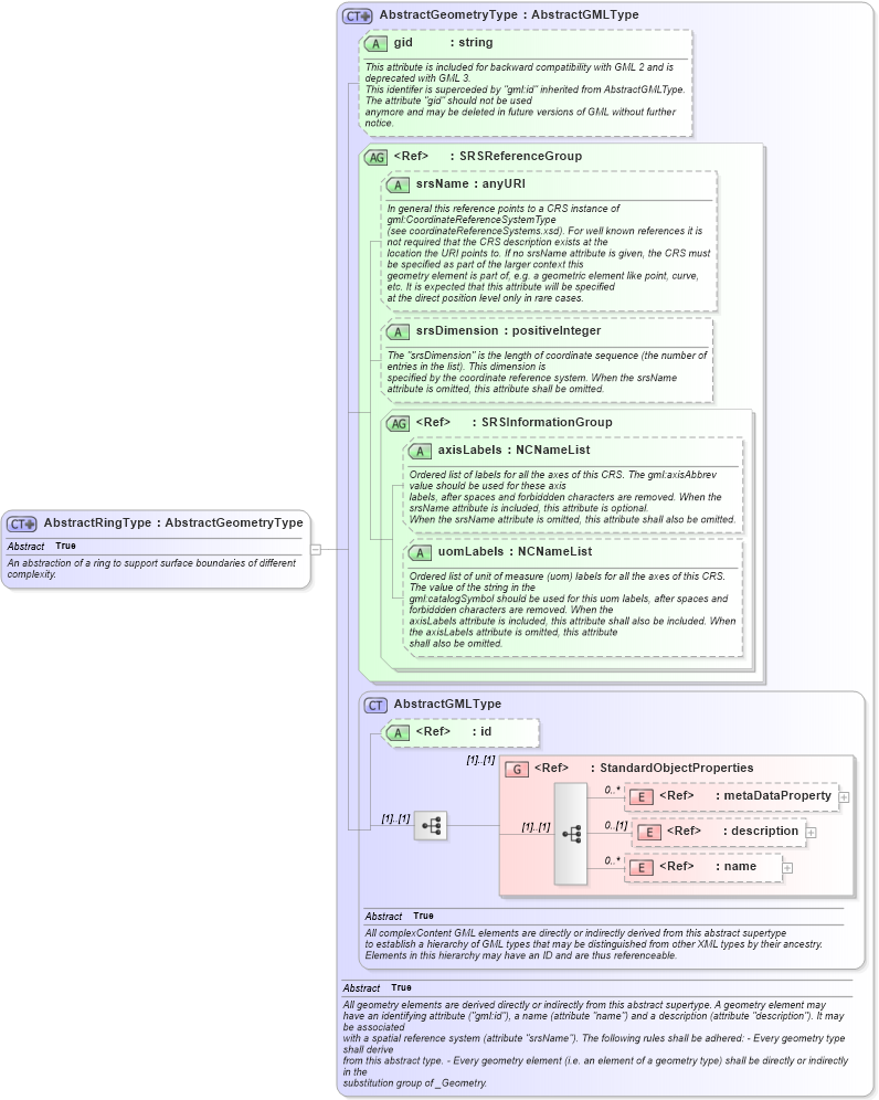
Name: AbstractRingType
Namespace: http://www.opengis.net/gml
Type: gml:AbstractGeometryType
Containing Schema: geometryBasic2d.xsd
Abstract True
Documentation:
An abstraction of a ring to support surface boundaries of different complexity.
Collapse XSD Schema Diagram:
Drilldown into name in schema gmlbase_xsd Drilldown into description in schema gmlbase_xsd Drilldown into metaDataProperty in schema gmlbase_xsd Drilldown into StandardObjectProperties in schema gmlbase_xsd Drilldown into id in schema gmlbase_xsd Drilldown into AbstractGMLType in schema gmlbase_xsd Drilldown into uomLabels in schema geometrybasic0d1d_xsd Drilldown into axisLabels in schema geometrybasic0d1d_xsd Drilldown into SRSInformationGroup in schema geometrybasic0d1d_xsd Drilldown into srsDimension in schema geometrybasic0d1d_xsd Drilldown into srsName in schema geometrybasic0d1d_xsd Drilldown into SRSReferenceGroup in schema geometrybasic0d1d_xsd Drilldown into gid in schema geometrybasic0d1d_xsd Drilldown into AbstractGeometryType in schema geometrybasic0d1d_xsdXSD Diagram of AbstractRingType in schema geometrybasic2d_xsd (Geography Markup Language)
Collapse XSD Schema Code:
<complexType name="AbstractRingType" abstract="true">
    <annotation>
        <documentation>An abstraction of a ring to support surface boundaries of different complexity.</documentation>
    </annotation>
    <complexContent>
        <extension base="gml:AbstractGeometryType" />
    </complexContent>
</complexType>
Collapse Child Elements:
Name Type Min Occurs Max Occurs
metaDataProperty gml:metaDataProperty 0 unbounded
description gml:description 0 (1)
name gml:name 0 unbounded
<xs:group> gml:StandardObjectProperties (1) (1)
Collapse Child Attributes:
Name Type Default Value Use
id gml:id Optional
gid gml:gid Optional
srsName gml:srsName Optional
srsDimension gml:srsDimension Optional
axisLabels gml:axisLabels Optional
uomLabels gml:uomLabels Optional
Collapse Derivation Tree:
Collapse References:
gml:_Ring, gml:LinearRingType, gml:RingType