Definition Type: ComplexType
Name: RingType
Namespace: http://www.opengis.net/gml
Type: gml:AbstractRingType
Containing Schema: geometryPrimitives.xsd
Abstract
Documentation:
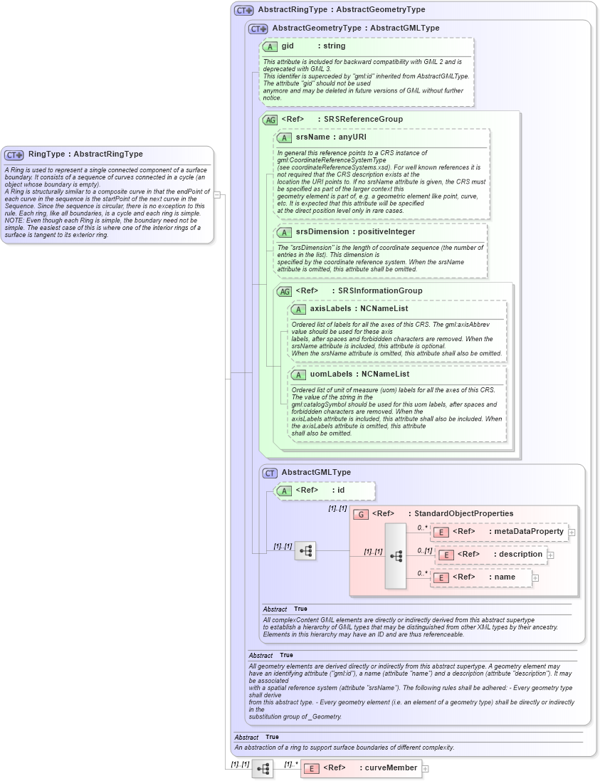
A Ring is used to represent a single connected component of a surface boundary. It consists of a sequence of curves connected in a cycle (an object whose boundary is empty). A Ring is structurally similar to a composite curve in that the endPoint of each curve in the sequence is the startPoint of the next curve in the Sequence. Since the sequence is circular, there is no exception to this rule. Each ring, like all boundaries, is a cycle and each ring is simple. NOTE: Even though each Ring is simple, the boundary need not be simple. The easiest case of this is where one of the interior rings of a surface is tangent to its exterior ring.
Collapse XSD Schema Diagram:
Drilldown into curveMember in schema geometryprimitives_xsd Drilldown into name in schema gmlbase_xsd Drilldown into description in schema gmlbase_xsd Drilldown into metaDataProperty in schema gmlbase_xsd Drilldown into StandardObjectProperties in schema gmlbase_xsd Drilldown into id in schema gmlbase_xsd Drilldown into AbstractGMLType in schema gmlbase_xsd Drilldown into uomLabels in schema geometrybasic0d1d_xsd Drilldown into axisLabels in schema geometrybasic0d1d_xsd Drilldown into SRSInformationGroup in schema geometrybasic0d1d_xsd Drilldown into srsDimension in schema geometrybasic0d1d_xsd Drilldown into srsName in schema geometrybasic0d1d_xsd Drilldown into SRSReferenceGroup in schema geometrybasic0d1d_xsd Drilldown into gid in schema geometrybasic0d1d_xsd Drilldown into AbstractGeometryType in schema geometrybasic0d1d_xsd Drilldown into AbstractRingType in schema geometrybasic2d_xsdXSD Diagram of RingType in schema geometryprimitives_xsd (Geography Markup Language)
Collapse XSD Schema Code:
<complexType name="RingType">
    <annotation>
        <documentation>A Ring is used to represent a single connected component of a surface boundary. It consists of a sequence of curves connected in a cycle (an object whose boundary is empty).
A Ring is structurally similar to a composite curve in that the endPoint of each curve in the sequence is the startPoint of the next curve in the Sequence. Since the sequence is circular, there is no exception to this rule. Each ring, like all boundaries, is a cycle and each ring is simple.
NOTE: Even though each Ring is simple, the boundary need not be simple. The easiest case of this is where one of the interior rings of a surface is tangent to its exterior ring.</documentation>
    </annotation>
    <complexContent>
        <extension base="gml:AbstractRingType">
            <sequence>
                <element ref="gml:curveMember" maxOccurs="unbounded">
                    <annotation>
                        <documentation>This element references or contains one curve in the composite curve. The curves are contiguous, the collection of curves is ordered.
NOTE: This definition allows for a nested structure, i.e. a CompositeCurve may use, for example, another CompositeCurve as a curve member.</documentation>
                    </annotation>
                </element>
            </sequence>
        </extension>
    </complexContent>
</complexType>
Collapse Child Elements:
Name Type Min Occurs Max Occurs
metaDataProperty gml:metaDataProperty 0 unbounded
description gml:description 0 (1)
name gml:name 0 unbounded
curveMember gml:curveMember (1) unbounded
<xs:group> gml:StandardObjectProperties (1) (1)
Collapse Child Attributes:
Name Type Default Value Use
id gml:id Optional
gid gml:gid Optional
srsName gml:srsName Optional
srsDimension gml:srsDimension Optional
axisLabels gml:axisLabels Optional
uomLabels gml:uomLabels Optional
Collapse Derivation Tree:
Collapse References:
gml:Ring