Definition Type: Element
Name: Grid
Namespace: http://www.opengis.net/gml
Type: gml:GridType
Containing Schema: grids.xsd
Abstract
Collapse XSD Schema Diagram:
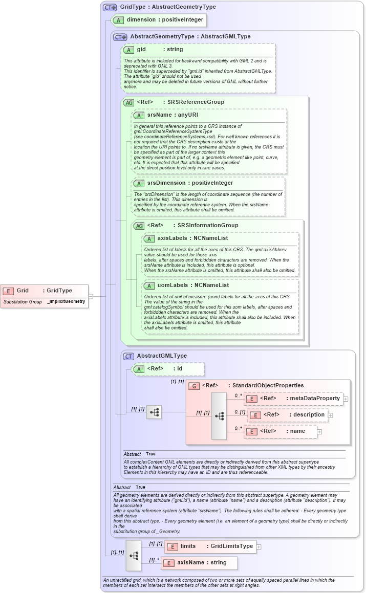
Drilldown into axisName in schema grids_xsd Drilldown into limits in schema grids_xsd Drilldown into name in schema gmlbase_xsd Drilldown into description in schema gmlbase_xsd Drilldown into metaDataProperty in schema gmlbase_xsd Drilldown into StandardObjectProperties in schema gmlbase_xsd Drilldown into id in schema gmlbase_xsd Drilldown into AbstractGMLType in schema gmlbase_xsd Drilldown into uomLabels in schema geometrybasic0d1d_xsd Drilldown into axisLabels in schema geometrybasic0d1d_xsd Drilldown into SRSInformationGroup in schema geometrybasic0d1d_xsd Drilldown into srsDimension in schema geometrybasic0d1d_xsd Drilldown into srsName in schema geometrybasic0d1d_xsd Drilldown into SRSReferenceGroup in schema geometrybasic0d1d_xsd Drilldown into gid in schema geometrybasic0d1d_xsd Drilldown into AbstractGeometryType in schema geometrybasic0d1d_xsd Drilldown into dimension in schema grids_xsd Drilldown into GridType in schema grids_xsdXSD Diagram of Grid in schema grids_xsd (Geography Markup Language)
Collapse XSD Schema Code:
<element name="Grid" type="gml:GridType" substitutionGroup="gml:_ImplicitGeometry" />
Collapse Child Elements:
Name Type Min Occurs Max Occurs
metaDataProperty gml:metaDataProperty 0 unbounded
description gml:description 0 (1)
name gml:name 0 unbounded
limits gml:limits (1) (1)
axisName gml:axisName (1) unbounded
<xs:group> gml:StandardObjectProperties (1) (1)
Collapse Child Attributes:
Name Type Default Value Use
id gml:id Optional
gid gml:gid Optional
srsName gml:srsName Optional
srsDimension gml:srsDimension Optional
axisLabels gml:axisLabels Optional
uomLabels gml:uomLabels Optional
dimension gml:dimension Required
Collapse Derivation Tree:
Collapse References:
gml:_ImplicitGeometry