Definition Type: Element
Name: OrientableCurve
Namespace: http://www.opengis.net/gml
Type: gml:OrientableCurveType
Containing Schema: geometryPrimitives.xsd
Abstract
Collapse XSD Schema Diagram:
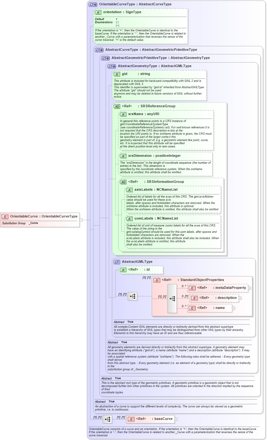
Drilldown into baseCurve in schema geometryprimitives_xsd Drilldown into name in schema gmlbase_xsd Drilldown into description in schema gmlbase_xsd Drilldown into metaDataProperty in schema gmlbase_xsd Drilldown into StandardObjectProperties in schema gmlbase_xsd Drilldown into id in schema gmlbase_xsd Drilldown into AbstractGMLType in schema gmlbase_xsd Drilldown into uomLabels in schema geometrybasic0d1d_xsd Drilldown into axisLabels in schema geometrybasic0d1d_xsd Drilldown into SRSInformationGroup in schema geometrybasic0d1d_xsd Drilldown into srsDimension in schema geometrybasic0d1d_xsd Drilldown into srsName in schema geometrybasic0d1d_xsd Drilldown into SRSReferenceGroup in schema geometrybasic0d1d_xsd Drilldown into gid in schema geometrybasic0d1d_xsd Drilldown into AbstractGeometryType in schema geometrybasic0d1d_xsd Drilldown into AbstractGeometricPrimitiveType in schema geometrybasic0d1d_xsd Drilldown into AbstractCurveType in schema geometrybasic0d1d_xsd Drilldown into orientation in schema geometryprimitives_xsd Drilldown into OrientableCurveType in schema geometryprimitives_xsdXSD Diagram of OrientableCurve in schema geometryprimitives_xsd (Geography Markup Language)
Collapse XSD Schema Code:
<element name="OrientableCurve" type="gml:OrientableCurveType" substitutionGroup="gml:_Curve" />
Collapse Child Elements:
Name Type Min Occurs Max Occurs
metaDataProperty gml:metaDataProperty 0 unbounded
description gml:description 0 (1)
name gml:name 0 unbounded
baseCurve gml:baseCurve (1) (1)
<xs:group> gml:StandardObjectProperties (1) (1)
Collapse Child Attributes:
Name Type Default Value Use
id gml:id Optional
gid gml:gid Optional
srsName gml:srsName Optional
srsDimension gml:srsDimension Optional
axisLabels gml:axisLabels Optional
uomLabels gml:uomLabels Optional
orientation gml:orientation + (Optional)
Collapse Derivation Tree:
Collapse References:
gml:_Curve