Definition Type: ComplexType
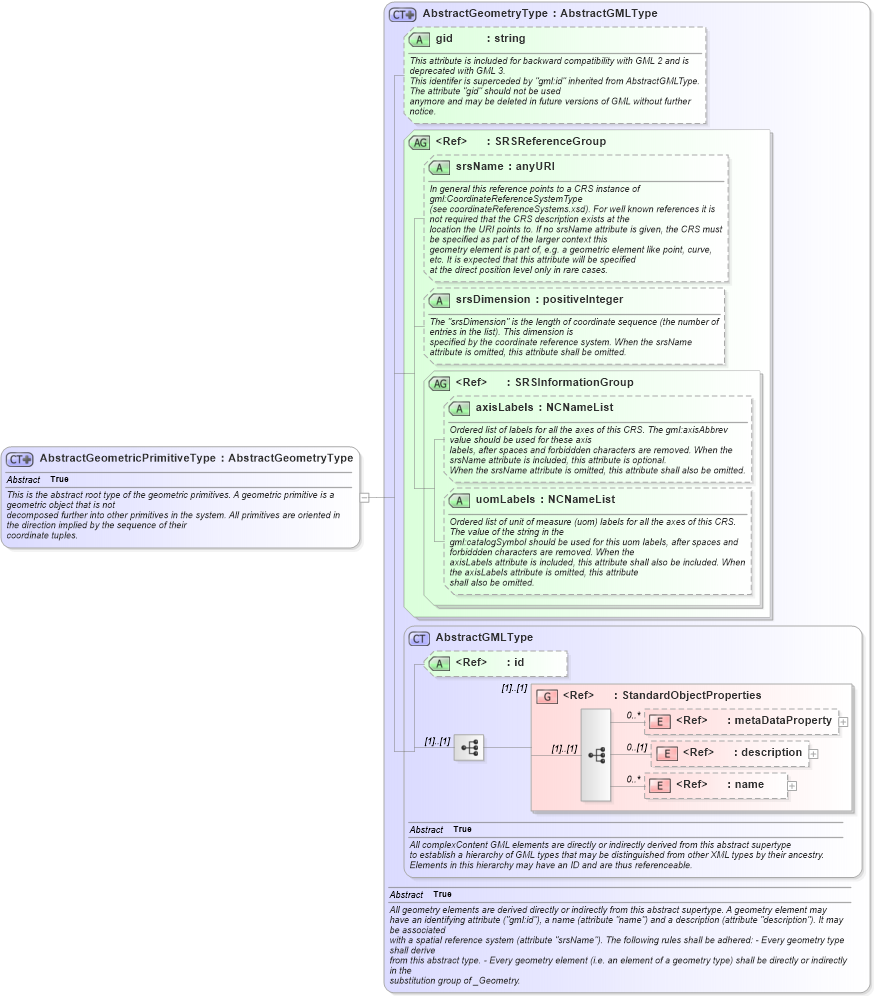
Name: AbstractGeometricPrimitiveType
Namespace: http://www.opengis.net/gml
Type: gml:AbstractGeometryType
Containing Schema: geometryBasic0d1d.xsd
Abstract True
Documentation:
This is the abstract root type of the geometric primitives. A geometric primitive is a geometric object that is not decomposed further into other primitives in the system. All primitives are oriented in the direction implied by the sequence of their coordinate tuples.
Collapse XSD Schema Diagram:
Drilldown into name in schema gmlbase_xsd Drilldown into description in schema gmlbase_xsd Drilldown into metaDataProperty in schema gmlbase_xsd Drilldown into StandardObjectProperties in schema gmlbase_xsd Drilldown into id in schema gmlbase_xsd Drilldown into AbstractGMLType in schema gmlbase_xsd Drilldown into uomLabels in schema geometrybasic0d1d_xsd Drilldown into axisLabels in schema geometrybasic0d1d_xsd Drilldown into SRSInformationGroup in schema geometrybasic0d1d_xsd Drilldown into srsDimension in schema geometrybasic0d1d_xsd Drilldown into srsName in schema geometrybasic0d1d_xsd Drilldown into SRSReferenceGroup in schema geometrybasic0d1d_xsd Drilldown into gid in schema geometrybasic0d1d_xsd Drilldown into AbstractGeometryType in schema geometrybasic0d1d_xsdXSD Diagram of AbstractGeometricPrimitiveType in schema geometrybasic0d1d_xsd (Geography Markup Language)
Collapse XSD Schema Code:
<complexType name="AbstractGeometricPrimitiveType" abstract="true">
    <annotation>
        <documentation>This is the abstract root type of the geometric primitives. A geometric primitive is a geometric object that is not 
			decomposed further into other primitives in the system. All primitives are oriented in the direction implied by the sequence of their 
			coordinate tuples.</documentation>
    </annotation>
    <complexContent>
        <extension base="gml:AbstractGeometryType" />
    </complexContent>
</complexType>
Collapse Child Elements:
Name Type Min Occurs Max Occurs
metaDataProperty gml:metaDataProperty 0 unbounded
description gml:description 0 (1)
name gml:name 0 unbounded
<xs:group> gml:StandardObjectProperties (1) (1)
Collapse Child Attributes:
Name Type Default Value Use
id gml:id Optional
gid gml:gid Optional
srsName gml:srsName Optional
srsDimension gml:srsDimension Optional
axisLabels gml:axisLabels Optional
uomLabels gml:uomLabels Optional
Collapse Derivation Tree:
Collapse References:
gml:_GeometricPrimitive, gml:AbstractCurveType, gml:AbstractSolidTypegml:AbstractSurfaceType, gml:PointType,