Definition Type: Element
Name: Tin
Namespace: http://www.opengis.net/gml
Type: gml:TinType
Containing Schema: geometryPrimitives.xsd
Abstract
Collapse XSD Schema Diagram:
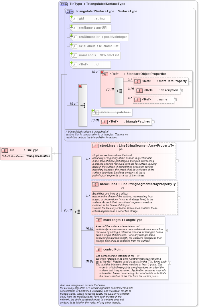
Drilldown into controlPoint in schema geometryprimitives_xsd Drilldown into maxLength in schema geometryprimitives_xsd Drilldown into breakLines in schema geometryprimitives_xsd Drilldown into stopLines in schema geometryprimitives_xsd Drilldown into trianglePatches in schema geometryprimitives_xsd Drilldown into patches in schema geometryprimitives_xsd Drilldown into name in schema gmlbase_xsd Drilldown into description in schema gmlbase_xsd Drilldown into metaDataProperty in schema gmlbase_xsd Drilldown into StandardObjectProperties in schema gmlbase_xsd Drilldown into id in schema gmlbase_xsd Drilldown into uomLabels in schema geometrybasic0d1d_xsd Drilldown into axisLabels in schema geometrybasic0d1d_xsd Drilldown into srsDimension in schema geometrybasic0d1d_xsd Drilldown into srsName in schema geometrybasic0d1d_xsd Drilldown into gid in schema geometrybasic0d1d_xsd Drilldown into TriangulatedSurfaceType in schema geometryprimitives_xsd Drilldown into TinType in schema geometryprimitives_xsdXSD Diagram of Tin in schema geometryprimitives_xsd (Geography Markup Language)
Collapse XSD Schema Code:
<element name="Tin" type="gml:TinType" substitutionGroup="gml:TriangulatedSurface" />
Collapse Child Elements:
Name Type Min Occurs Max Occurs
metaDataProperty gml:metaDataProperty 0 unbounded
description gml:description 0 (1)
name gml:name 0 unbounded
patches gml:patches (1) (1)
trianglePatches gml:trianglePatches (1) (1)
stopLines gml:stopLines 0 unbounded
breakLines gml:breakLines 0 unbounded
maxLength gml:maxLength (1) (1)
controlPoint gml:controlPoint (1) (1)
<xs:group> gml:StandardObjectProperties (1) (1)
<xs:group> gml:StandardObjectProperties (1) (1)
Collapse Child Attributes:
Name Type Default Value Use
id gml:id Optional
gid gml:gid Optional
srsName gml:srsName Optional
srsDimension gml:srsDimension Optional
axisLabels gml:axisLabels Optional
uomLabels gml:uomLabels Optional
Collapse Derivation Tree:
Collapse References:
gml:TriangulatedSurface