Definition Type: Element
Name: OrientableSurface
Namespace: http://www.opengis.net/gml
Type: gml:OrientableSurfaceType
Containing Schema: geometryPrimitives.xsd
Abstract
Collapse XSD Schema Diagram:
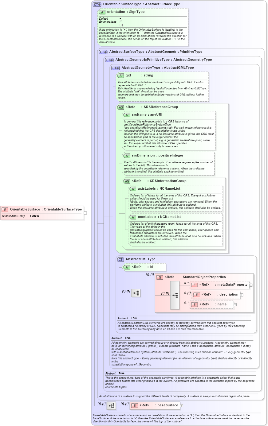
Drilldown into baseSurface in schema geometryprimitives_xsd Drilldown into name in schema gmlbase_xsd Drilldown into description in schema gmlbase_xsd Drilldown into metaDataProperty in schema gmlbase_xsd Drilldown into StandardObjectProperties in schema gmlbase_xsd Drilldown into id in schema gmlbase_xsd Drilldown into AbstractGMLType in schema gmlbase_xsd Drilldown into uomLabels in schema geometrybasic0d1d_xsd Drilldown into axisLabels in schema geometrybasic0d1d_xsd Drilldown into SRSInformationGroup in schema geometrybasic0d1d_xsd Drilldown into srsDimension in schema geometrybasic0d1d_xsd Drilldown into srsName in schema geometrybasic0d1d_xsd Drilldown into SRSReferenceGroup in schema geometrybasic0d1d_xsd Drilldown into gid in schema geometrybasic0d1d_xsd Drilldown into AbstractGeometryType in schema geometrybasic0d1d_xsd Drilldown into AbstractGeometricPrimitiveType in schema geometrybasic0d1d_xsd Drilldown into AbstractSurfaceType in schema geometrybasic2d_xsd Drilldown into orientation in schema geometryprimitives_xsd Drilldown into OrientableSurfaceType in schema geometryprimitives_xsdXSD Diagram of OrientableSurface in schema geometryprimitives_xsd (Geography Markup Language)
Collapse XSD Schema Code:
<element name="OrientableSurface" type="gml:OrientableSurfaceType" substitutionGroup="gml:_Surface" />
Collapse Child Elements:
Name Type Min Occurs Max Occurs
metaDataProperty gml:metaDataProperty 0 unbounded
description gml:description 0 (1)
name gml:name 0 unbounded
baseSurface gml:baseSurface (1) (1)
<xs:group> gml:StandardObjectProperties (1) (1)
Collapse Child Attributes:
Name Type Default Value Use
id gml:id Optional
gid gml:gid Optional
srsName gml:srsName Optional
srsDimension gml:srsDimension Optional
axisLabels gml:axisLabels Optional
uomLabels gml:uomLabels Optional
orientation gml:orientation + (Optional)
Collapse Derivation Tree:
Collapse References:
gml:_Surface