Definition Type: ComplexType
Name: SphereType
Namespace: http://www.opengis.net/gml
Type: gml:AbstractGriddedSurfaceType
Containing Schema: geometryPrimitives.xsd
Abstract
Documentation:
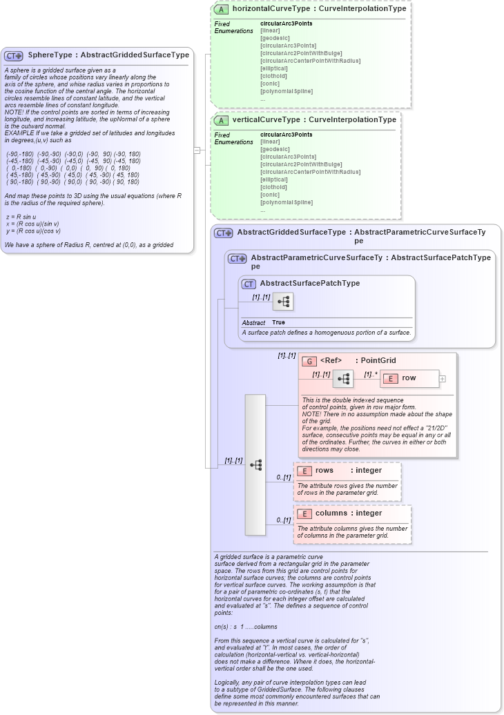
A sphere is a gridded surface given as a family of circles whose positions vary linearly along the axis of the sphere, and whise radius varies in proportions to the cosine function of the central angle. The horizontal circles resemble lines of constant latitude, and the vertical arcs resemble lines of constant longitude. NOTE! If the control points are sorted in terms of increasing longitude, and increasing latitude, the upNormal of a sphere is the outward normal. EXAMPLE If we take a gridded set of latitudes and longitudes in degrees,(u,v) such as (-90,-180) (-90,-90) (-90,0) (-90, 90) (-90, 180) (-45,-180) (-45,-90) (-45,0) (-45, 90) (-45, 180) ( 0,-180) ( 0,-90) ( 0,0) ( 0, 90) ( 0, 180) ( 45,-180) ( 45,-90) ( 45,0) ( 45, -90) ( 45, 180) ( 90,-180) ( 90,-90) ( 90,0) ( 90, -90) ( 90, 180) And map these points to 3D using the usual equations (where R is the radius of the required sphere). z = R sin u x = (R cos u)(sin v) y = (R cos u)(cos v) We have a sphere of Radius R, centred at (0,0), as a gridded surface. Notice that the entire first row and the entire last row of the control points map to a single point in each 3D Euclidean space, North and South poles respectively, and that each horizontal curve closes back on itself forming a geometric cycle. This gives us a metrically bounded (of finite size), topologically unbounded (not having a boundary, a cycle) surface.
Collapse XSD Schema Diagram:
Drilldown into columns in schema geometryprimitives_xsd Drilldown into rows in schema geometryprimitives_xsd Drilldown into row in schema geometryprimitives_xsd Drilldown into PointGrid in schema geometryprimitives_xsd Drilldown into AbstractSurfacePatchType in schema geometryprimitives_xsd Drilldown into AbstractParametricCurveSurfaceType in schema geometryprimitives_xsd Drilldown into AbstractGriddedSurfaceType in schema geometryprimitives_xsd Drilldown into verticalCurveType in schema geometryprimitives_xsd Drilldown into horizontalCurveType in schema geometryprimitives_xsdXSD Diagram of SphereType in schema geometryprimitives_xsd (Geography Markup Language)
Collapse XSD Schema Code:
<complexType name="SphereType">
    <annotation>
        <documentation>A sphere is a gridded surface given as a
   family of circles whose positions vary linearly along the
   axis of the sphere, and whise radius varies in proportions to
   the cosine function of the central angle. The horizontal 
   circles resemble lines of constant latitude, and the vertical
   arcs resemble lines of constant longitude. 
   NOTE! If the control points are sorted in terms of increasing
   longitude, and increasing latitude, the upNormal of a sphere
   is the outward normal.
   EXAMPLE If we take a gridded set of latitudes and longitudes
   in degrees,(u,v) such as

	(-90,-180)  (-90,-90)  (-90,0)  (-90,  90) (-90, 180) 
	(-45,-180)  (-45,-90)  (-45,0)  (-45,  90) (-45, 180) 
	(  0,-180)  (  0,-90)  (  0,0)  (  0,  90) (  0, 180)
	( 45,-180)  ( 45,-90)  ( 45,0)  ( 45, -90) ( 45, 180)
	( 90,-180)  ( 90,-90)  ( 90,0)  ( 90, -90) ( 90, 180)
   
   And map these points to 3D using the usual equations (where R
   is the radius of the required sphere).

    z = R sin u
    x = (R cos u)(sin v)
    y = (R cos u)(cos v)

   We have a sphere of Radius R, centred at (0,0), as a gridded
   surface. Notice that the entire first row and the entire last
   row of the control points map to a single point in each 3D
   Euclidean space, North and South poles respectively, and that
   each horizontal curve closes back on itself forming a 
   geometric cycle. This gives us a metrically bounded (of finite
   size), topologically unbounded (not having a boundary, a
   cycle) surface.</documentation>
    </annotation>
    <complexContent>
        <extension base="gml:AbstractGriddedSurfaceType">
            <attribute name="horizontalCurveType" type="gml:CurveInterpolationType" fixed="circularArc3Points" />
            <attribute name="verticalCurveType" type="gml:CurveInterpolationType" fixed="circularArc3Points" />
        </extension>
    </complexContent>
</complexType>
Collapse Child Elements:
Name Type Min Occurs Max Occurs
row gml:row (1) unbounded
rows gml:rows 0 (1)
columns gml:columns 0 (1)
<xs:group> gml:PointGrid (1) (1)
Collapse Child Attributes:
Name Type Default Value Use
horizontalCurveType gml:horizontalCurveType (Optional)
verticalCurveType gml:verticalCurveType (Optional)
Collapse Derivation Tree:
Collapse References:
gml:Sphere