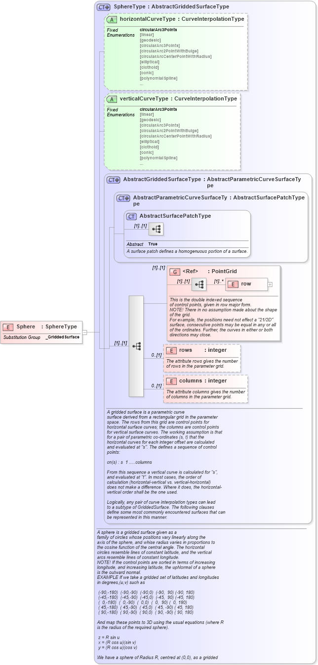
Definition Type: Element
Name: Sphere
Namespace: http://www.opengis.net/gml
Type: gml:SphereType
Containing Schema: geometryPrimitives.xsd
Abstract
Collapse XSD Schema Diagram:
Drilldown into columns in schema geometryprimitives_xsd Drilldown into rows in schema geometryprimitives_xsd Drilldown into row in schema geometryprimitives_xsd Drilldown into PointGrid in schema geometryprimitives_xsd Drilldown into AbstractSurfacePatchType in schema geometryprimitives_xsd Drilldown into AbstractParametricCurveSurfaceType in schema geometryprimitives_xsd Drilldown into AbstractGriddedSurfaceType in schema geometryprimitives_xsd Drilldown into verticalCurveType in schema geometryprimitives_xsd Drilldown into horizontalCurveType in schema geometryprimitives_xsd Drilldown into SphereType in schema geometryprimitives_xsdXSD Diagram of Sphere in schema geometryprimitives_xsd (Geography Markup Language)
Collapse XSD Schema Code:
<element name="Sphere" type="gml:SphereType" substitutionGroup="gml:_GriddedSurface" />
Collapse Child Elements:
Name Type Min Occurs Max Occurs
row gml:row (1) unbounded
rows gml:rows 0 (1)
columns gml:columns 0 (1)
<xs:group> gml:PointGrid (1) (1)
Collapse Child Attributes:
Name Type Default Value Use
horizontalCurveType gml:horizontalCurveType (Optional)
verticalCurveType gml:verticalCurveType (Optional)
Collapse Derivation Tree:
Collapse References:
gml:_GriddedSurface