Definition Type: Element
Name: TimeOrdinalEra
Namespace: http://www.opengis.net/gml
Type: gml:TimeOrdinalEraType
Containing Schema: temporalReferenceSystems.xsd
Abstract
Collapse XSD Schema Diagram:
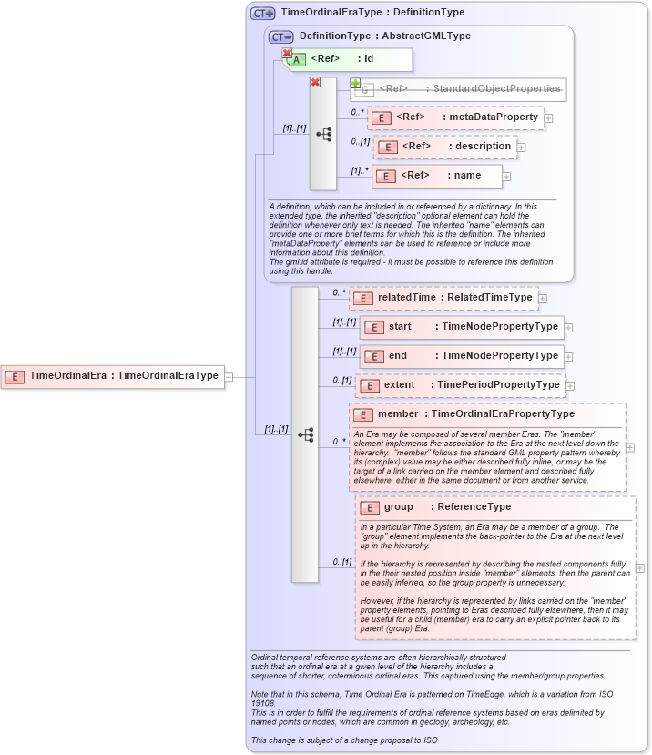
Drilldown into group in schema temporalreferencesystems_xsd Drilldown into member in schema temporalreferencesystems_xsd Drilldown into extent in schema temporalreferencesystems_xsd Drilldown into end in schema temporalreferencesystems_xsd Drilldown into start in schema temporalreferencesystems_xsd Drilldown into relatedTime in schema temporalreferencesystems_xsd Drilldown into name in schema gmlbase_xsd Drilldown into description in schema gmlbase_xsd Drilldown into metaDataProperty in schema gmlbase_xsd Drilldown into StandardObjectProperties in schema gmlbase_xsd Drilldown into id in schema gmlbase_xsd Drilldown into DefinitionType in schema dictionary_xsd Drilldown into TimeOrdinalEraType in schema temporalreferencesystems_xsdXSD Diagram of TimeOrdinalEra in schema temporalreferencesystems_xsd (Geography Markup Language)
Collapse XSD Schema Code:
<element name="TimeOrdinalEra" type="gml:TimeOrdinalEraType" />
Collapse Child Elements:
Name Type Min Occurs Max Occurs
metaDataProperty gml:metaDataProperty 0 unbounded
description gml:description 0 (1)
name gml:name 0 unbounded
metaDataProperty gml:metaDataProperty 0 unbounded
description gml:description 0 (1)
name gml:name (1) unbounded
relatedTime gml:relatedTime 0 unbounded
start gml:start (1) (1)
end gml:end (1) (1)
extent gml:extent 0 (1)
member gml:member 0 unbounded
group gml:group 0 (1)
<xs:group> gml:StandardObjectProperties (1) (1)
Collapse Child Attributes:
Name Type Default Value Use
id gml:id Required
Collapse Derivation Tree: