Definition Type: Element
Name: IfcMechanicalConcreteMaterialProperties
Namespace: http://niem.gov/niem/external/iai-ifc/RC2/ifc/dhs-gmo/1.0.0
Type: ifc:IfcMechanicalConcreteMaterialProperties
Containing Schema: IFC2X2_FINAL.xsd
Abstract
Collapse XSD Schema Diagram:
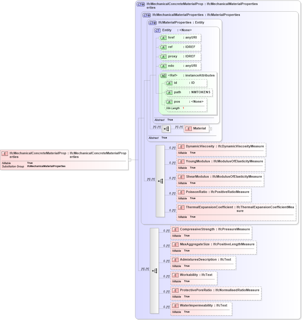
Drilldown into WaterImpermeability in schema ifc2x2_final_xsd Drilldown into ProtectivePoreRatio in schema ifc2x2_final_xsd Drilldown into Workability in schema ifc2x2_final_xsd Drilldown into AdmixturesDescription in schema ifc2x2_final_xsd Drilldown into MaxAggregateSize in schema ifc2x2_final_xsd Drilldown into CompressiveStrength in schema ifc2x2_final_xsd Drilldown into ThermalExpansionCoefficient in schema ifc2x2_final_xsd Drilldown into PoissonRatio in schema ifc2x2_final_xsd Drilldown into ShearModulus in schema ifc2x2_final_xsd Drilldown into YoungModulus in schema ifc2x2_final_xsd Drilldown into DynamicViscosity in schema ifc2x2_final_xsd Drilldown into Material in schema ifc2x2_final_xsd Drilldown into pos in schema ex_xsd Drilldown into path in schema ex_xsd Drilldown into id in schema ex_xsd Drilldown into instanceAttributes in schema ex_xsd Drilldown into edo in schema ex_xsd Drilldown into proxy in schema ex_xsd Drilldown into ref in schema ex_xsd Drilldown into href in schema ex_xsd Drilldown into Entity in schema ex_xsd Drilldown into IfcMaterialProperties in schema ifc2x2_final_xsd Drilldown into IfcMechanicalMaterialProperties in schema ifc2x2_final_xsd Drilldown into IfcMechanicalConcreteMaterialProperties in schema ifc2x2_final_xsdXSD Diagram of IfcMechanicalConcreteMaterialProperties in schema ifc2x2_final_xsd (National Information Exchange Model (NEIM))
Collapse XSD Schema Code:
<xs:element name="IfcMechanicalConcreteMaterialProperties" type="ifc:IfcMechanicalConcreteMaterialProperties" substitutionGroup="ifc:IfcMechanicalMaterialProperties" nillable="true" />
Collapse Child Elements:
Name Type Min Occurs Max Occurs
Material ifc:Material (1) (1)
DynamicViscosity ifc:DynamicViscosity 0 (1)
YoungModulus ifc:YoungModulus 0 (1)
ShearModulus ifc:ShearModulus 0 (1)
PoissonRatio ifc:PoissonRatio 0 (1)
ThermalExpansionCoefficient ifc:ThermalExpansionCoefficient 0 (1)
CompressiveStrength ifc:CompressiveStrength 0 (1)
MaxAggregateSize ifc:MaxAggregateSize 0 (1)
AdmixturesDescription ifc:AdmixturesDescription 0 (1)
Workability ifc:Workability 0 (1)
ProtectivePoreRatio ifc:ProtectivePoreRatio 0 (1)
WaterImpermeability ifc:WaterImpermeability 0 (1)
Collapse Child Attributes:
Name Type Default Value Use
href ex:href Optional
ref ex:ref Optional
proxy ex:proxy Optional
edo ex:edo Optional
id ex:id Optional
path ex:path Optional
pos ex:pos Optional
Collapse Derivation Tree:
Collapse References:
ifc:IfcMechanicalMaterialProperties