Definition Type: Element
Name: Delivery
Namespace: urn:oasis:names:specification:ubl:schema:xsd:CommonAggregateComponents-1.0
Type: cac:DeliveryType
Containing Schema: UBL-CommonAggregateComponents-1.0.xsd
Abstract
Collapse XSD Schema Diagram:
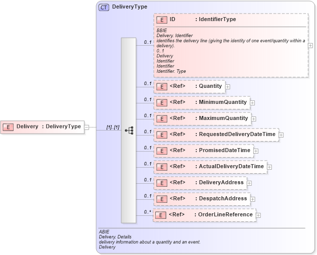
Drilldown into OrderLineReference in schema ubl-commonaggregatecomponents-1_0_xsd Drilldown into DespatchAddress in schema ubl-commonaggregatecomponents-1_0_xsd Drilldown into DeliveryAddress in schema ubl-commonaggregatecomponents-1_0_xsd Drilldown into ActualDeliveryDateTime in schema ubl-commonbasiccomponents-1_0_xsd Drilldown into PromisedDateTime in schema ubl-commonbasiccomponents-1_0_xsd Drilldown into RequestedDeliveryDateTime in schema ubl-commonbasiccomponents-1_0_xsd Drilldown into MaximumQuantity in schema ubl-commonbasiccomponents-1_0_xsd Drilldown into MinimumQuantity in schema ubl-commonbasiccomponents-1_0_xsd Drilldown into Quantity in schema ubl-commonbasiccomponents-1_0_xsd Drilldown into ID in schema ubl-commonaggregatecomponents-1_0_xsd Drilldown into DeliveryType in schema ubl-commonaggregatecomponents-1_0_xsdXSD Diagram of Delivery in schema ubl-commonaggregatecomponents-1_0_xsd (OASIS Universal Business Language (UBL) TC)
Collapse XSD Schema Code:
<xsd:element name="Delivery" type="DeliveryType" />
Collapse Child Elements:
Name Type Min Occurs Max Occurs
ID cac:ID 0 1
Quantity cbc:Quantity 0 1
MinimumQuantity cbc:MinimumQuantity 0 1
MaximumQuantity cbc:MaximumQuantity 0 1
RequestedDeliveryDateTime cbc:RequestedDeliveryDateTime 0 1
PromisedDateTime cbc:PromisedDateTime 0 1
ActualDeliveryDateTime cbc:ActualDeliveryDateTime 0 1
DeliveryAddress cac:DeliveryAddress 0 1
DespatchAddress cac:DespatchAddress 0 1
OrderLineReference cac:OrderLineReference 0 unbounded
Collapse Derivation Tree: