Definition Type: Element
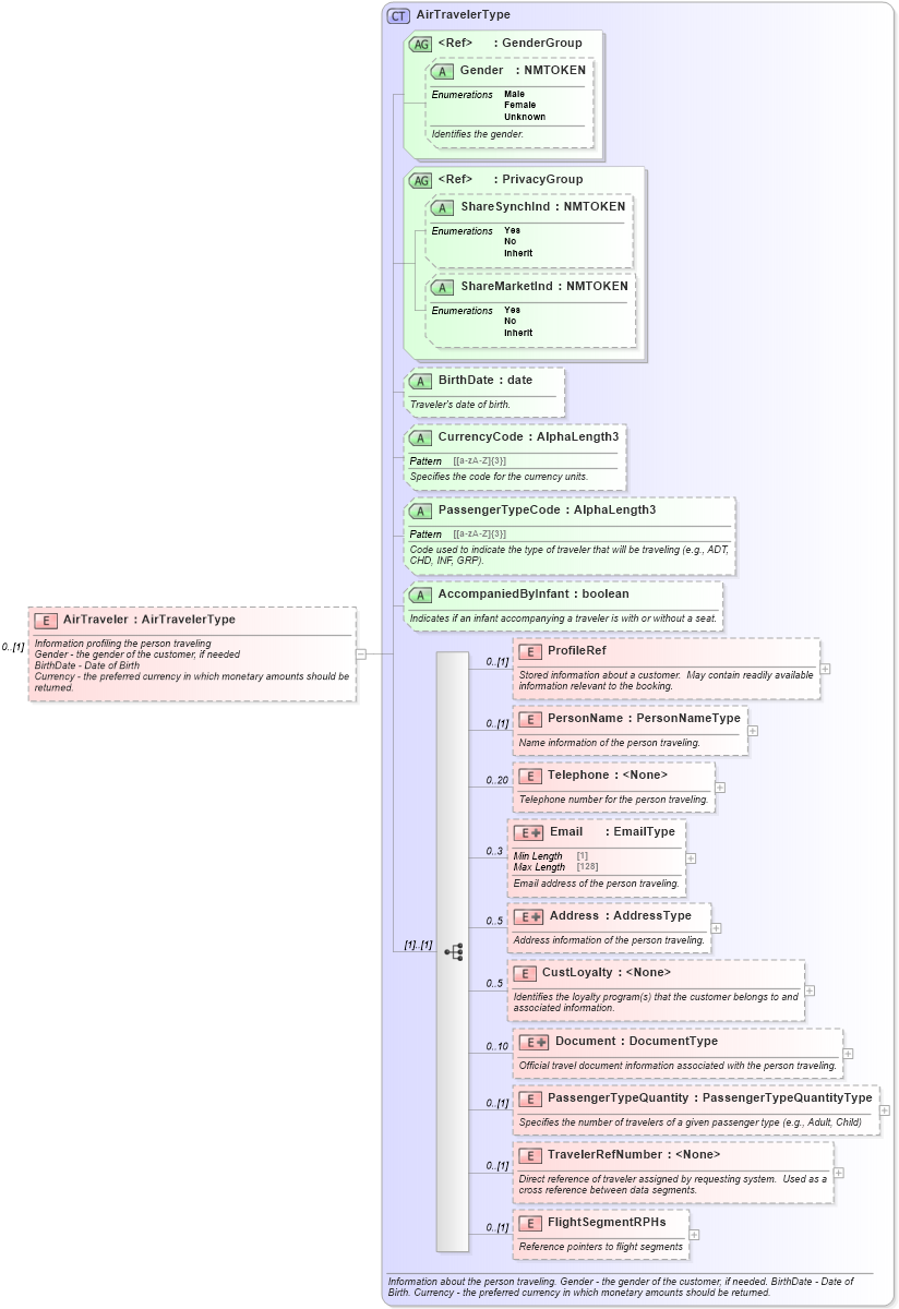
Name: AirTraveler
Type: AirTravelerType
Containing Schema: OTA_AirCommonTypes.xsd
MinOccurs 0
MaxOccurs (1)
Abstract
Documentation:
Information profiling the person traveling Gender - the gender of the customer, if needed BirthDate - Date of Birth Currency - the preferred currency in which monetary amounts should be returned.
Collapse XSD Schema Diagram:
Drilldown into FlightSegmentRPHs in schema ota_aircommontypes_xsd1 Drilldown into TravelerRefNumber in schema ota_aircommontypes_xsd1 Drilldown into PassengerTypeQuantity in schema ota_aircommontypes_xsd1 Drilldown into Document in schema ota_aircommontypes_xsd1 Drilldown into CustLoyalty in schema ota_aircommontypes_xsd1 Drilldown into Address in schema ota_aircommontypes_xsd1 Drilldown into Email in schema ota_aircommontypes_xsd1 Drilldown into Telephone in schema ota_aircommontypes_xsd1 Drilldown into PersonName in schema ota_aircommontypes_xsd1 Drilldown into ProfileRef in schema ota_aircommontypes_xsd1 Drilldown into AccompaniedByInfant in schema ota_aircommontypes_xsd Drilldown into PassengerTypeCode in schema ota_aircommontypes_xsd Drilldown into CurrencyCode in schema ota_aircommontypes_xsd Drilldown into BirthDate in schema ota_aircommontypes_xsd Drilldown into ShareMarketInd in schema ota_commontypes_xsd1 Drilldown into ShareSynchInd in schema ota_commontypes_xsd1 Drilldown into PrivacyGroup in schema ota_commontypes_xsd Drilldown into Gender in schema ota_commontypes_xsd1 Drilldown into GenderGroup in schema ota_commontypes_xsd Drilldown into AirTravelerType in schema ota_aircommontypes_xsd1XSD Diagram of AirTraveler in schema ota_aircommontypes_xsd (Open Travel (OTA))
Collapse XSD Schema Code:
<xs:element name="AirTraveler" type="AirTravelerType" minOccurs="0">
    <xs:annotation>
        <xs:documentation xml:lang="en">Information profiling the person traveling
				Gender - the gender of the customer, if needed
				BirthDate - Date of Birth
				Currency - the preferred currency in which monetary amounts should be returned.
		</xs:documentation>
    </xs:annotation>
</xs:element>
Collapse Child Elements:
Name Type Min Occurs Max Occurs
ProfileRef ProfileRef 0 (1)
PersonName PersonName 0 (1)
Telephone Telephone 0 20
Email Email 0 3
Address Address 0 5
CustLoyalty CustLoyalty 0 5
Document Document 0 10
PassengerTypeQuantity PassengerTypeQuantity 0 (1)
TravelerRefNumber TravelerRefNumber 0 (1)
FlightSegmentRPHs FlightSegmentRPHs 0 (1)
Collapse Child Attributes:
Name Type Default Value Use
Gender Gender Optional
ShareSynchInd ShareSynchInd Optional
ShareMarketInd ShareMarketInd Optional
BirthDate BirthDate Optional
CurrencyCode CurrencyCode Optional
PassengerTypeCode PassengerTypeCode Optional
AccompaniedByInfant AccompaniedByInfant Optional
Collapse Derivation Tree: