Definition Type: ComplexType
Name: AirTravelerType
Containing Schema: OTA_AirCommonTypes.xsd
Abstract
Documentation:
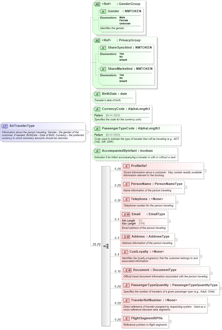
Information about the person traveling. Gender - the gender of the customer, if needed. BirthDate - Date of Birth. Currency - the preferred currency in which monetary amounts should be returned.
Collapse XSD Schema Diagram:
Drilldown into FlightSegmentRPHs in schema ota_aircommontypes_xsd1 Drilldown into TravelerRefNumber in schema ota_aircommontypes_xsd1 Drilldown into PassengerTypeQuantity in schema ota_aircommontypes_xsd1 Drilldown into Document in schema ota_aircommontypes_xsd1 Drilldown into CustLoyalty in schema ota_aircommontypes_xsd1 Drilldown into Address in schema ota_aircommontypes_xsd1 Drilldown into Email in schema ota_aircommontypes_xsd1 Drilldown into Telephone in schema ota_aircommontypes_xsd1 Drilldown into PersonName in schema ota_aircommontypes_xsd1 Drilldown into ProfileRef in schema ota_aircommontypes_xsd1 Drilldown into AccompaniedByInfant in schema ota_aircommontypes_xsd Drilldown into PassengerTypeCode in schema ota_aircommontypes_xsd Drilldown into CurrencyCode in schema ota_aircommontypes_xsd Drilldown into BirthDate in schema ota_aircommontypes_xsd Drilldown into ShareMarketInd in schema ota_commontypes_xsd1 Drilldown into ShareSynchInd in schema ota_commontypes_xsd1 Drilldown into PrivacyGroup in schema ota_commontypes_xsd Drilldown into Gender in schema ota_commontypes_xsd1 Drilldown into GenderGroup in schema ota_commontypes_xsdXSD Diagram of AirTravelerType in schema ota_aircommontypes_xsd (Open Travel (OTA))
Collapse XSD Schema Code:
<xs:complexType name="AirTravelerType">
    <xs:annotation>
        <xs:documentation xml:lang="en">Information about the person traveling. Gender - the gender of the customer, if needed. BirthDate - Date of Birth. Currency - the preferred currency in which monetary amounts should be returned.</xs:documentation>
    </xs:annotation>
    <xs:sequence>
        <xs:element name="ProfileRef" minOccurs="0">
            <xs:annotation>
                <xs:documentation xml:lang="en">Stored information about a customer.  May contain readily available information relevant to the booking.</xs:documentation>
            </xs:annotation>
            <xs:complexType>
                <xs:sequence>
                    <xs:element name="UniqueID" type="UniqueID_Type">
                        <xs:annotation>
                            <xs:documentation xml:lang="en"> An identifier used to uniquely reference a customer profile.</xs:documentation>
                        </xs:annotation>
                    </xs:element>
                </xs:sequence>
            </xs:complexType>
        </xs:element>
        <xs:element name="PersonName" type="PersonNameType" minOccurs="0">
            <xs:annotation>
                <xs:documentation xml:lang="en"> Name information of the person traveling.</xs:documentation>
            </xs:annotation>
        </xs:element>
        <xs:element name="Telephone" minOccurs="0" maxOccurs="20">
            <xs:annotation>
                <xs:documentation xml:lang="en">Telephone number for the person traveling.</xs:documentation>
            </xs:annotation>
            <xs:complexType>
                <xs:attributeGroup ref="TelephoneInfoGroup" />
                <xs:attribute name="Operation" type="ActionType" use="optional">
                    <xs:annotation>
                        <xs:documentation xml:lang="en">Indicates the required modification to the element.</xs:documentation>
                    </xs:annotation>
                </xs:attribute>
                <xs:attribute name="LocationCode" type="StringLength1to8" use="optional">
                    <xs:annotation>
                        <xs:documentation xml:lang="en">A 3 character ATA/IATA city code of telephone location.</xs:documentation>
                    </xs:annotation>
                </xs:attribute>
            </xs:complexType>
        </xs:element>
        <xs:element name="Email" minOccurs="0" maxOccurs="3">
            <xs:annotation>
                <xs:documentation xml:lang="en"> Email address of the person traveling.</xs:documentation>
            </xs:annotation>
            <xs:complexType>
                <xs:simpleContent>
                    <xs:extension base="EmailType">
                        <xs:attribute name="Operation" type="ActionType" use="optional">
                            <xs:annotation>
                                <xs:documentation xml:lang="en">Indicates the required modification to the element.</xs:documentation>
                            </xs:annotation>
                        </xs:attribute>
                    </xs:extension>
                </xs:simpleContent>
            </xs:complexType>
        </xs:element>
        <xs:element name="Address" minOccurs="0" maxOccurs="5">
            <xs:annotation>
                <xs:documentation xml:lang="en"> Address information of the person traveling. </xs:documentation>
            </xs:annotation>
            <xs:complexType>
                <xs:complexContent>
                    <xs:extension base="AddressType">
                        <xs:attribute name="Operation" type="ActionType" use="optional">
                            <xs:annotation>
                                <xs:documentation xml:lang="en">Indicates the required modification to the element.</xs:documentation>
                            </xs:annotation>
                        </xs:attribute>
                    </xs:extension>
                </xs:complexContent>
            </xs:complexType>
        </xs:element>
        <xs:element name="CustLoyalty" minOccurs="0" maxOccurs="5">
            <xs:annotation>
                <xs:documentation xml:lang="en"> Identifies the loyalty program(s) that the customer belongs to and associated information.</xs:documentation>
            </xs:annotation>
            <xs:complexType>
                <xs:attributeGroup ref="CustomerLoyaltyGroup" />
                <xs:attribute name="Operation" type="ActionType" use="optional">
                    <xs:annotation>
                        <xs:documentation xml:lang="en">Indicates the required modification to the element.</xs:documentation>
                    </xs:annotation>
                </xs:attribute>
            </xs:complexType>
        </xs:element>
        <xs:element name="Document" minOccurs="0" maxOccurs="10">
            <xs:annotation>
                <xs:documentation xml:lang="en"> Official travel document information associated with the person traveling.</xs:documentation>
            </xs:annotation>
            <xs:complexType>
                <xs:complexContent>
                    <xs:extension base="DocumentType">
                        <xs:attribute name="Operation" type="ActionType" use="optional">
                            <xs:annotation>
                                <xs:documentation xml:lang="en">Indicates the required modification to the element.</xs:documentation>
                            </xs:annotation>
                        </xs:attribute>
                    </xs:extension>
                </xs:complexContent>
            </xs:complexType>
        </xs:element>
        <xs:element name="PassengerTypeQuantity" type="PassengerTypeQuantityType" minOccurs="0">
            <xs:annotation>
                <xs:documentation xml:lang="en"> Specifies the number of travelers of a given passenger type (e.g., Adult, Child)</xs:documentation>
            </xs:annotation>
        </xs:element>
        <xs:element name="TravelerRefNumber" minOccurs="0">
            <xs:annotation>
                <xs:documentation xml:lang="en">Direct reference of traveler assigned by requesting system.  Used as a cross reference between data segments.</xs:documentation>
            </xs:annotation>
            <xs:complexType>
                <xs:attributeGroup ref="TravelerRefNumberGroup" />
            </xs:complexType>
        </xs:element>
        <xs:element name="FlightSegmentRPHs" minOccurs="0">
            <xs:annotation>
                <xs:documentation xml:lang="en">Reference pointers to flight segments</xs:documentation>
            </xs:annotation>
            <xs:complexType>
                <xs:sequence>
                    <xs:element name="FlightSegmentRPH" type="RPH_Type" maxOccurs="99">
                        <xs:annotation>
                            <xs:documentation xml:lang="en">Reference to the flight segments for this traveler</xs:documentation>
                        </xs:annotation>
                    </xs:element>
                </xs:sequence>
            </xs:complexType>
        </xs:element>
    </xs:sequence>
    <xs:attributeGroup ref="GenderGroup" />
    <xs:attributeGroup ref="PrivacyGroup" />
    <xs:attribute name="BirthDate" type="xs:date" use="optional">
        <xs:annotation>
            <xs:documentation xml:lang="en"> Traveler's date of birth.</xs:documentation>
        </xs:annotation>
    </xs:attribute>
    <xs:attribute name="CurrencyCode" type="AlphaLength3" use="optional">
        <xs:annotation>
            <xs:documentation xml:lang="en"> Specifies the code for the currency units.</xs:documentation>
        </xs:annotation>
    </xs:attribute>
    <xs:attribute name="PassengerTypeCode" type="AlphaLength3" use="optional">
        <xs:annotation>
            <xs:documentation xml:lang="en">Code used to indicate the type of traveler that will be traveling (e.g., ADT, CHD, INF, GRP).</xs:documentation>
        </xs:annotation>
    </xs:attribute>
    <xs:attribute name="AccompaniedByInfant" type="xs:boolean" use="optional">
        <xs:annotation>
            <xs:documentation xml:lang="en">Indicates if an infant accompanying a traveler is with or without a seat.</xs:documentation>
        </xs:annotation>
    </xs:attribute>
</xs:complexType>
Collapse Child Elements:
Name Type Min Occurs Max Occurs
ProfileRef ProfileRef 0 (1)
PersonName PersonName 0 (1)
Telephone Telephone 0 20
Email Email 0 3
Address Address 0 5
CustLoyalty CustLoyalty 0 5
Document Document 0 10
PassengerTypeQuantity PassengerTypeQuantity 0 (1)
TravelerRefNumber TravelerRefNumber 0 (1)
FlightSegmentRPHs FlightSegmentRPHs 0 (1)
Collapse Child Attributes:
Name Type Default Value Use
Gender Gender Optional
ShareSynchInd ShareSynchInd Optional
ShareMarketInd ShareMarketInd Optional
BirthDate BirthDate Optional
CurrencyCode CurrencyCode Optional
PassengerTypeCode PassengerTypeCode Optional
AccompaniedByInfant AccompaniedByInfant Optional
Collapse Derivation Tree:
Collapse References:
AirTraveler, AirTraveler