Definition Type: Element
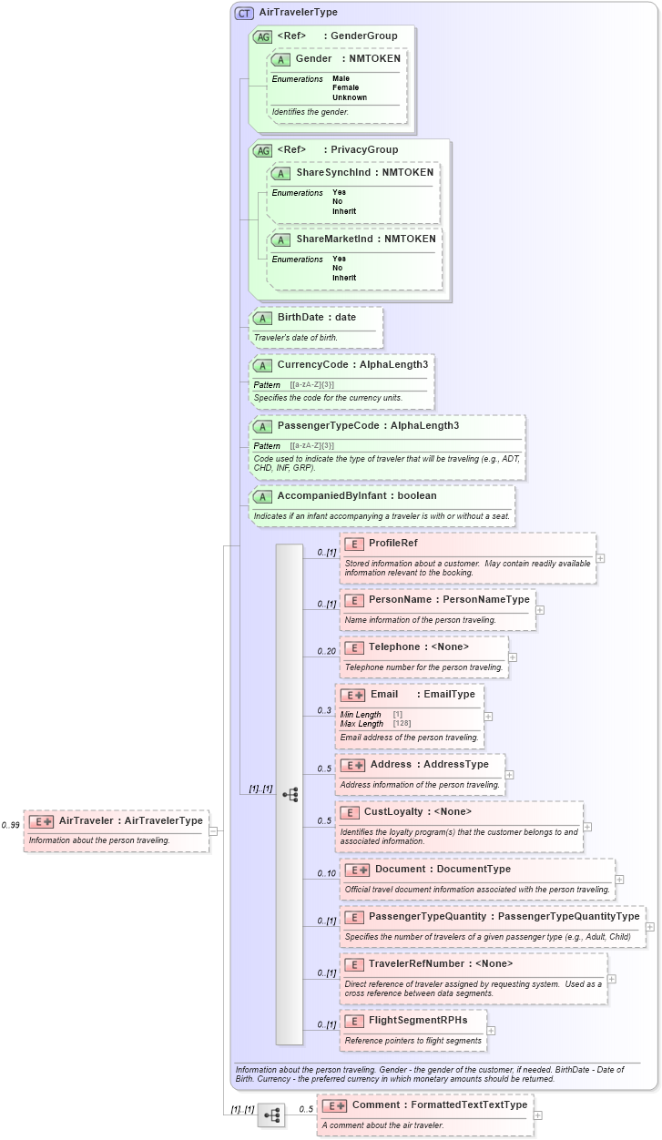
Name: AirTraveler
Type: AirTravelerType
Containing Schema: OTA_AirCommonTypes.xsd
MinOccurs 0
MaxOccurs 99
Abstract
Documentation:
Information about the person traveling.
Collapse XSD Schema Diagram:
Drilldown into FlightSegmentRPHs in schema ota_aircommontypes_xsd1 Drilldown into TravelerRefNumber in schema ota_aircommontypes_xsd1 Drilldown into PassengerTypeQuantity in schema ota_aircommontypes_xsd1 Drilldown into Document in schema ota_aircommontypes_xsd1 Drilldown into CustLoyalty in schema ota_aircommontypes_xsd1 Drilldown into Address in schema ota_aircommontypes_xsd1 Drilldown into Email in schema ota_aircommontypes_xsd1 Drilldown into Telephone in schema ota_aircommontypes_xsd1 Drilldown into PersonName in schema ota_aircommontypes_xsd1 Drilldown into ProfileRef in schema ota_aircommontypes_xsd1 Drilldown into AccompaniedByInfant in schema ota_aircommontypes_xsd Drilldown into PassengerTypeCode in schema ota_aircommontypes_xsd Drilldown into CurrencyCode in schema ota_aircommontypes_xsd Drilldown into BirthDate in schema ota_aircommontypes_xsd Drilldown into ShareMarketInd in schema ota_commontypes_xsd1 Drilldown into ShareSynchInd in schema ota_commontypes_xsd1 Drilldown into PrivacyGroup in schema ota_commontypes_xsd Drilldown into Gender in schema ota_commontypes_xsd1 Drilldown into GenderGroup in schema ota_commontypes_xsd Drilldown into AirTravelerType in schema ota_aircommontypes_xsd1XSD Diagram of AirTraveler in schema ota_aircommontypes_xsd (Open Travel (OTA))
Collapse XSD Schema Code:
<xs:element name="AirTraveler" minOccurs="0" maxOccurs="99">
    <xs:annotation>
        <xs:documentation xml:lang="en"> Information about the person traveling.</xs:documentation>
    </xs:annotation>
    <xs:complexType>
        <xs:complexContent>
            <xs:extension base="AirTravelerType">
                <xs:sequence>
                    <xs:element name="Comment" minOccurs="0" maxOccurs="5">
                        <xs:annotation>
                            <xs:documentation xml:lang="en">A comment about the air traveler.</xs:documentation>
                        </xs:annotation>
                        <xs:complexType>
                            <xs:simpleContent>
                                <xs:extension base="FormattedTextTextType">
                                    <xs:attribute name="Name" type="StringLength1to16" use="optional">
                                        <xs:annotation>
                                            <xs:documentation xml:lang="en">Used to specify the type of comment.</xs:documentation>
                                        </xs:annotation>
                                    </xs:attribute>
                                </xs:extension>
                            </xs:simpleContent>
                        </xs:complexType>
                    </xs:element>
                </xs:sequence>
            </xs:extension>
        </xs:complexContent>
    </xs:complexType>
</xs:element>
Collapse Child Elements:
Name Type Min Occurs Max Occurs
ProfileRef ProfileRef 0 (1)
PersonName PersonName 0 (1)
Telephone Telephone 0 20
Email Email 0 3
Address Address 0 5
CustLoyalty CustLoyalty 0 5
Document Document 0 10
PassengerTypeQuantity PassengerTypeQuantity 0 (1)
TravelerRefNumber TravelerRefNumber 0 (1)
FlightSegmentRPHs FlightSegmentRPHs 0 (1)
Comment Comment 0 5
Collapse Child Attributes:
Name Type Default Value Use
Gender Gender Optional
ShareSynchInd ShareSynchInd Optional
ShareMarketInd ShareMarketInd Optional
BirthDate BirthDate Optional
CurrencyCode CurrencyCode Optional
PassengerTypeCode PassengerTypeCode Optional
AccompaniedByInfant AccompaniedByInfant Optional
Collapse Derivation Tree: