Definition Type: ComplexType
Name: Commission
Namespace: http://www.opentravel.org/OTM/product/hospitality/v1
Containing Schema: Hospitality_1_0_0.xsd
Abstract
Documentation:
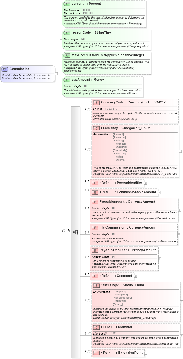
Contains details pertaining to commissions. Contains details pertaining to commissions.
Collapse XSD Schema Diagram:
Drilldown into ExtensionPoint in schema otm_builtins_xsd Drilldown into BillToID in schema hospitality_1_0_0_xsd Drilldown into StatusType in schema hospitality_1_0_0_xsd Drilldown into Comment in schema common_4_0_0_xsd Drilldown into PayableAmount in schema hospitality_1_0_0_xsd Drilldown into FlatCommission in schema hospitality_1_0_0_xsd Drilldown into PrepaidAmount in schema hospitality_1_0_0_xsd Drilldown into CommissionableAmount in schema hospitality_1_0_0_xsd Drilldown into PersonIdentifier in schema common_4_0_0_xsd Drilldown into Frequency in schema hospitality_1_0_0_xsd Drilldown into CurrencyCode in schema hospitality_1_0_0_xsd Drilldown into capAmount in schema hospitality_1_0_0_xsd Drilldown into maxCommissionUnitApplies in schema hospitality_1_0_0_xsd Drilldown into reasonCode in schema hospitality_1_0_0_xsd Drilldown into percent in schema hospitality_1_0_0_xsdXSD Diagram of Commission in schema hospitality_1_0_0_xsd (Open Travel (OTA))
Collapse XSD Schema Code:
<xsd:complexType name="Commission">
    <xsd:annotation>
        <xsd:documentation source="Description">Contains details pertaining to commissions.</xsd:documentation>
        <xsd:documentation source="Description">Contains details pertaining to commissions.</xsd:documentation>
        <xsd:appinfo>
            <otm:OTA2Entity type="CoreObject" xmlns:otm="http://www.OpenTravel.org/ns/OTA2/AppInfo_v01_00">Commission</otm:OTA2Entity>
        </xsd:appinfo>
    </xsd:annotation>
    <xsd:sequence>
        <xsd:element minOccurs="0" name="CurrencyCode" type="ota2-0400:CurrencyCode_ISO4217">
            <xsd:annotation>
                <xsd:documentation source="Description">Indicates the currency to be applied to the amounts located in the child elements.</xsd:documentation>
                <xsd:documentation source="Implementer">AttributeGroup: CurrencyCodeGroup</xsd:documentation>
            </xsd:annotation>
        </xsd:element>
        <xsd:element minOccurs="0" name="Frequency" type="ota2-0300:ChargeUnit_Enum">
            <xsd:annotation>
                <xsd:documentation source="Description">This is the frequency at which the commission is applied (e.g. per stay, daily). Refer to OpenTravel Code List Charge Type (CHG).</xsd:documentation>
                <xsd:documentation source="Implementer">Assigned XSD Type: {http://chameleon.anonymous/ns}OTA_CodeType</xsd:documentation>
                <xsd:appinfo>
                    <otm:Equivalent context="ph" xmlns:otm="http://www.OpenTravel.org/ns/OTA2/AppInfo_v01_00">Frequency</otm:Equivalent>
                </xsd:appinfo>
            </xsd:annotation>
        </xsd:element>
        <xsd:element maxOccurs="1" minOccurs="0" ref="ota2-0400:PersonIdentifier">
            <xsd:annotation>
                <xsd:documentation source="Description">Identifies the recipient of the commission.</xsd:documentation>
                <xsd:documentation source="Implementer">Assigned XSD Type: {http://chameleon.anonymous/ns}UniqueID_Type</xsd:documentation>
                <xsd:appinfo>
                    <otm:Equivalent context="ph" xmlns:otm="http://www.OpenTravel.org/ns/OTA2/AppInfo_v01_00">UniqueID</otm:Equivalent>
                </xsd:appinfo>
            </xsd:annotation>
        </xsd:element>
        <xsd:element maxOccurs="1" minOccurs="0" ref="ph:CommissionableAmount">
            <xsd:annotation>
                <xsd:documentation source="Description">The amount on which commission is calculated.</xsd:documentation>
                <xsd:documentation source="Implementer">Assigned XSD Type: {http://chameleon.anonymous/ns}CommissionableAmount</xsd:documentation>
                <xsd:appinfo>
                    <otm:Equivalent context="ph" xmlns:otm="http://www.OpenTravel.org/ns/OTA2/AppInfo_v01_00">CommissionableAmount</otm:Equivalent>
                </xsd:appinfo>
            </xsd:annotation>
        </xsd:element>
        <xsd:element maxOccurs="1" minOccurs="0" name="PrepaidAmount" type="ota2-0400:CurrencyAmount">
            <xsd:annotation>
                <xsd:documentation source="Description">The amount of commission paid to the agency prior to the service being rendered.</xsd:documentation>
                <xsd:documentation source="Implementer">Assigned XSD Type: {http://chameleon.anonymous/ns}PrepaidAmount</xsd:documentation>
                <xsd:appinfo>
                    <otm:Equivalent context="ph" xmlns:otm="http://www.OpenTravel.org/ns/OTA2/AppInfo_v01_00">PrepaidAmount</otm:Equivalent>
                </xsd:appinfo>
            </xsd:annotation>
        </xsd:element>
        <xsd:element maxOccurs="1" minOccurs="0" name="FlatCommission" type="ota2-0400:CurrencyAmount">
            <xsd:annotation>
                <xsd:documentation source="Description">A fixed commission amount.</xsd:documentation>
                <xsd:documentation source="Implementer">Assigned XSD Type: {http://chameleon.anonymous/ns}FlatCommission</xsd:documentation>
                <xsd:appinfo>
                    <otm:Equivalent context="ph" xmlns:otm="http://www.OpenTravel.org/ns/OTA2/AppInfo_v01_00">FlatCommission</otm:Equivalent>
                </xsd:appinfo>
            </xsd:annotation>
        </xsd:element>
        <xsd:element maxOccurs="1" minOccurs="0" name="PayableAmount" type="ota2-0400:CurrencyAmount">
            <xsd:annotation>
                <xsd:documentation source="Description">The amount of commission to be paid.</xsd:documentation>
                <xsd:documentation source="Implementer">Assigned XSD Type: {http://chameleon.anonymous/ns}CommissionPayableAmount</xsd:documentation>
                <xsd:appinfo>
                    <otm:Equivalent context="ph" xmlns:otm="http://www.OpenTravel.org/ns/OTA2/AppInfo_v01_00">CommissionPayableAmount</otm:Equivalent>
                </xsd:appinfo>
            </xsd:annotation>
        </xsd:element>
        <xsd:element maxOccurs="1" minOccurs="0" ref="ota2-0400:Comment">
            <xsd:annotation>
                <xsd:documentation source="Description">Text related to the commission.</xsd:documentation>
                <xsd:documentation source="Implementer">Assigned XSD Type: {http://chameleon.anonymous/ns}ParagraphType</xsd:documentation>
                <xsd:appinfo>
                    <otm:Equivalent context="ph" xmlns:otm="http://www.OpenTravel.org/ns/OTA2/AppInfo_v01_00">Comment</otm:Equivalent>
                </xsd:appinfo>
            </xsd:annotation>
        </xsd:element>
        <xsd:element minOccurs="0" name="StatusType" type="ota2-0300:Status_Enum">
            <xsd:annotation>
                <xsd:documentation source="Description">Indicates the status of the commission payment itself (e.g. no-show indicates that a different commission may be applied if the reservation is not fulfilled).</xsd:documentation>
                <xsd:documentation source="Implementer">LocalAnonymousType: CommissionType_StatusType</xsd:documentation>
                <xsd:appinfo>
                    <otm:Equivalent context="ph" xmlns:otm="http://www.OpenTravel.org/ns/OTA2/AppInfo_v01_00">StatusType</otm:Equivalent>
                </xsd:appinfo>
            </xsd:annotation>
        </xsd:element>
        <xsd:element minOccurs="0" name="BillToID" type="ota2-0400:Identifier">
            <xsd:annotation>
                <xsd:documentation source="Description">Identifies a person or company who should be billed for the commission amount.</xsd:documentation>
                <xsd:documentation source="Implementer">Assigned XSD Type: {http://chameleon.anonymous/ns}StringLength1to8</xsd:documentation>
                <xsd:appinfo>
                    <otm:Equivalent context="ph" xmlns:otm="http://www.OpenTravel.org/ns/OTA2/AppInfo_v01_00">BillToID</otm:Equivalent>
                </xsd:appinfo>
            </xsd:annotation>
        </xsd:element>
        <xsd:element minOccurs="0" ref="ota2:ExtensionPoint" />
    </xsd:sequence>
    <xsd:attribute name="percent" type="ota2-0400:Percent" use="optional">
        <xsd:annotation>
            <xsd:documentation source="Description">The percent applied to the commissionable amount to determine the commission payable amount.</xsd:documentation>
            <xsd:documentation source="Implementer">Assigned XSD Type: {http://chameleon.anonymous/ns}Percentage</xsd:documentation>
            <xsd:appinfo>
                <otm:Equivalent context="ph" xmlns:otm="http://www.OpenTravel.org/ns/OTA2/AppInfo_v01_00">Percent</otm:Equivalent>
                <otm:Example context="ph" xmlns:otm="http://www.OpenTravel.org/ns/OTA2/AppInfo_v01_00">10</otm:Example>
            </xsd:appinfo>
        </xsd:annotation>
    </xsd:attribute>
    <xsd:attribute name="reasonCode" type="ota2-0400:StringTiny" use="optional">
        <xsd:annotation>
            <xsd:documentation source="Description">Identifies the reason why a commission is not paid or not paid in full.</xsd:documentation>
            <xsd:documentation source="Implementer">Assigned XSD Type: {http://chameleon.anonymous/ns}StringLength1to8</xsd:documentation>
            <xsd:appinfo>
                <otm:Equivalent context="ph" xmlns:otm="http://www.OpenTravel.org/ns/OTA2/AppInfo_v01_00">ReasonCode</otm:Equivalent>
                <otm:Example context="ph" xmlns:otm="http://www.OpenTravel.org/ns/OTA2/AppInfo_v01_00">No Show</otm:Example>
            </xsd:appinfo>
        </xsd:annotation>
    </xsd:attribute>
    <xsd:attribute name="maxCommissionUnitApplies" type="xsd:positiveInteger" use="optional">
        <xsd:annotation>
            <xsd:documentation source="Description">Maximum number of units for which the commission will be applied. This may be used in conjunction with the frequency attribute.</xsd:documentation>
            <xsd:documentation source="Implementer">Assigned XSD Type: {http://www.w3.org/2001/XMLSchema}positiveInteger</xsd:documentation>
            <xsd:appinfo>
                <otm:Equivalent context="ph" xmlns:otm="http://www.OpenTravel.org/ns/OTA2/AppInfo_v01_00">MaxCommissionUnitApplies</otm:Equivalent>
                <otm:Example context="ph" xmlns:otm="http://www.OpenTravel.org/ns/OTA2/AppInfo_v01_00">5</otm:Example>
            </xsd:appinfo>
        </xsd:annotation>
    </xsd:attribute>
    <xsd:attribute name="capAmount" type="ota2-0400:Money" use="optional">
        <xsd:annotation>
            <xsd:documentation source="Description">The highest monetary value that may be paid for the commission.</xsd:documentation>
            <xsd:documentation source="Implementer">Assigned XSD Type: {http://chameleon.anonymous/ns}Money</xsd:documentation>
            <xsd:appinfo>
                <otm:Equivalent context="ph" xmlns:otm="http://www.OpenTravel.org/ns/OTA2/AppInfo_v01_00">CapAmount</otm:Equivalent>
                <otm:Example context="ph" xmlns:otm="http://www.OpenTravel.org/ns/OTA2/AppInfo_v01_00">100.00</otm:Example>
            </xsd:appinfo>
        </xsd:annotation>
    </xsd:attribute>
</xsd:complexType>
Collapse Child Elements:
Name Type Min Occurs Max Occurs
CurrencyCode ph:CurrencyCode 0 (1)
Frequency ph:Frequency 0 (1)
PersonIdentifier ota2-0400:PersonIdentifier 0 1
CommissionableAmount ph:CommissionableAmount 0 1
PrepaidAmount ph:PrepaidAmount 0 1
FlatCommission ph:FlatCommission 0 1
PayableAmount ph:PayableAmount 0 1
Comment ota2-0400:Comment 0 1
StatusType ph:StatusType 0 (1)
BillToID ph:BillToID 0 (1)
ExtensionPoint ota2:ExtensionPoint 0 (1)
Collapse Child Attributes:
Name Type Default Value Use
percent ph:percent Optional
reasonCode ph:reasonCode Optional
maxCommissionUnitApplies ph:maxCommissionUnitApplies Optional
capAmount ph:capAmount Optional
Collapse Derivation Tree:
Collapse References:
ph:Commission