Definition Type: Element
Name: Commission
Namespace: http://www.opentravel.org/OTM/product/hospitality/v1
Type: ph:Commission
Containing Schema: Hospitality_1_0_0.xsd
Abstract
Collapse XSD Schema Diagram:
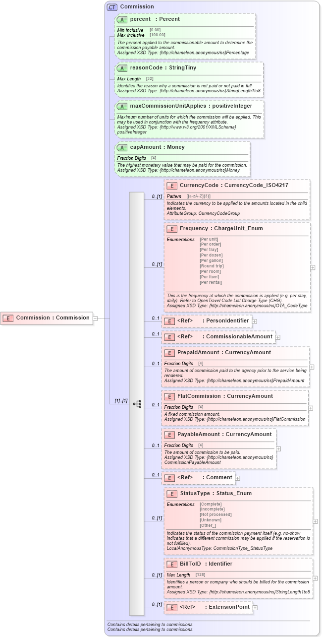
Drilldown into ExtensionPoint in schema otm_builtins_xsd Drilldown into BillToID in schema hospitality_1_0_0_xsd Drilldown into StatusType in schema hospitality_1_0_0_xsd Drilldown into Comment in schema common_4_0_0_xsd Drilldown into PayableAmount in schema hospitality_1_0_0_xsd Drilldown into FlatCommission in schema hospitality_1_0_0_xsd Drilldown into PrepaidAmount in schema hospitality_1_0_0_xsd Drilldown into CommissionableAmount in schema hospitality_1_0_0_xsd Drilldown into PersonIdentifier in schema common_4_0_0_xsd Drilldown into Frequency in schema hospitality_1_0_0_xsd Drilldown into CurrencyCode in schema hospitality_1_0_0_xsd Drilldown into capAmount in schema hospitality_1_0_0_xsd Drilldown into maxCommissionUnitApplies in schema hospitality_1_0_0_xsd Drilldown into reasonCode in schema hospitality_1_0_0_xsd Drilldown into percent in schema hospitality_1_0_0_xsd Drilldown into Commission in schema hospitality_1_0_0_xsdXSD Diagram of Commission in schema hospitality_1_0_0_xsd (Open Travel (OTA))
Collapse XSD Schema Code:
<xsd:element name="Commission" type="ph:Commission" />
Collapse Child Elements:
Name Type Min Occurs Max Occurs
CurrencyCode ph:CurrencyCode 0 (1)
Frequency ph:Frequency 0 (1)
PersonIdentifier ota2-0400:PersonIdentifier 0 1
CommissionableAmount ph:CommissionableAmount 0 1
PrepaidAmount ph:PrepaidAmount 0 1
FlatCommission ph:FlatCommission 0 1
PayableAmount ph:PayableAmount 0 1
Comment ota2-0400:Comment 0 1
StatusType ph:StatusType 0 (1)
BillToID ph:BillToID 0 (1)
ExtensionPoint ota2:ExtensionPoint 0 (1)
Collapse Child Attributes:
Name Type Default Value Use
percent ph:percent Optional
reasonCode ph:reasonCode Optional
maxCommissionUnitApplies ph:maxCommissionUnitApplies Optional
capAmount ph:capAmount Optional
Collapse Derivation Tree: