Definition Type: Element
Name: Commission
Namespace: http://www.opentravel.org/OTM/order/v3
Type: order-0300:Commission
Containing Schema: Order_3_0_0.xsd
Abstract
Collapse XSD Schema Diagram:
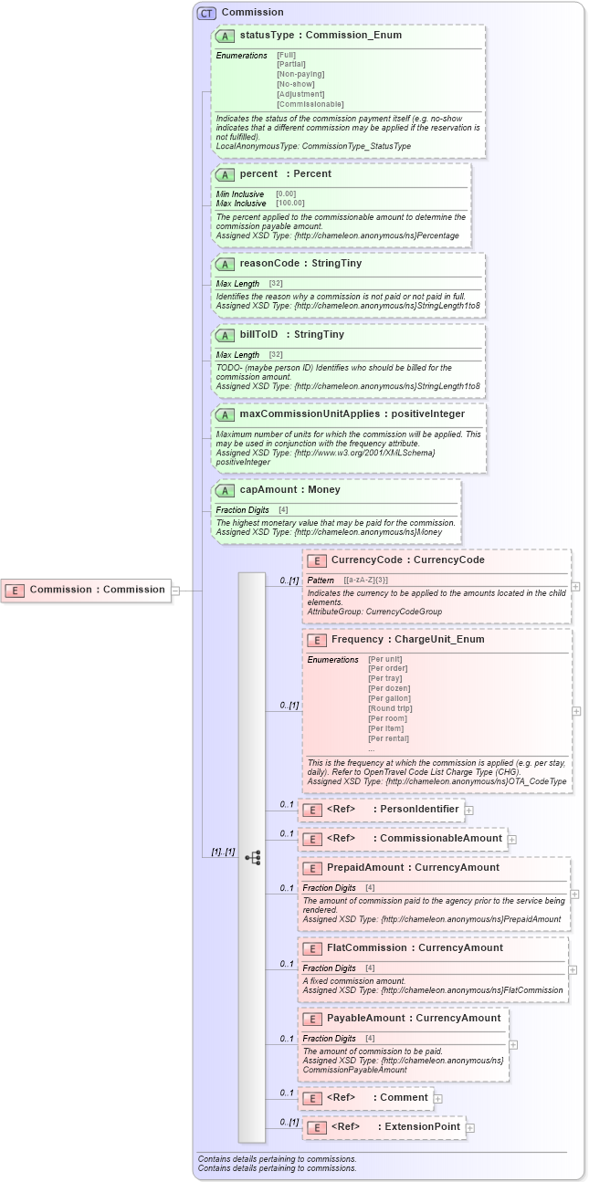
Drilldown into ExtensionPoint in schema otm_builtins_xsd Drilldown into Comment in schema common_4_0_0_xsd Drilldown into PayableAmount in schema order_3_0_0_xsd Drilldown into FlatCommission in schema order_3_0_0_xsd Drilldown into PrepaidAmount in schema order_3_0_0_xsd Drilldown into CommissionableAmount in schema order_3_0_0_xsd Drilldown into PersonIdentifier in schema common_4_0_0_xsd Drilldown into Frequency in schema order_3_0_0_xsd Drilldown into CurrencyCode in schema order_3_0_0_xsd Drilldown into capAmount in schema order_3_0_0_xsd Drilldown into maxCommissionUnitApplies in schema order_3_0_0_xsd Drilldown into billToID in schema order_3_0_0_xsd Drilldown into reasonCode in schema order_3_0_0_xsd Drilldown into percent in schema order_3_0_0_xsd Drilldown into statusType in schema order_3_0_0_xsd Drilldown into Commission in schema order_3_0_0_xsdXSD Diagram of Commission in schema order_3_0_0_xsd (Open Travel (OTA))
Collapse XSD Schema Code:
<xsd:element name="Commission" type="order-0300:Commission" />
Collapse Child Elements:
Name Type Min Occurs Max Occurs
CurrencyCode order-0300:CurrencyCode 0 (1)
Frequency order-0300:Frequency 0 (1)
PersonIdentifier ota2-0400:PersonIdentifier 0 1
CommissionableAmount order-0300:CommissionableAmount 0 1
PrepaidAmount order-0300:PrepaidAmount 0 1
FlatCommission order-0300:FlatCommission 0 1
PayableAmount order-0300:PayableAmount 0 1
Comment ota2-0400:Comment 0 1
ExtensionPoint ota2:ExtensionPoint 0 (1)
Collapse Child Attributes:
Name Type Default Value Use
statusType order-0300:statusType Optional
percent order-0300:percent Optional
reasonCode order-0300:reasonCode Optional
billToID order-0300:billToID Optional
maxCommissionUnitApplies order-0300:maxCommissionUnitApplies Optional
capAmount order-0300:capAmount Optional
Collapse Derivation Tree: