Definition Type: Element
Name: GetGroundOffersNotif
Namespace: http://www.opentravel.org/OTM/product/Ground/v2
Type: pgt-0200:GetGroundOffers_Notif
Containing Schema: Ground_2_0_0.xsd
Abstract
Collapse XSD Schema Diagram:
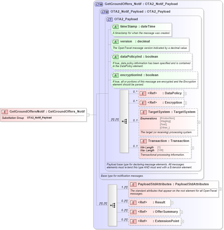
Drilldown into ExtensionPoint in schema otm_builtins_xsd Drilldown into OfferSummary in schema order_3_0_0_xsd Drilldown into Result in schema common_4_0_0_xsd Drilldown into PayloadStdAttributes in schema ground_2_0_0_xsd Drilldown into Transaction in schema ota2_message_v2_0_0_xsd Drilldown into TargetSystem in schema ota2_message_v2_0_0_xsd Drilldown into Encryption in schema ota2_message_v2_0_0_xsd Drilldown into DataPolicy in schema ota2_message_v2_0_0_xsd Drilldown into encryptionInd in schema ota2_message_v2_0_0_xsd Drilldown into dataPolicyInd in schema ota2_message_v2_0_0_xsd Drilldown into version in schema ota2_message_v2_0_0_xsd Drilldown into timeStamp in schema ota2_message_v2_0_0_xsd Drilldown into OTA2_Payload in schema ota2_message_v2_0_0_xsd Drilldown into OTA2_Notif_Payload in schema ota2_message_v2_0_0_xsd Drilldown into GetGroundOffers_Notif in schema ground_2_0_0_xsdXSD Diagram of GetGroundOffersNotif in schema ground_2_0_0_xsd (Open Travel (OTA))
Collapse XSD Schema Code:
<xsd:element name="GetGroundOffersNotif" substitutionGroup="ota2msg:OTA2_Notif_Payload" type="pgt-0200:GetGroundOffers_Notif" />
Collapse Child Elements:
Name Type Min Occurs Max Occurs
DataPolicy ota2msg:DataPolicy 0 unbounded
Encryption ota2msg:Encryption 0 unbounded
TargetSystem ota2msg:TargetSystem 0 1
Transaction ota2msg:Transaction 0 1
PayloadStdAttributes pgt-0200:PayloadStdAttributes 1 (1)
Result ota2-0400:Result 0 (1)
OfferSummary order-0300:OfferSummary 0 (1)
ExtensionPoint ota2:ExtensionPoint 0 (1)
Collapse Child Attributes:
Name Type Default Value Use
timeStamp ota2msg:timeStamp Required
version ota2msg:version Required
dataPolicyInd ota2msg:dataPolicyInd Optional
encryptionInd ota2msg:encryptionInd Optional
Collapse Derivation Tree:
Collapse References:
ota2msg:OTA2_Notif_Payload