Definition Type: ComplexType
Name: GuaranteePolicy
Namespace: http://www.opentravel.org/OTM/order/v3
Containing Schema: Order_3_0_0.xsd
Abstract
Documentation:
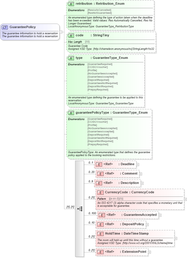
The guarantee information to hold a reservation The guarantee information to hold a reservation
Collapse XSD Schema Diagram:
Drilldown into ExtensionPoint in schema otm_builtins_xsd Drilldown into HoldTime in schema order_3_0_0_xsd Drilldown into DepositPolicy in schema order_3_0_0_xsd Drilldown into GuaranteesAccepted in schema order_3_0_0_xsd Drilldown into CurrencyCode in schema order_3_0_0_xsd Drilldown into Description in schema common_4_0_0_xsd Drilldown into Comment in schema common_4_0_0_xsd Drilldown into Deadline in schema order_3_0_0_xsd Drilldown into guaranteePolicyType in schema order_3_0_0_xsd Drilldown into type in schema order_3_0_0_xsd Drilldown into code in schema order_3_0_0_xsd Drilldown into retribution in schema order_3_0_0_xsdXSD Diagram of GuaranteePolicy in schema order_3_0_0_xsd (Open Travel (OTA))
Collapse XSD Schema Code:
<xsd:complexType name="GuaranteePolicy">
    <xsd:annotation>
        <xsd:documentation source="Description">The guarantee information to hold a reservation</xsd:documentation>
        <xsd:documentation source="Description">The guarantee information to hold a reservation</xsd:documentation>
        <xsd:appinfo>
            <otm:OTA2Entity type="CoreObject" xmlns:otm="http://www.OpenTravel.org/ns/OTA2/AppInfo_v01_00">GuaranteePolicy</otm:OTA2Entity>
        </xsd:appinfo>
    </xsd:annotation>
    <xsd:sequence>
        <xsd:element maxOccurs="1" minOccurs="0" ref="order-0300:Deadline">
            <xsd:annotation>
                <xsd:documentation source="Description">The absolute deadline or amount of offset time before a deadline for a payment of cancel goes into effect.</xsd:documentation>
                <xsd:documentation source="Implementer">Assigned XSD Type: {http://chameleon.anonymous/ns}Deadline</xsd:documentation>
            </xsd:annotation>
        </xsd:element>
        <xsd:element maxOccurs="20" minOccurs="0" ref="ota2-0400:Comment">
            <xsd:annotation>
                <xsd:documentation source="Description">List of comments.</xsd:documentation>
                <xsd:documentation source="Implementer">Assigned XSD Type: {http://chameleon.anonymous/ns}CommentType</xsd:documentation>
            </xsd:annotation>
        </xsd:element>
        <xsd:element maxOccurs="9" minOccurs="0" ref="ota2-0400:Description">
            <xsd:annotation>
                <xsd:documentation source="Description">Text description of the Guarantee in a given language.</xsd:documentation>
                <xsd:documentation source="Implementer">Assigned XSD Type: {http://chameleon.anonymous/ns}ParagraphType</xsd:documentation>
            </xsd:annotation>
        </xsd:element>
        <xsd:element minOccurs="0" name="CurrencyCode" type="ota2-0400:CurrencyCode">
            <xsd:annotation>
                <xsd:documentation source="Description">An ISO 4217 (3) alpha character code that specifies a monetary unit that is acceptable for guarantee.</xsd:documentation>
            </xsd:annotation>
        </xsd:element>
        <xsd:element maxOccurs="100" minOccurs="0" ref="order-0300:GuaranteesAccepted">
            <xsd:annotation>
                <xsd:documentation source="Description">TODO- (split between type accepted in location and guest provided)GuaranteeAccepted</xsd:documentation>
            </xsd:annotation>
        </xsd:element>
        <xsd:element maxOccurs="10" minOccurs="0" ref="order-0300:DepositPolicy">
            <xsd:annotation>
                <xsd:documentation source="Description">The deposit policy for the reservation.</xsd:documentation>
            </xsd:annotation>
        </xsd:element>
        <xsd:element minOccurs="0" name="HoldTime" type="ota2-0400:DateTimeStamp">
            <xsd:annotation>
                <xsd:documentation source="Description">The room will held up until this time without a guarantee.</xsd:documentation>
                <xsd:documentation source="Implementer">Assigned XSD Type: {http://www.w3.org/2001/XMLSchema}time</xsd:documentation>
            </xsd:annotation>
        </xsd:element>
        <xsd:element minOccurs="0" ref="ota2:ExtensionPoint" />
    </xsd:sequence>
    <xsd:attribute name="retribution" type="order-0300:Retribution_Enum" use="optional">
        <xsd:annotation>
            <xsd:documentation source="Description">An enumerated type defining the type of action taken when the deadline has been exceeded. Valid values: Res Automatically Cancelled, Res No Longer Guaranteed.</xsd:documentation>
            <xsd:documentation source="Implementer">LocalAnonymousType: GuaranteeType_RetributionType</xsd:documentation>
        </xsd:annotation>
    </xsd:attribute>
    <xsd:attribute name="code" type="ota2-0400:StringTiny" use="optional">
        <xsd:annotation>
            <xsd:documentation source="Description">Guarantee Code</xsd:documentation>
            <xsd:documentation source="Implementer">Assigned XSD Type: {http://chameleon.anonymous/ns}StringLength1to32</xsd:documentation>
        </xsd:annotation>
    </xsd:attribute>
    <xsd:attribute name="type" type="order-0300:GuaranteeType_Enum" use="optional">
        <xsd:annotation>
            <xsd:documentation source="Description">An enumerated type defining the guarantee to be applied to this reservation.</xsd:documentation>
            <xsd:documentation source="Implementer">LocalAnonymousType: GuaranteeType_GuaranteeType</xsd:documentation>
        </xsd:annotation>
    </xsd:attribute>
    <xsd:attribute name="guaranteePolicyType" type="order-0300:GuaranteeType_Enum" use="optional">
        <xsd:annotation>
            <xsd:documentation source="Description">GuaranteePolicyType: An enumerated type that defines the guarantee policy applied to the booking restrictions.</xsd:documentation>
        </xsd:annotation>
    </xsd:attribute>
</xsd:complexType>
Collapse Child Elements:
Name Type Min Occurs Max Occurs
Deadline order-0300:Deadline 0 1
Comment ota2-0400:Comment 0 20
Description ota2-0400:Description 0 9
CurrencyCode order-0300:CurrencyCode 0 (1)
GuaranteesAccepted order-0300:GuaranteesAccepted 0 100
DepositPolicy order-0300:DepositPolicy 0 10
HoldTime order-0300:HoldTime 0 (1)
ExtensionPoint ota2:ExtensionPoint 0 (1)
Collapse Child Attributes:
Name Type Default Value Use
retribution order-0300:retribution Optional
code order-0300:code Optional
type order-0300:type Optional
guaranteePolicyType order-0300:guaranteePolicyType Optional
Collapse Derivation Tree:
Collapse References:
order-0300:GuaranteePolicy