Definition Type: ComplexType
Name: Image
Namespace: http://www.opentravel.org/OTM/Common/v4
Type: ota2-0400:Image_ID
Containing Schema: Common_4_0_0.xsd
Abstract
Documentation:
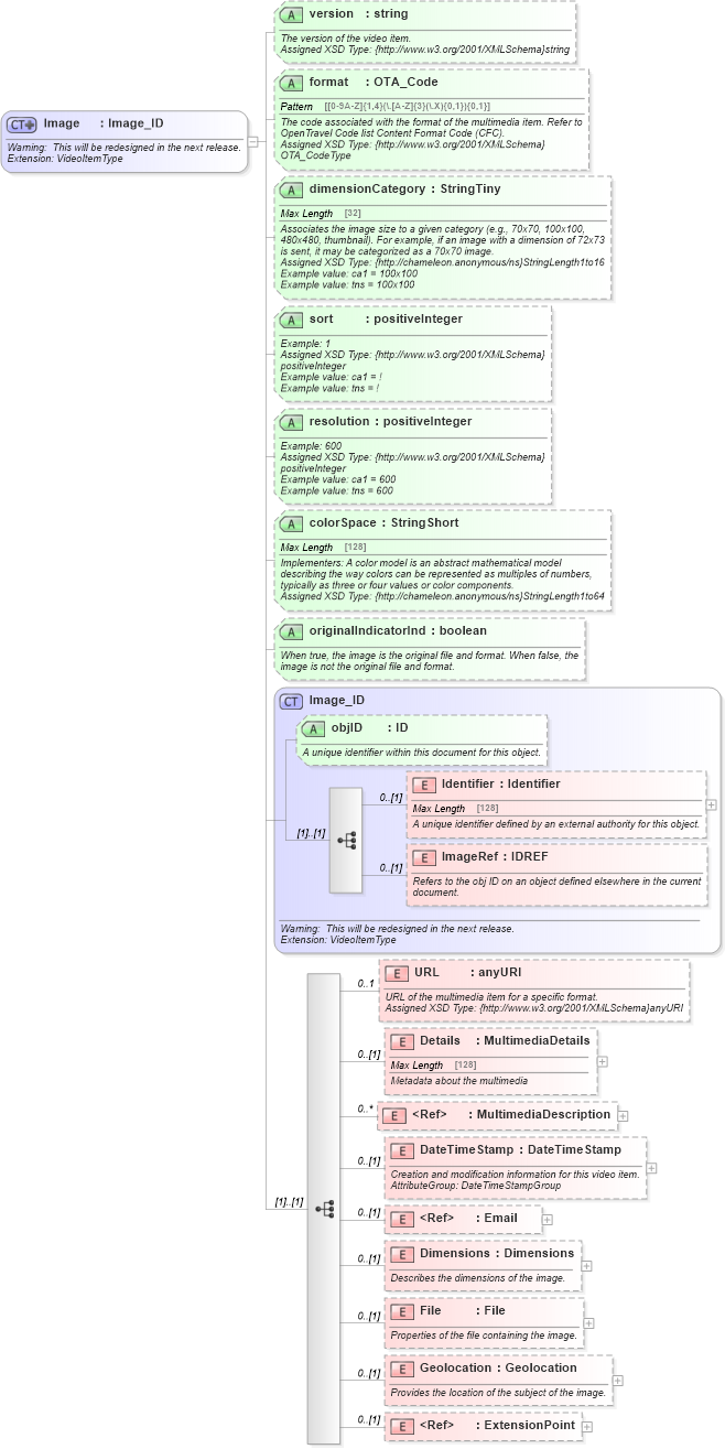
Warning: This will be redesigned in the next release. Extension: VideoItemType
Collapse XSD Schema Diagram:
Drilldown into ExtensionPoint in schema otm_builtins_xsd Drilldown into Geolocation in schema common_4_0_0_xsd Drilldown into File in schema common_4_0_0_xsd Drilldown into Dimensions in schema common_4_0_0_xsd Drilldown into Email in schema common_4_0_0_xsd Drilldown into DateTimeStamp in schema common_4_0_0_xsd Drilldown into MultimediaDescription in schema common_4_0_0_xsd Drilldown into Details in schema common_4_0_0_xsd Drilldown into URL in schema common_4_0_0_xsd Drilldown into ImageRef in schema common_4_0_0_xsd Drilldown into Identifier in schema common_4_0_0_xsd Drilldown into objID in schema common_4_0_0_xsd Drilldown into Image_ID in schema common_4_0_0_xsd Drilldown into originalIndicatorInd in schema common_4_0_0_xsd Drilldown into colorSpace in schema common_4_0_0_xsd Drilldown into resolution in schema common_4_0_0_xsd Drilldown into sort in schema common_4_0_0_xsd Drilldown into dimensionCategory in schema common_4_0_0_xsd Drilldown into format in schema common_4_0_0_xsd Drilldown into version in schema common_4_0_0_xsdXSD Diagram of Image in schema common_4_0_0_xsd (Open Travel (OTA))
Collapse XSD Schema Code:
<xsd:complexType name="Image">
    <xsd:annotation>
        <xsd:documentation source="Description">Warning:  This will be redesigned in the next release.</xsd:documentation>
        <xsd:documentation source="Implementer">Extension: VideoItemType</xsd:documentation>
        <xsd:appinfo>
            <otm:OTA2Entity type="BusinessObject" xmlns:otm="http://www.OpenTravel.org/ns/OTA2/AppInfo_v01_00">Image</otm:OTA2Entity>
        </xsd:appinfo>
    </xsd:annotation>
    <xsd:complexContent>
        <xsd:extension base="ota2-0400:Image_ID">
            <xsd:sequence>
                <xsd:element maxOccurs="1" minOccurs="0" name="URL" type="xsd:anyURI">
                    <xsd:annotation>
                        <xsd:documentation source="Description">URL of the multimedia item for a specific format.</xsd:documentation>
                        <xsd:documentation source="Implementer">Assigned XSD Type: {http://www.w3.org/2001/XMLSchema}anyURI</xsd:documentation>
                    </xsd:annotation>
                </xsd:element>
                <xsd:element minOccurs="0" name="Details" type="ota2-0400:MultimediaDetails">
                    <xsd:annotation>
                        <xsd:documentation source="Description">Metadata about the multimedia</xsd:documentation>
                    </xsd:annotation>
                </xsd:element>
                <xsd:element maxOccurs="unbounded" minOccurs="0" ref="ota2-0400:MultimediaDescription">
                    <xsd:annotation>
                        <xsd:documentation source="Description">Descriptions of the Image in different languages</xsd:documentation>
                    </xsd:annotation>
                </xsd:element>
                <xsd:element minOccurs="0" name="DateTimeStamp" type="ota2-0400:DateTimeStamp">
                    <xsd:annotation>
                        <xsd:documentation source="Description">Creation and modification information for this video item.</xsd:documentation>
                        <xsd:documentation source="Implementer">AttributeGroup: DateTimeStampGroup</xsd:documentation>
                    </xsd:annotation>
                </xsd:element>
                <xsd:element minOccurs="0" ref="ota2-0400:Email">
                    <xsd:annotation>
                        <xsd:documentation source="Description">TODO - (seems like a contact object would be good, this was a string) Example:  email address - John@company.com</xsd:documentation>
                        <xsd:documentation source="Implementer">Assigned XSD Type: {http://www.w3.org/2001/XMLSchema}string</xsd:documentation>
                        <xsd:documentation source="Implementer">Example value: ca1 = John@company.com</xsd:documentation>
                        <xsd:documentation source="Implementer">Example value: tns = John@company.com</xsd:documentation>
                    </xsd:annotation>
                </xsd:element>
                <xsd:element minOccurs="0" name="Dimensions" type="ota2-0400:Dimensions">
                    <xsd:annotation>
                        <xsd:documentation source="Description">Describes the dimensions of the image.</xsd:documentation>
                    </xsd:annotation>
                </xsd:element>
                <xsd:element minOccurs="0" name="File" type="ota2-0400:File">
                    <xsd:annotation>
                        <xsd:documentation source="Description">Properties of the file containing the image.</xsd:documentation>
                    </xsd:annotation>
                </xsd:element>
                <xsd:element minOccurs="0" name="Geolocation" type="ota2-0400:Geolocation">
                    <xsd:annotation>
                        <xsd:documentation source="Description">Provides the location of the subject of the image.</xsd:documentation>
                    </xsd:annotation>
                </xsd:element>
                <xsd:element minOccurs="0" ref="ota2:ExtensionPoint" />
            </xsd:sequence>
            <xsd:attribute name="version" type="xsd:string" use="optional">
                <xsd:annotation>
                    <xsd:documentation source="Description">The version of the video item.</xsd:documentation>
                    <xsd:documentation source="Implementer">Assigned XSD Type: {http://www.w3.org/2001/XMLSchema}string</xsd:documentation>
                </xsd:annotation>
            </xsd:attribute>
            <xsd:attribute name="format" type="ota2-0400:OTA_Code" use="optional">
                <xsd:annotation>
                    <xsd:documentation source="Description">The code associated with the format of the multimedia item. Refer to OpenTravel Code list Content Format Code (CFC).</xsd:documentation>
                    <xsd:documentation source="Implementer">Assigned XSD Type: {http://www.w3.org/2001/XMLSchema}OTA_CodeType</xsd:documentation>
                </xsd:annotation>
            </xsd:attribute>
            <xsd:attribute name="dimensionCategory" type="ota2-0400:StringTiny" use="optional">
                <xsd:annotation>
                    <xsd:documentation source="Description">Associates the image size to a given category (e.g., 70x70, 100x100, 480x480, thumbnail). For example, if an image with a dimension of 72x73 is sent, it may be categorized as a 70x70 image.</xsd:documentation>
                    <xsd:documentation source="Implementer">Assigned XSD Type: {http://chameleon.anonymous/ns}StringLength1to16</xsd:documentation>
                    <xsd:documentation source="Implementer">Example value: ca1 = 100x100</xsd:documentation>
                    <xsd:documentation source="Implementer">Example value: tns = 100x100</xsd:documentation>
                </xsd:annotation>
            </xsd:attribute>
            <xsd:attribute name="sort" type="xsd:positiveInteger" use="optional">
                <xsd:annotation>
                    <xsd:documentation source="Description">Example: 1</xsd:documentation>
                    <xsd:documentation source="Implementer">Assigned XSD Type: {http://www.w3.org/2001/XMLSchema}positiveInteger</xsd:documentation>
                    <xsd:documentation source="Implementer">Example value: ca1 = !</xsd:documentation>
                    <xsd:documentation source="Implementer">Example value: tns = !</xsd:documentation>
                </xsd:annotation>
            </xsd:attribute>
            <xsd:attribute name="resolution" type="xsd:positiveInteger" use="optional">
                <xsd:annotation>
                    <xsd:documentation source="Description">Example: 600</xsd:documentation>
                    <xsd:documentation source="Implementer">Assigned XSD Type: {http://www.w3.org/2001/XMLSchema}positiveInteger</xsd:documentation>
                    <xsd:documentation source="Implementer">Example value: ca1 = 600</xsd:documentation>
                    <xsd:documentation source="Implementer">Example value: tns = 600</xsd:documentation>
                </xsd:annotation>
            </xsd:attribute>
            <xsd:attribute name="colorSpace" type="ota2-0400:StringShort" use="optional">
                <xsd:annotation>
                    <xsd:documentation source="Description">Implementers: A color model is an abstract mathematical model describing the way colors can be represented as multiples of numbers, typically as three or four values or color components.</xsd:documentation>
                    <xsd:documentation source="Implementer">Assigned XSD Type: {http://chameleon.anonymous/ns}StringLength1to64</xsd:documentation>
                </xsd:annotation>
            </xsd:attribute>
            <xsd:attribute name="originalIndicatorInd" type="xsd:boolean" use="optional">
                <xsd:annotation>
                    <xsd:documentation source="Description">When true, the image is the original file and format. When false, the image is not the original file and format.</xsd:documentation>
                </xsd:annotation>
            </xsd:attribute>
        </xsd:extension>
    </xsd:complexContent>
</xsd:complexType>
Collapse Child Elements:
Name Type Min Occurs Max Occurs
Identifier ota2-0400:Identifier 0 (1)
ImageRef ota2-0400:ImageRef 0 (1)
URL ota2-0400:URL 0 1
Details ota2-0400:Details 0 (1)
MultimediaDescription ota2-0400:MultimediaDescription 0 unbounded
DateTimeStamp ota2-0400:DateTimeStamp 0 (1)
Email ota2-0400:Email 0 (1)
Dimensions ota2-0400:Dimensions 0 (1)
File ota2-0400:File 0 (1)
Geolocation ota2-0400:Geolocation 0 (1)
ExtensionPoint ota2:ExtensionPoint 0 (1)
Collapse Child Attributes:
Name Type Default Value Use
objID ota2-0400:objID Optional
version ota2-0400:version Optional
format ota2-0400:format Optional
dimensionCategory ota2-0400:dimensionCategory Optional
sort ota2-0400:sort Optional
resolution ota2-0400:resolution Optional
colorSpace ota2-0400:colorSpace Optional
originalIndicatorInd ota2-0400:originalIndicatorInd Optional
Collapse Derivation Tree:
Collapse References:
ota2-0400:Image, ota2-0400:ImageSummary