Definition Type: Element
Name: Image
Namespace: http://www.opentravel.org/OTM/Common/v4
Type: ota2-0400:Image
Containing Schema: Common_4_0_0.xsd
Abstract
Collapse XSD Schema Diagram:
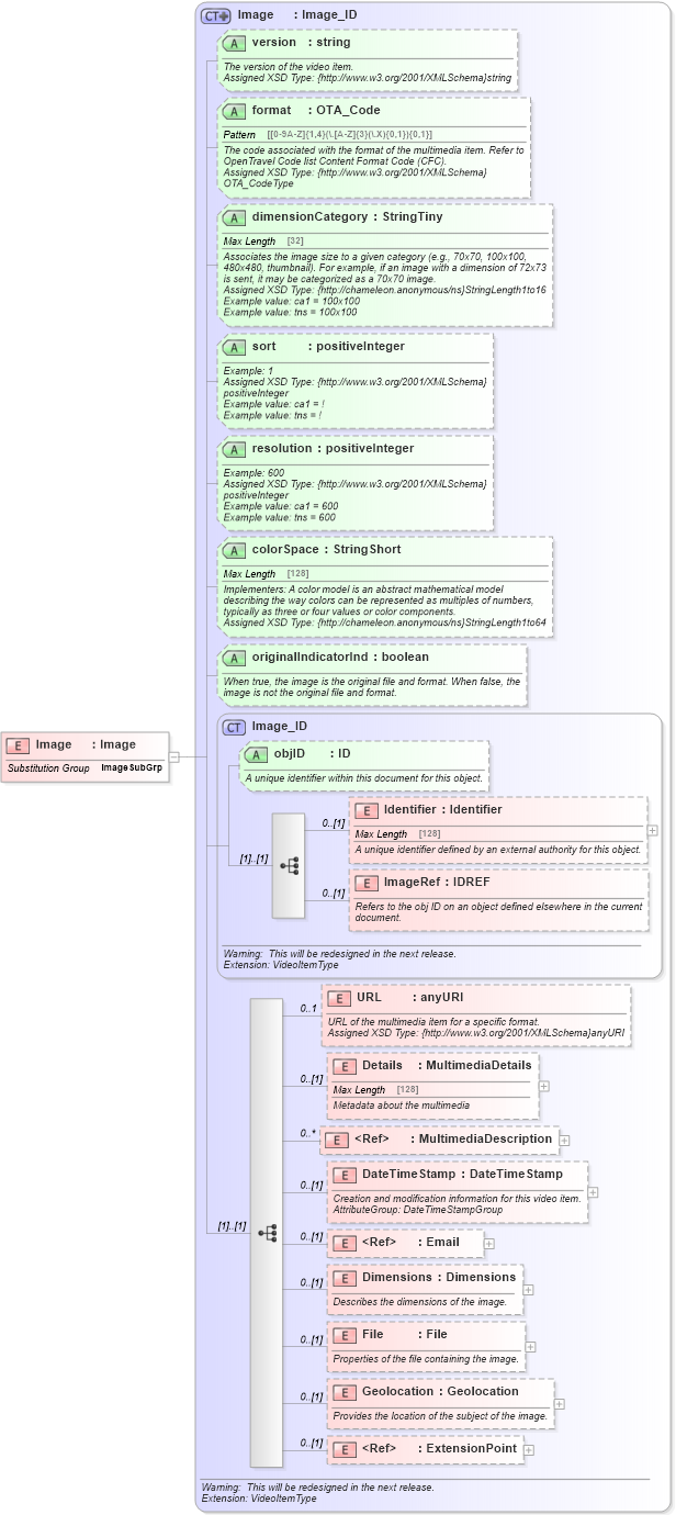
Drilldown into ExtensionPoint in schema otm_builtins_xsd Drilldown into Geolocation in schema common_4_0_0_xsd Drilldown into File in schema common_4_0_0_xsd Drilldown into Dimensions in schema common_4_0_0_xsd Drilldown into Email in schema common_4_0_0_xsd Drilldown into DateTimeStamp in schema common_4_0_0_xsd Drilldown into MultimediaDescription in schema common_4_0_0_xsd Drilldown into Details in schema common_4_0_0_xsd Drilldown into URL in schema common_4_0_0_xsd Drilldown into ImageRef in schema common_4_0_0_xsd Drilldown into Identifier in schema common_4_0_0_xsd Drilldown into objID in schema common_4_0_0_xsd Drilldown into Image_ID in schema common_4_0_0_xsd Drilldown into originalIndicatorInd in schema common_4_0_0_xsd Drilldown into colorSpace in schema common_4_0_0_xsd Drilldown into resolution in schema common_4_0_0_xsd Drilldown into sort in schema common_4_0_0_xsd Drilldown into dimensionCategory in schema common_4_0_0_xsd Drilldown into format in schema common_4_0_0_xsd Drilldown into version in schema common_4_0_0_xsd Drilldown into Image in schema common_4_0_0_xsdXSD Diagram of Image in schema common_4_0_0_xsd (Open Travel (OTA))
Collapse XSD Schema Code:
<xsd:element name="Image" substitutionGroup="ota2-0400:ImageSubGrp" type="ota2-0400:Image" />
Collapse Child Elements:
Name Type Min Occurs Max Occurs
Identifier ota2-0400:Identifier 0 (1)
ImageRef ota2-0400:ImageRef 0 (1)
URL ota2-0400:URL 0 1
Details ota2-0400:Details 0 (1)
MultimediaDescription ota2-0400:MultimediaDescription 0 unbounded
DateTimeStamp ota2-0400:DateTimeStamp 0 (1)
Email ota2-0400:Email 0 (1)
Dimensions ota2-0400:Dimensions 0 (1)
File ota2-0400:File 0 (1)
Geolocation ota2-0400:Geolocation 0 (1)
ExtensionPoint ota2:ExtensionPoint 0 (1)
Collapse Child Attributes:
Name Type Default Value Use
objID ota2-0400:objID Optional
version ota2-0400:version Optional
format ota2-0400:format Optional
dimensionCategory ota2-0400:dimensionCategory Optional
sort ota2-0400:sort Optional
resolution ota2-0400:resolution Optional
colorSpace ota2-0400:colorSpace Optional
originalIndicatorInd ota2-0400:originalIndicatorInd Optional
Collapse Derivation Tree:
Collapse References:
ota2-0400:ImageSubGrp