Definition Type: Element
Name: Price
Namespace: http://www.opentravel.org/OTM/Common/v4
Type: ota2-0400:Amount
Containing Schema: Common_4_0_0.xsd
Abstract
Collapse XSD Schema Diagram:
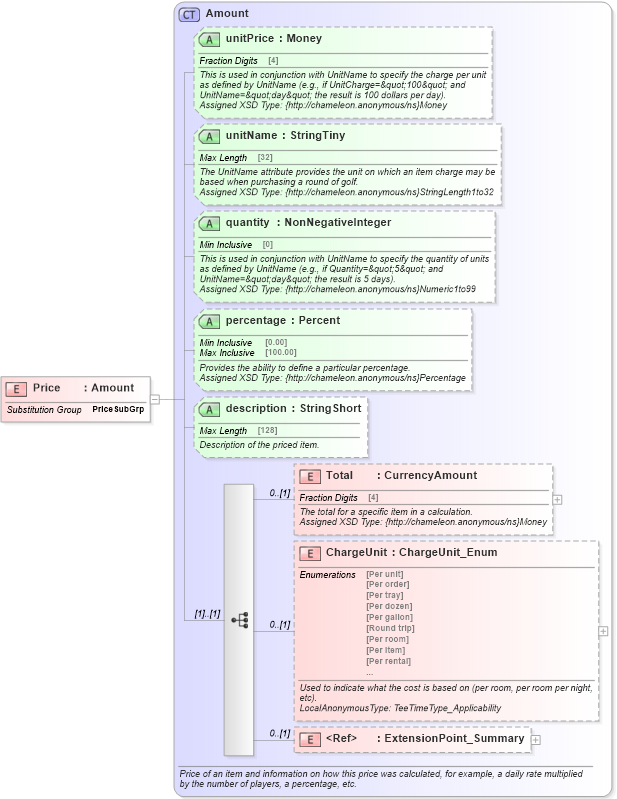
Drilldown into ExtensionPoint_Summary in schema otm_builtins_xsd Drilldown into ChargeUnit in schema common_4_0_0_xsd Drilldown into Total in schema common_4_0_0_xsd Drilldown into description in schema common_4_0_0_xsd Drilldown into percentage in schema common_4_0_0_xsd Drilldown into quantity in schema common_4_0_0_xsd Drilldown into unitName in schema common_4_0_0_xsd Drilldown into unitPrice in schema common_4_0_0_xsd Drilldown into Amount in schema common_4_0_0_xsdXSD Diagram of Price in schema common_4_0_0_xsd (Open Travel (OTA))
Collapse XSD Schema Code:
<xsd:element name="Price" substitutionGroup="ota2-0400:PriceSubGrp" type="ota2-0400:Amount" />
Collapse Child Elements:
Name Type Min Occurs Max Occurs
Total ota2-0400:Total 0 (1)
ChargeUnit ota2-0400:ChargeUnit 0 (1)
ExtensionPoint_Summary ota2:ExtensionPoint_Summary 0 (1)
Collapse Child Attributes:
Name Type Default Value Use
unitPrice ota2-0400:unitPrice Optional
unitName ota2-0400:unitName Optional
quantity ota2-0400:quantity Optional
percentage ota2-0400:percentage Optional
description ota2-0400:description Optional
Collapse Derivation Tree:
Collapse References:
ota2-0400:PriceSubGrp