Definition Type: Element
Name: TelephoneDetail
Namespace: http://www.opentravel.org/OTM/Common/v4
Type: ota2-0400:Telephone_Detail
Containing Schema: Common_4_0_0.xsd
Abstract
Collapse XSD Schema Diagram:
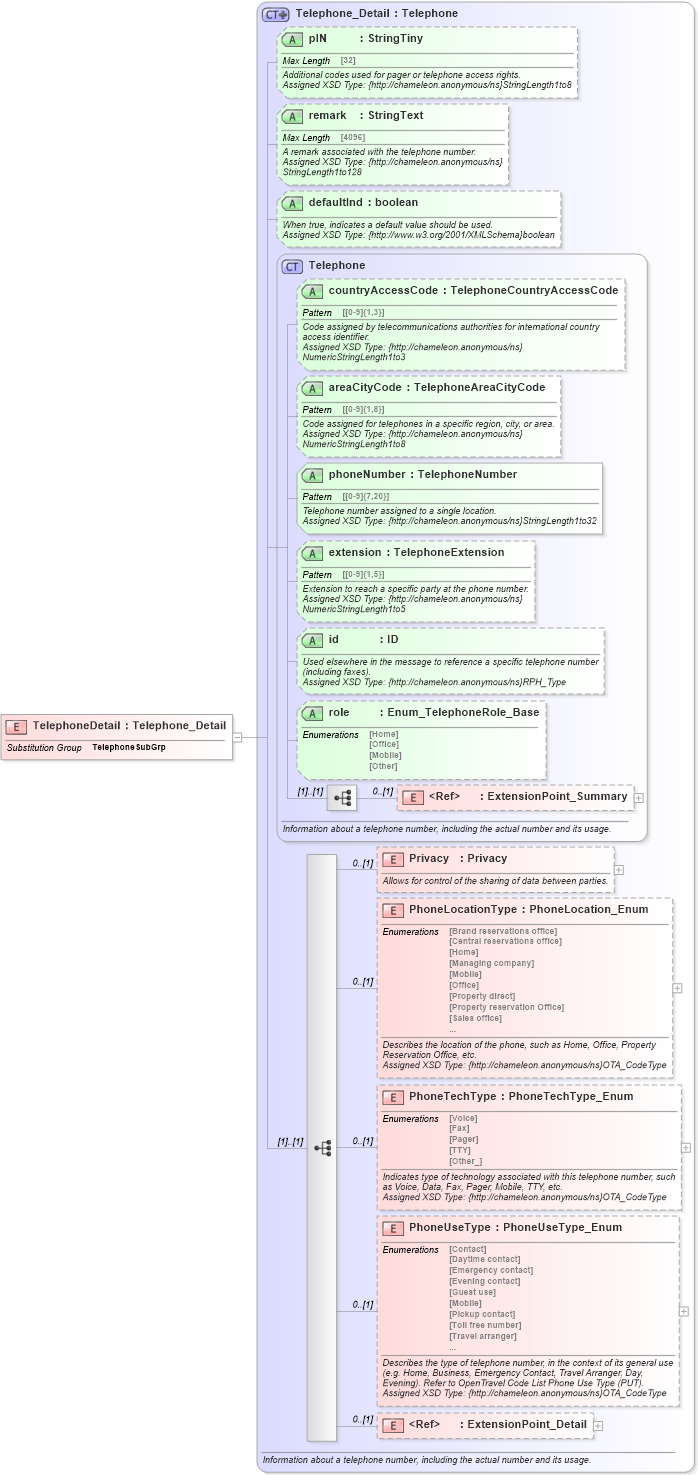
Drilldown into ExtensionPoint_Detail in schema otm_builtins_xsd Drilldown into PhoneUseType in schema common_4_0_0_xsd Drilldown into PhoneTechType in schema common_4_0_0_xsd Drilldown into PhoneLocationType in schema common_4_0_0_xsd Drilldown into Privacy in schema common_4_0_0_xsd Drilldown into ExtensionPoint_Summary in schema otm_builtins_xsd Drilldown into role in schema common_4_0_0_xsd Drilldown into id in schema common_4_0_0_xsd Drilldown into extension in schema common_4_0_0_xsd Drilldown into phoneNumber in schema common_4_0_0_xsd Drilldown into areaCityCode in schema common_4_0_0_xsd Drilldown into countryAccessCode in schema common_4_0_0_xsd Drilldown into Telephone in schema common_4_0_0_xsd Drilldown into defaultInd in schema common_4_0_0_xsd Drilldown into remark in schema common_4_0_0_xsd Drilldown into pIN in schema common_4_0_0_xsd Drilldown into Telephone_Detail in schema common_4_0_0_xsdXSD Diagram of TelephoneDetail in schema common_4_0_0_xsd (Open Travel (OTA))
Collapse XSD Schema Code:
<xsd:element name="TelephoneDetail" substitutionGroup="ota2-0400:TelephoneSubGrp" type="ota2-0400:Telephone_Detail" />
Collapse Child Elements:
Name Type Min Occurs Max Occurs
ExtensionPoint_Summary ota2:ExtensionPoint_Summary 0 (1)
Privacy ota2-0400:Privacy 0 (1)
PhoneLocationType ota2-0400:PhoneLocationType 0 (1)
PhoneTechType ota2-0400:PhoneTechType 0 (1)
PhoneUseType ota2-0400:PhoneUseType 0 (1)
ExtensionPoint_Detail ota2:ExtensionPoint_Detail 0 (1)
Collapse Child Attributes:
Name Type Default Value Use
countryAccessCode ota2-0400:countryAccessCode Optional
areaCityCode ota2-0400:areaCityCode Optional
phoneNumber ota2-0400:phoneNumber Required
extension ota2-0400:extension Optional
id ota2-0400:id Optional
role ota2-0400:role (Optional)
pIN ota2-0400:pIN Optional
remark ota2-0400:remark Optional
defaultInd ota2-0400:defaultInd Optional
Collapse Derivation Tree:
Collapse References:
ota2-0400:TelephoneSubGrp