Definition Type: ComplexType
Name: Transportation
Namespace: http://www.opentravel.org/OTM/Common/v4
Type: ota2-0400:Transportation_ID
Containing Schema: Common_4_0_0.xsd
Abstract
Documentation:
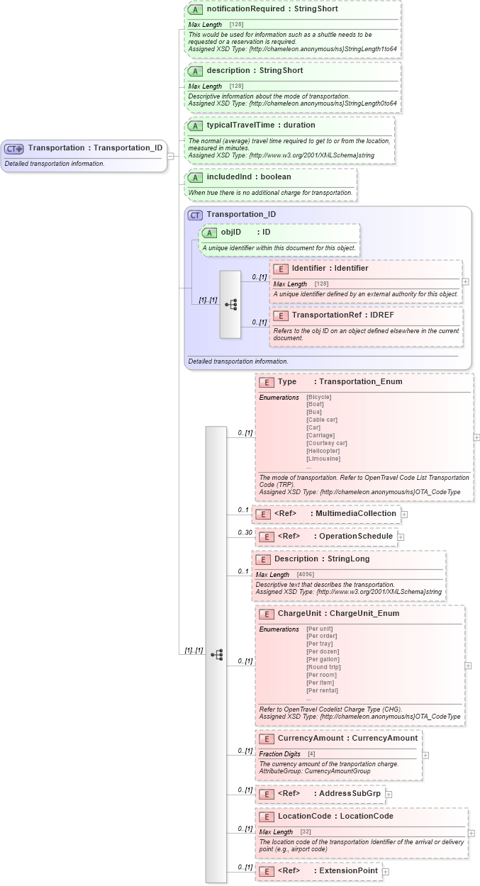
Detailed transportation information.
Collapse XSD Schema Diagram:
Drilldown into ExtensionPoint in schema otm_builtins_xsd Drilldown into LocationCode in schema common_4_0_0_xsd Drilldown into AddressSubGrp in schema common_4_0_0_xsd Drilldown into CurrencyAmount in schema common_4_0_0_xsd Drilldown into ChargeUnit in schema common_4_0_0_xsd Drilldown into Description in schema common_4_0_0_xsd Drilldown into OperationSchedule in schema common_4_0_0_xsd Drilldown into MultimediaCollection in schema common_4_0_0_xsd Drilldown into Type in schema common_4_0_0_xsd Drilldown into TransportationRef in schema common_4_0_0_xsd Drilldown into Identifier in schema common_4_0_0_xsd Drilldown into objID in schema common_4_0_0_xsd Drilldown into Transportation_ID in schema common_4_0_0_xsd Drilldown into includedInd in schema common_4_0_0_xsd Drilldown into typicalTravelTime in schema common_4_0_0_xsd Drilldown into description in schema common_4_0_0_xsd Drilldown into notificationRequired in schema common_4_0_0_xsdXSD Diagram of Transportation in schema common_4_0_0_xsd (Open Travel (OTA))
Collapse XSD Schema Code:
<xsd:complexType name="Transportation">
    <xsd:annotation>
        <xsd:documentation source="Description">Detailed transportation information.</xsd:documentation>
        <xsd:appinfo>
            <otm:OTA2Entity type="BusinessObject" xmlns:otm="http://www.OpenTravel.org/ns/OTA2/AppInfo_v01_00">Transportation</otm:OTA2Entity>
        </xsd:appinfo>
    </xsd:annotation>
    <xsd:complexContent>
        <xsd:extension base="ota2-0400:Transportation_ID">
            <xsd:sequence>
                <xsd:element minOccurs="0" name="Type" type="ota2-0300:Transportation_Enum">
                    <xsd:annotation>
                        <xsd:documentation source="Description">The mode of transportation. Refer to OpenTravel Code List Transportation Code (TRP).</xsd:documentation>
                        <xsd:documentation source="Implementer">Assigned XSD Type: {http://chameleon.anonymous/ns}OTA_CodeType</xsd:documentation>
                    </xsd:annotation>
                </xsd:element>
                <xsd:element maxOccurs="1" minOccurs="0" ref="ota2-0400:MultimediaCollection">
                    <xsd:annotation>
                        <xsd:documentation source="Description">Multimedia information about the transportation.</xsd:documentation>
                        <xsd:documentation source="Implementer">Assigned XSD Type: {http://chameleon.anonymous/ns}MultimediaDescriptionsType</xsd:documentation>
                    </xsd:annotation>
                </xsd:element>
                <xsd:element maxOccurs="30" minOccurs="0" ref="ota2-0400:OperationSchedule">
                    <xsd:annotation>
                        <xsd:documentation source="Description">Collection of operation schedules for the transportation.</xsd:documentation>
                        <xsd:documentation source="Implementer">Assigned XSD Type: {http://chameleon.anonymous/ns}OperationSchedulesType</xsd:documentation>
                    </xsd:annotation>
                </xsd:element>
                <xsd:element maxOccurs="1" minOccurs="0" name="Description" type="ota2-0400:StringLong">
                    <xsd:annotation>
                        <xsd:documentation source="Description">Descriptive text that describes the transportation.</xsd:documentation>
                        <xsd:documentation source="Implementer">Assigned XSD Type: {http://www.w3.org/2001/XMLSchema}string</xsd:documentation>
                    </xsd:annotation>
                </xsd:element>
                <xsd:element minOccurs="0" name="ChargeUnit" type="ota2-0300:ChargeUnit_Enum">
                    <xsd:annotation>
                        <xsd:documentation source="Description">Refer to OpenTravel Codelist Charge Type (CHG).</xsd:documentation>
                        <xsd:documentation source="Implementer">Assigned XSD Type: {http://chameleon.anonymous/ns}OTA_CodeType</xsd:documentation>
                    </xsd:annotation>
                </xsd:element>
                <xsd:element minOccurs="0" name="CurrencyAmount" type="ota2-0400:CurrencyAmount">
                    <xsd:annotation>
                        <xsd:documentation source="Description">The currency amount of the tranportation charge.</xsd:documentation>
                        <xsd:documentation source="Implementer">AttributeGroup: CurrencyAmountGroup</xsd:documentation>
                    </xsd:annotation>
                </xsd:element>
                <xsd:element minOccurs="0" ref="ota2-0400:AddressSubGrp">
                    <xsd:annotation>
                        <xsd:documentation source="Description">The address of the transportation.</xsd:documentation>
                    </xsd:annotation>
                </xsd:element>
                <xsd:element minOccurs="0" name="LocationCode" type="ota2-0400:LocationCode">
                    <xsd:annotation>
                        <xsd:documentation source="Description">The location code of the transportation Identifier of the arrival or delivery point (e.g., airport code)</xsd:documentation>
                    </xsd:annotation>
                </xsd:element>
                <xsd:element minOccurs="0" ref="ota2:ExtensionPoint" />
            </xsd:sequence>
            <xsd:attribute name="notificationRequired" type="ota2-0400:StringShort" use="optional">
                <xsd:annotation>
                    <xsd:documentation source="Description">This would be used for information such as a shuttle needs to be requested or a reservation is required.</xsd:documentation>
                    <xsd:documentation source="Implementer">Assigned XSD Type: {http://chameleon.anonymous/ns}StringLength1to64</xsd:documentation>
                </xsd:annotation>
            </xsd:attribute>
            <xsd:attribute name="description" type="ota2-0400:StringShort" use="optional">
                <xsd:annotation>
                    <xsd:documentation source="Description">Descriptive information about the mode of transportation.</xsd:documentation>
                    <xsd:documentation source="Implementer">Assigned XSD Type: {http://chameleon.anonymous/ns}StringLength0to64</xsd:documentation>
                </xsd:annotation>
            </xsd:attribute>
            <xsd:attribute name="typicalTravelTime" type="xsd:duration" use="optional">
                <xsd:annotation>
                    <xsd:documentation source="Description">The normal (average) travel time required to get to or from the location, measured in minutes.</xsd:documentation>
                    <xsd:documentation source="Implementer">Assigned XSD Type: {http://www.w3.org/2001/XMLSchema}string</xsd:documentation>
                </xsd:annotation>
            </xsd:attribute>
            <xsd:attribute name="includedInd" type="xsd:boolean" use="optional">
                <xsd:annotation>
                    <xsd:documentation source="Description">When true there is no additional charge for transportation.</xsd:documentation>
                </xsd:annotation>
            </xsd:attribute>
        </xsd:extension>
    </xsd:complexContent>
</xsd:complexType>
Collapse Child Elements:
Name Type Min Occurs Max Occurs
Identifier ota2-0400:Identifier 0 (1)
TransportationRef ota2-0400:TransportationRef 0 (1)
Type ota2-0400:Type 0 (1)
MultimediaCollection ota2-0400:MultimediaCollection 0 1
OperationSchedule ota2-0400:OperationSchedule 0 30
Description ota2-0400:Description 0 1
ChargeUnit ota2-0400:ChargeUnit 0 (1)
CurrencyAmount ota2-0400:CurrencyAmount 0 (1)
AddressSubGrp ota2-0400:AddressSubGrp 0 (1)
LocationCode ota2-0400:LocationCode 0 (1)
ExtensionPoint ota2:ExtensionPoint 0 (1)
Collapse Child Attributes:
Name Type Default Value Use
objID ota2-0400:objID Optional
notificationRequired ota2-0400:notificationRequired Optional
description ota2-0400:description Optional
typicalTravelTime ota2-0400:typicalTravelTime Optional
includedInd ota2-0400:includedInd Optional
Collapse Derivation Tree:
Collapse References:
ota2-0400:Transportation, ota2-0400:TransportationSummary