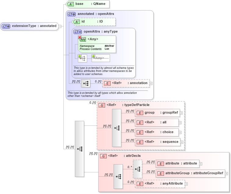
Definition Type: ComplexType
Name: extensionType
Namespace: http://www.w3.org/2001/XMLSchema
Type: xsd:annotated
Containing Schema: XMLSchema.xsd
Abstract
Collapse XSD Schema Diagram:
Drilldown into anyAttribute in schema xmlschema_xsd Drilldown into attributeGroup in schema xmlschema_xsd Drilldown into attribute in schema xmlschema_xsd Drilldown into attrDecls in schema xmlschema_xsd Drilldown into sequence in schema xmlschema_xsd Drilldown into choice in schema xmlschema_xsd Drilldown into all in schema xmlschema_xsd Drilldown into group in schema xmlschema_xsd Drilldown into typeDefParticle in schema xmlschema_xsd Drilldown into annotation in schema xmlschema_xsd Drilldown into openAttrs in schema xmlschema_xsd Drilldown into id in schema xmlschema_xsd Drilldown into annotated in schema xmlschema_xsd Drilldown into base in schema xmlschema_xsdXSD Diagram of extensionType in schema xmlschema_xsd (W3C XForms)
Collapse XSD Schema Code:
<xs:complexType name="extensionType">
    <xs:complexContent>
        <xs:extension base="xs:annotated">
            <xs:sequence>
                <xs:group ref="xs:typeDefParticle" minOccurs="0" />
                <xs:group ref="xs:attrDecls" />
            </xs:sequence>
            <xs:attribute name="base" type="xs:QName" use="required" />
        </xs:extension>
    </xs:complexContent>
</xs:complexType>
Collapse Child Elements:
Name Type Min Occurs Max Occurs
annotation xsd:annotation 0 (1)
group xsd:group (1) (1)
all xsd:all (1) (1)
choice xsd:choice (1) (1)
sequence xsd:sequence (1) (1)
attribute xsd:attribute (1) (1)
attributeGroup xsd:attributeGroup (1) (1)
anyAttribute xsd:anyAttribute 0 (1)
<xs:group> xsd:typeDefParticle 0 (1)
<xs:group> xsd:attrDecls (1) (1)
Collapse Child Attributes:
Name Type Default Value Use
id xsd:id (Optional)
base xsd:base Required
<anyAttribute>
<anyAttribute> Allowed namespace: '##other'
Collapse Derivation Tree:
Collapse References:
xsd:extensionxsd:simpleExtensionType,