Definition Type: ComplexType
Name: extensionType
Namespace: http://www.w3.org/2001/XMLSchema
Type: xs:annotated
Containing Schema: XMLSchema.xsd
Abstract
Collapse XSD Schema Diagram:
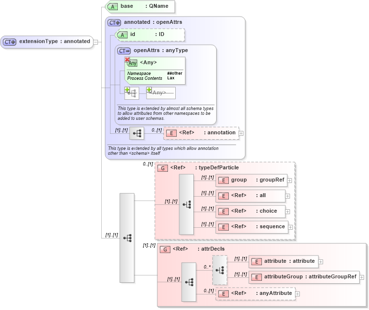
Drilldown into anyAttribute in schema xmlschema_xsd Drilldown into attributeGroup in schema xmlschema_xsd Drilldown into attribute in schema xmlschema_xsd Drilldown into attrDecls in schema xmlschema_xsd Drilldown into sequence in schema xmlschema_xsd Drilldown into choice in schema xmlschema_xsd Drilldown into all in schema xmlschema_xsd Drilldown into group in schema xmlschema_xsd Drilldown into typeDefParticle in schema xmlschema_xsd Drilldown into annotation in schema xmlschema_xsd Drilldown into openAttrs in schema xmlschema_xsd Drilldown into id in schema xmlschema_xsd Drilldown into annotated in schema xmlschema_xsd Drilldown into base in schema xmlschema_xsdXSD Diagram of extensionType in schema xmlschema_xsd (W3C XML Schema Definition Language)
Collapse XSD Schema Code:
<xs:complexType name="extensionType">
    <xs:complexContent>
        <xs:extension base="xs:annotated">
            <xs:sequence>
                <xs:group ref="xs:typeDefParticle" minOccurs="0" />
                <xs:group ref="xs:attrDecls" />
            </xs:sequence>
            <xs:attribute name="base" type="xs:QName" use="required" />
        </xs:extension>
    </xs:complexContent>
</xs:complexType>
Collapse Child Elements:
Name Type Min Occurs Max Occurs
annotation xs:annotation 0 (1)
group xs:group (1) (1)
all xs:all (1) (1)
choice xs:choice (1) (1)
sequence xs:sequence (1) (1)
attribute xs:attribute (1) (1)
attributeGroup xs:attributeGroup (1) (1)
anyAttribute xs:anyAttribute 0 (1)
<xs:group> xs:typeDefParticle 0 (1)
<xs:group> xs:attrDecls (1) (1)
Collapse Child Attributes:
Name Type Default Value Use
id xs:id (Optional)
base xs:base Required
<anyAttribute>
<anyAttribute> Allowed namespace: '##other'
Collapse Derivation Tree:
Collapse References:
xs:extensionxs:simpleExtensionType,