Definition Type: Element
Name: restriction
Namespace: http://www.w3.org/2001/XMLSchema
Type: xs:simpleRestrictionType
Containing Schema: XMLSchema.xsd
MinOccurs (1)
MaxOccurs (1)
Abstract
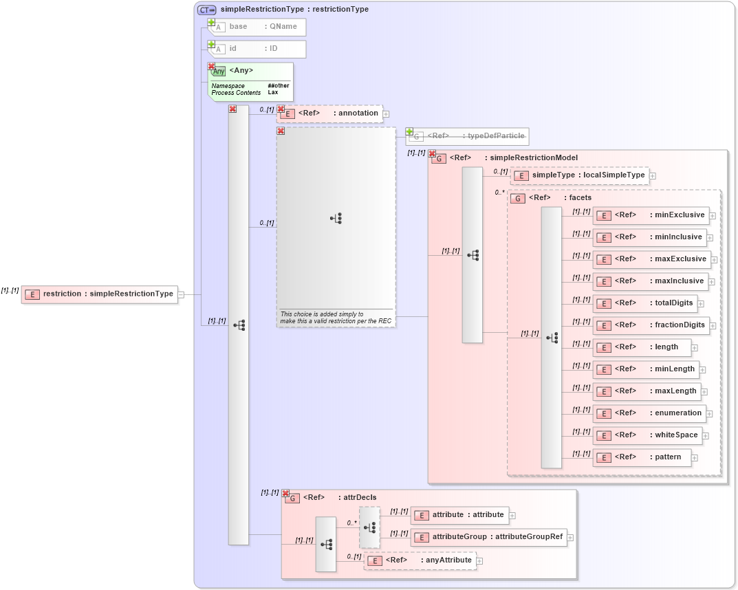
Collapse XSD Schema Diagram:
Drilldown into anyAttribute in schema xmlschema_xsd Drilldown into attributeGroup in schema xmlschema_xsd Drilldown into attribute in schema xmlschema_xsd Drilldown into attrDecls in schema xmlschema_xsd Drilldown into pattern in schema xmlschema_xsd Drilldown into whiteSpace in schema xmlschema_xsd Drilldown into enumeration in schema xmlschema_xsd Drilldown into maxLength in schema xmlschema_xsd Drilldown into minLength in schema xmlschema_xsd Drilldown into length in schema xmlschema_xsd Drilldown into fractionDigits in schema xmlschema_xsd Drilldown into totalDigits in schema xmlschema_xsd Drilldown into maxInclusive in schema xmlschema_xsd Drilldown into maxExclusive in schema xmlschema_xsd Drilldown into minInclusive in schema xmlschema_xsd Drilldown into minExclusive in schema xmlschema_xsd Drilldown into facets in schema xmlschema_xsd Drilldown into simpleType in schema xmlschema_xsd Drilldown into simpleRestrictionModel in schema xmlschema_xsd Drilldown into typeDefParticle in schema xmlschema_xsd Drilldown into annotation in schema xmlschema_xsd Drilldown into id in schema xmlschema_xsd Drilldown into base in schema xmlschema_xsd Drilldown into simpleRestrictionType in schema xmlschema_xsdXSD Diagram of restriction in schema xmlschema_xsd (W3C XML Schema Definition Language)
Collapse XSD Schema Code:
<xs:element name="restriction" type="xs:simpleRestrictionType" />
Collapse Child Elements:
Name Type Min Occurs Max Occurs
annotation xs:annotation 0 (1)
group xs:group (1) (1)
all xs:all (1) (1)
choice xs:choice (1) (1)
sequence xs:sequence (1) (1)
simpleType xs:simpleType 0 (1)
minExclusive xs:minExclusive (1) (1)
minInclusive xs:minInclusive (1) (1)
maxExclusive xs:maxExclusive (1) (1)
maxInclusive xs:maxInclusive (1) (1)
totalDigits xs:totalDigits (1) (1)
fractionDigits xs:fractionDigits (1) (1)
length xs:length (1) (1)
minLength xs:minLength (1) (1)
maxLength xs:maxLength (1) (1)
enumeration xs:enumeration (1) (1)
whiteSpace xs:whiteSpace (1) (1)
pattern xs:pattern (1) (1)
attribute xs:attribute (1) (1)
attributeGroup xs:attributeGroup (1) (1)
anyAttribute xs:anyAttribute 0 (1)
annotation xs:annotation 0 (1)
<xs:group> xs:typeDefParticle (1) (1)
<xs:group> xs:simpleRestrictionModel (1) (1)
<xs:group> xs:facets 0 unbounded
<xs:group> xs:attrDecls (1) (1)
<xs:group> xs:simpleRestrictionModel (1) (1)
<xs:group> xs:attrDecls (1) (1)
Collapse Child Attributes:
Name Type Default Value Use
id xs:id (Optional)
base xs:base Required
<anyAttribute>
<anyAttribute> Allowed namespace: '##other'
<anyAttribute> Allowed namespace: '##other'
Collapse Derivation Tree: