Definition Type: Element
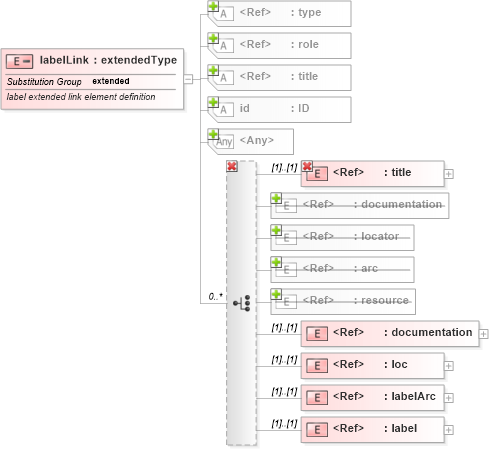
Name: labelLink
Namespace: http://www.xbrl.org/2003/linkbase
Type: xl:extendedType
Containing Schema: xbrl-linkbase-2003-12-31.xsd
Abstract
Documentation:
label extended link element definition
Collapse XSD Schema Diagram:
Drilldown into label in schema xbrl-linkbase-2003-12-31_xsd Drilldown into labelArc in schema xbrl-linkbase-2003-12-31_xsd Drilldown into loc in schema xbrl-linkbase-2003-12-31_xsd Drilldown into documentation in schema xbrl-linkbase-2003-12-31_xsd Drilldown into resource in schema xl-2003-12-31_xsd Drilldown into arc in schema xl-2003-12-31_xsd Drilldown into locator in schema xl-2003-12-31_xsd Drilldown into documentation in schema xl-2003-12-31_xsd Drilldown into title in schema xl-2003-12-31_xsd Drilldown into id in schema xl-2003-12-31_xsd Drilldown into title in schema xlink_xsd Drilldown into role in schema xlink_xsd Drilldown into type in schema xlink_xsdXSD Diagram of labelLink in schema xbrl-linkbase-2003-12-31_xsd (XBRL eXtensible Business Reporting Language)
Collapse XSD Schema Code:
<element name="labelLink" substitutionGroup="xl:extended">
    <annotation>
        <documentation>
      label extended link element definition
      </documentation>
    </annotation>
    <complexType>
        <complexContent>
            <restriction base="xl:extendedType">
                <choice minOccurs="0" maxOccurs="unbounded">
                    <element ref="xl:title" />
                    <element ref="link:documentation" />
                    <element ref="link:loc" />
                    <element ref="link:labelArc" />
                    <element ref="link:label" />
                </choice>
                <anyAttribute namespace="http://www.w3.org/XML/1998/namespace" processContents="lax" />
            </restriction>
        </complexContent>
    </complexType>
</element>
Collapse Child Elements:
Name Type Min Occurs Max Occurs
title xl:title (1) (1)
documentation xl:documentation (1) (1)
locator xl:locator (1) (1)
arc xl:arc (1) (1)
resource xl:resource (1) (1)
title xl:title (1) (1)
documentation link:documentation (1) (1)
loc link:loc (1) (1)
labelArc link:labelArc (1) (1)
label link:label (1) (1)
Collapse Child Attributes:
Name Type Default Value Use
type xlink:type Required
role xlink:role Required
title xlink:title Optional
id xl:id Optional
<anyAttribute>
<anyAttribute> Allowed namespace: 'http://www.w3.org/XML/1998/namespace'
Collapse Derivation Tree:
Collapse References:
xl:extended