Definition Type: Element
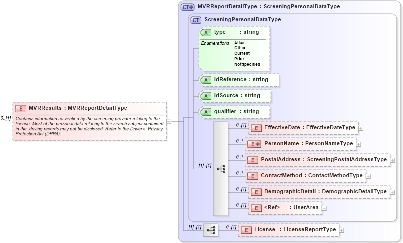
Name: MVRResults
Namespace: http://ns.hr-xml.org/2007-04-15
Type: hr:MVRReportDetailType
Containing Schema: BackgroundReports.xsd
MinOccurs 0
MaxOccurs (1)
Abstract
Documentation:
Contains information as verified by the screening provider relating to the license. Most of the personal data relating to the search subject contained in the driving records may not be disclosed. Refer to the Driver's Privacy Protection Act (DPPA).
Collapse XSD Schema Diagram:
Drilldown into License in schema backgroundreports_xsd Drilldown into UserArea in schema userarea_xsd Drilldown into DemographicDetail in schema screeningtypes_xsd Drilldown into ContactMethod in schema screeningtypes_xsd Drilldown into PostalAddress in schema screeningtypes_xsd Drilldown into PersonName in schema screeningtypes_xsd Drilldown into EffectiveDate in schema screeningtypes_xsd Drilldown into qualifier in schema screeningtypes_xsd Drilldown into idSource in schema screeningtypes_xsd Drilldown into idReference in schema screeningtypes_xsd Drilldown into type in schema screeningtypes_xsd Drilldown into ScreeningPersonalDataType in schema screeningtypes_xsd Drilldown into MVRReportDetailType in schema backgroundreports_xsdXSD Diagram of MVRResults in schema backgroundreports_xsd (HR-XML - Human Resources XML)
Collapse XSD Schema Code:
<xsd:element name="MVRResults" type="MVRReportDetailType" minOccurs="0">
    <xsd:annotation>
        <xsd:documentation>Contains information as verified by the screening provider relating to the license. Most of the personal data relating to the search subject contained in the  driving records may not be disclosed. Refer to the Driver's  Privacy Protection Act (DPPA). </xsd:documentation>
    </xsd:annotation>
</xsd:element>
Collapse Child Elements:
Name Type Min Occurs Max Occurs
EffectiveDate hr:EffectiveDate 0 (1)
PersonName hr:PersonName 0 unbounded
PostalAddress hr:PostalAddress 0 unbounded
ContactMethod hr:ContactMethod 0 unbounded
DemographicDetail hr:DemographicDetail 0 (1)
UserArea hr:UserArea 0 (1)
License hr:License 0 (1)
Collapse Child Attributes:
Name Type Default Value Use
type hr:type Optional
idReference hr:idReference Optional
idSource hr:idSource Optional
qualifier hr:qualifier Optional
Collapse Derivation Tree: