Definition Type: Element
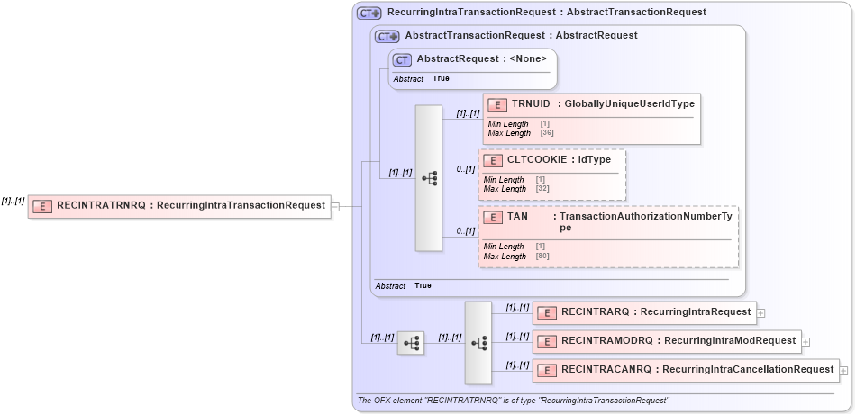
Name: RECINTRATRNRQ
Namespace: http://ofx.net/types/2003/04
Type: ofx:RecurringIntraTransactionRequest
Containing Schema: OFX3_Protocol_dotNET.xsd
MinOccurs (1)
MaxOccurs (1)
Abstract
Collapse XSD Schema Diagram:
Drilldown into RECINTRACANRQ in schema ofx_banking_message_wrappers_xsd Drilldown into RECINTRAMODRQ in schema ofx_banking_message_wrappers_xsd Drilldown into RECINTRARQ in schema ofx_banking_message_wrappers_xsd Drilldown into TAN in schema ofx_common_xsd Drilldown into CLTCOOKIE in schema ofx_common_xsd Drilldown into TRNUID in schema ofx_common_xsd Drilldown into AbstractRequest in schema ofx_common_xsd Drilldown into AbstractTransactionRequest in schema ofx_common_xsd Drilldown into RecurringIntraTransactionRequest in schema ofx_banking_message_wrappers_xsdXSD Diagram of RECINTRATRNRQ in schema ofx3_protocol_dotnet_xsd (OFX - Open Financial Exchange)
Collapse XSD Schema Code:
<xsd:element name="RECINTRATRNRQ" type="ofx:RecurringIntraTransactionRequest" />
Collapse Child Elements:
Name Type Min Occurs Max Occurs
TRNUID ofx:TRNUID (1) (1)
CLTCOOKIE ofx:CLTCOOKIE 0 (1)
TAN ofx:TAN 0 (1)
RECINTRARQ ofx:RECINTRARQ (1) (1)
RECINTRAMODRQ ofx:RECINTRAMODRQ (1) (1)
RECINTRACANRQ ofx:RECINTRACANRQ (1) (1)
Collapse Derivation Tree: