Definition Type: Element
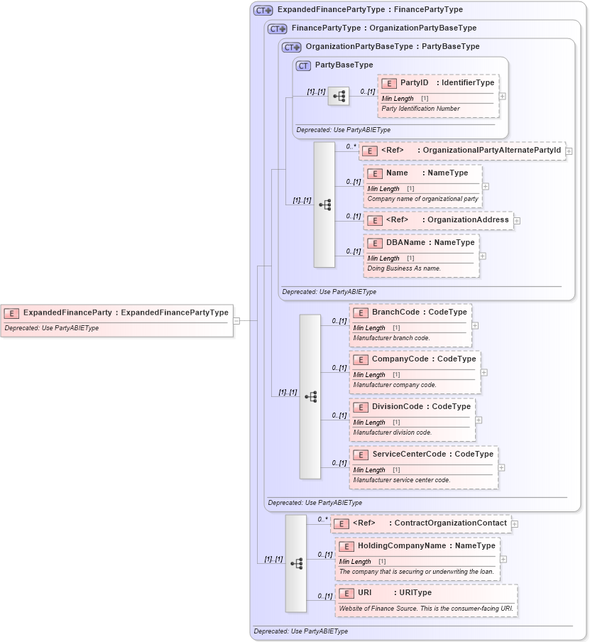
Name: ExpandedFinanceParty
Namespace: http://www.starstandard.org/STAR/5
Type: star:ExpandedFinancePartyType
Containing Schema: DeprecatedComponents.xsd
Abstract
Documentation:
Deprecated: Use PartyABIEType
Collapse XSD Schema Diagram:
Drilldown into URI in schema deprecatedcomponents_xsd Drilldown into HoldingCompanyName in schema deprecatedcomponents_xsd Drilldown into ContractOrganizationContact in schema deprecatedcomponents_xsd Drilldown into ServiceCenterCode in schema deprecatedcomponents_xsd Drilldown into DivisionCode in schema deprecatedcomponents_xsd Drilldown into CompanyCode in schema deprecatedcomponents_xsd Drilldown into BranchCode in schema deprecatedcomponents_xsd Drilldown into DBAName in schema deprecatedcomponents_xsd Drilldown into OrganizationAddress in schema deprecatedcomponents_xsd Drilldown into Name in schema deprecatedcomponents_xsd Drilldown into OrganizationalPartyAlternatePartyId in schema deprecatedcomponents_xsd Drilldown into PartyID in schema deprecatedcomponents_xsd Drilldown into PartyBaseType in schema deprecatedcomponents_xsd Drilldown into OrganizationPartyBaseType in schema deprecatedcomponents_xsd Drilldown into FinancePartyType in schema deprecatedcomponents_xsd Drilldown into ExpandedFinancePartyType in schema deprecatedcomponents_xsdXSD Diagram of ExpandedFinanceParty in schema deprecatedcomponents_xsd (Standards for Technology in Automotive Retail)
Collapse XSD Schema Code:
<xsd:element name="ExpandedFinanceParty" type="ExpandedFinancePartyType">
    <xsd:annotation>
        <xsd:documentation>Deprecated: Use PartyABIEType</xsd:documentation>
    </xsd:annotation>
</xsd:element>
Collapse Child Elements:
Name Type Min Occurs Max Occurs
PartyID star:PartyID 0 (1)
OrganizationalPartyAlternatePartyId star:OrganizationalPartyAlternatePartyId 0 unbounded
Name star:Name 0 (1)
OrganizationAddress star:OrganizationAddress 0 (1)
DBAName star:DBAName 0 (1)
BranchCode star:BranchCode 0 (1)
CompanyCode star:CompanyCode 0 (1)
DivisionCode star:DivisionCode 0 (1)
ServiceCenterCode star:ServiceCenterCode 0 (1)
ContractOrganizationContact star:ContractOrganizationContact 0 unbounded
HoldingCompanyName star:HoldingCompanyName 0 (1)
URI star:URI 0 (1)
Collapse Derivation Tree: