Definition Type: ComplexType
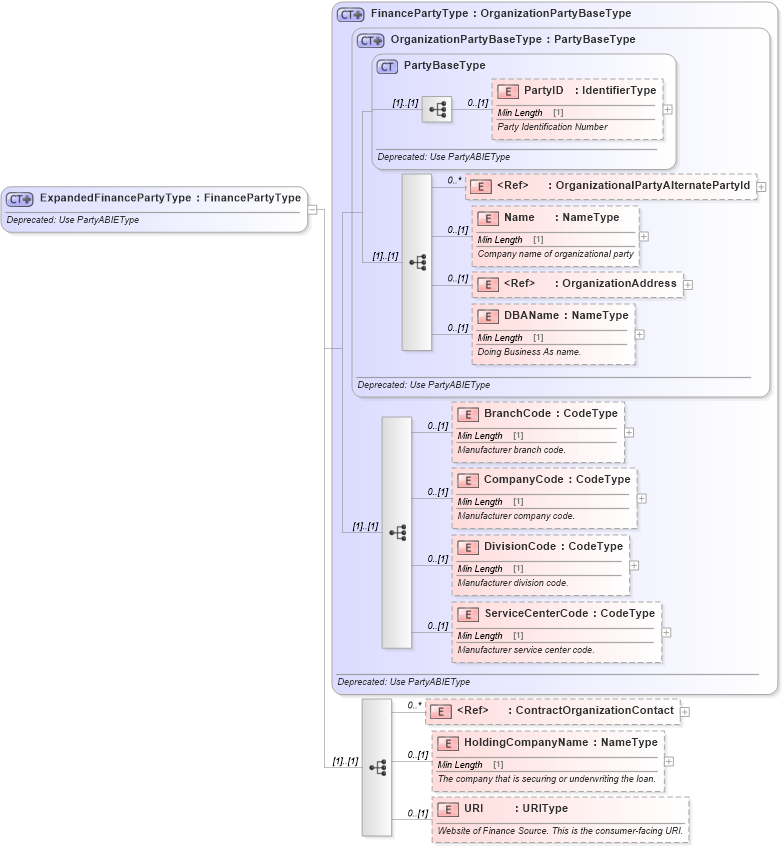
Name: ExpandedFinancePartyType
Namespace: http://www.starstandard.org/STAR/5
Type: star:FinancePartyType
Containing Schema: DeprecatedComponents.xsd
Abstract
Documentation:
Deprecated: Use PartyABIEType
Collapse XSD Schema Diagram:
Drilldown into URI in schema deprecatedcomponents_xsd Drilldown into HoldingCompanyName in schema deprecatedcomponents_xsd Drilldown into ContractOrganizationContact in schema deprecatedcomponents_xsd Drilldown into ServiceCenterCode in schema deprecatedcomponents_xsd Drilldown into DivisionCode in schema deprecatedcomponents_xsd Drilldown into CompanyCode in schema deprecatedcomponents_xsd Drilldown into BranchCode in schema deprecatedcomponents_xsd Drilldown into DBAName in schema deprecatedcomponents_xsd Drilldown into OrganizationAddress in schema deprecatedcomponents_xsd Drilldown into Name in schema deprecatedcomponents_xsd Drilldown into OrganizationalPartyAlternatePartyId in schema deprecatedcomponents_xsd Drilldown into PartyID in schema deprecatedcomponents_xsd Drilldown into PartyBaseType in schema deprecatedcomponents_xsd Drilldown into OrganizationPartyBaseType in schema deprecatedcomponents_xsd Drilldown into FinancePartyType in schema deprecatedcomponents_xsdXSD Diagram of ExpandedFinancePartyType in schema deprecatedcomponents_xsd (Standards for Technology in Automotive Retail)
Collapse XSD Schema Code:
<xsd:complexType name="ExpandedFinancePartyType">
    <xsd:annotation>
        <xsd:documentation>Deprecated: Use PartyABIEType</xsd:documentation>
    </xsd:annotation>
    <xsd:complexContent>
        <xsd:extension base="FinancePartyType">
            <xsd:sequence>
                <xsd:element maxOccurs="unbounded" minOccurs="0" ref="ContractOrganizationContact">
                    <xsd:annotation>
                        <xsd:documentation>
                            <ccts:Definition xmlns:ccts="urn:un:unece:uncefact:documentation:1.1">Organizational Party contact information</ccts:Definition>
                        </xsd:documentation>
                    </xsd:annotation>
                </xsd:element>
                <xsd:element minOccurs="0" name="HoldingCompanyName" type="udt:NameType">
                    <xsd:annotation>
                        <xsd:documentation>
                            <ccts:Definition xmlns:ccts="urn:un:unece:uncefact:documentation:1.1">The company that is securing or underwriting the loan.</ccts:Definition>
                        </xsd:documentation>
                    </xsd:annotation>
                </xsd:element>
                <xsd:element minOccurs="0" name="URI" type="qdt:URIType">
                    <xsd:annotation>
                        <xsd:documentation>
                            <ccts:Definition xmlns:ccts="urn:un:unece:uncefact:documentation:1.1">Website of Finance Source. This is the consumer-facing URI.</ccts:Definition>
                        </xsd:documentation>
                    </xsd:annotation>
                </xsd:element>
            </xsd:sequence>
        </xsd:extension>
    </xsd:complexContent>
</xsd:complexType>
Collapse Child Elements:
Name Type Min Occurs Max Occurs
PartyID star:PartyID 0 (1)
OrganizationalPartyAlternatePartyId star:OrganizationalPartyAlternatePartyId 0 unbounded
Name star:Name 0 (1)
OrganizationAddress star:OrganizationAddress 0 (1)
DBAName star:DBAName 0 (1)
BranchCode star:BranchCode 0 (1)
CompanyCode star:CompanyCode 0 (1)
DivisionCode star:DivisionCode 0 (1)
ServiceCenterCode star:ServiceCenterCode 0 (1)
ContractOrganizationContact star:ContractOrganizationContact 0 unbounded
HoldingCompanyName star:HoldingCompanyName 0 (1)
URI star:URI 0 (1)
Collapse Derivation Tree:
Collapse References:
star:ExpandedFinanceParty