Definition Type: ComplexType
Name: OrganizationalOwnerPartyExtendedROType
Namespace: http://www.starstandard.org/STAR/5
Type: star:OrganizationalOwnerPartyExtendedType
Containing Schema: DeprecatedComponents.xsd
Abstract
Documentation:
Deprecated: Use PartyABIEType
Collapse XSD Schema Diagram:
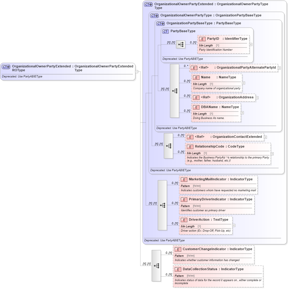
Drilldown into DataCollectionStatus in schema deprecatedcomponents_xsd Drilldown into CustomerChangeIndicator in schema deprecatedcomponents_xsd Drilldown into DriverAction in schema deprecatedcomponents_xsd Drilldown into PrimaryDriverIndicator in schema deprecatedcomponents_xsd Drilldown into MarketingMailIndicator in schema deprecatedcomponents_xsd Drilldown into RelationshipCode in schema deprecatedcomponents_xsd Drilldown into OrganizationContactExtended in schema deprecatedcomponents_xsd Drilldown into DBAName in schema deprecatedcomponents_xsd Drilldown into OrganizationAddress in schema deprecatedcomponents_xsd Drilldown into Name in schema deprecatedcomponents_xsd Drilldown into OrganizationalPartyAlternatePartyId in schema deprecatedcomponents_xsd Drilldown into PartyID in schema deprecatedcomponents_xsd Drilldown into PartyBaseType in schema deprecatedcomponents_xsd Drilldown into OrganizationPartyBaseType in schema deprecatedcomponents_xsd Drilldown into OrganizationalOwnerPartyType in schema deprecatedcomponents_xsd Drilldown into OrganizationalOwnerPartyExtendedType in schema deprecatedcomponents_xsdXSD Diagram of OrganizationalOwnerPartyExtendedROType in schema deprecatedcomponents_xsd (Standards for Technology in Automotive Retail)
Collapse XSD Schema Code:
<xsd:complexType name="OrganizationalOwnerPartyExtendedROType">
    <xsd:annotation>
        <xsd:documentation>Deprecated: Use PartyABIEType</xsd:documentation>
    </xsd:annotation>
    <xsd:complexContent>
        <xsd:extension base="OrganizationalOwnerPartyExtendedType">
            <xsd:sequence>
                <xsd:element minOccurs="0" name="CustomerChangeIndicator" type="udt:IndicatorType">
                    <xsd:annotation>
                        <xsd:documentation>
                            <ccts:Definition xmlns:ccts="urn:un:unece:uncefact:documentation:1.1">Indicates whether customer information has changed</ccts:Definition>
                        </xsd:documentation>
                    </xsd:annotation>
                </xsd:element>
                <xsd:element minOccurs="0" name="DataCollectionStatus" type="udt:IndicatorType">
                    <xsd:annotation>
                        <xsd:documentation>
                            <ccts:Definition xmlns:ccts="urn:un:unece:uncefact:documentation:1.1">Indicates status of data for the record it appears on , either complete or
                           incomplete</ccts:Definition>
                        </xsd:documentation>
                    </xsd:annotation>
                </xsd:element>
            </xsd:sequence>
        </xsd:extension>
    </xsd:complexContent>
</xsd:complexType>
Collapse Child Elements:
Name Type Min Occurs Max Occurs
PartyID star:PartyID 0 (1)
OrganizationalPartyAlternatePartyId star:OrganizationalPartyAlternatePartyId 0 unbounded
Name star:Name 0 (1)
OrganizationAddress star:OrganizationAddress 0 (1)
DBAName star:DBAName 0 (1)
OrganizationContactExtended star:OrganizationContactExtended 0 (1)
RelationshipCode star:RelationshipCode 0 (1)
MarketingMailIndicator star:MarketingMailIndicator 0 (1)
PrimaryDriverIndicator star:PrimaryDriverIndicator 0 (1)
DriverAction star:DriverAction 0 (1)
CustomerChangeIndicator star:CustomerChangeIndicator 0 (1)
DataCollectionStatus star:DataCollectionStatus 0 (1)
Collapse Derivation Tree:
Collapse References:
star:OrganizationalOwnerPartyExtendedRO