Definition Type: Element
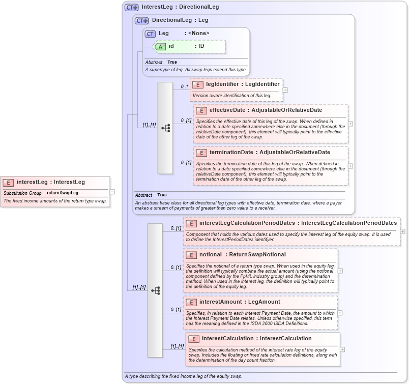
Name: interestLeg
Namespace: http://www.fpml.org/FpML-5/transparency
Type: nsF:InterestLeg
Containing Schema: fpml-eq-shared-5-10.xsd
Abstract
Documentation:
The fixed income amounts of the return type swap.
Collapse XSD Schema Diagram:
Drilldown into interestCalculation in schema fpml-eq-shared-5-10_xsd3 Drilldown into interestAmount in schema fpml-eq-shared-5-10_xsd3 Drilldown into notional in schema fpml-eq-shared-5-10_xsd3 Drilldown into interestLegCalculationPeriodDates in schema fpml-eq-shared-5-10_xsd3 Drilldown into terminationDate in schema fpml-shared-5-10_xsd5 Drilldown into effectiveDate in schema fpml-shared-5-10_xsd5 Drilldown into legIdentifier in schema fpml-shared-5-10_xsd5 Drilldown into id in schema fpml-shared-5-10_xsd5 Drilldown into Leg in schema fpml-shared-5-10_xsd5 Drilldown into DirectionalLeg in schema fpml-shared-5-10_xsd5 Drilldown into InterestLeg in schema fpml-eq-shared-5-10_xsd3XSD Diagram of interestLeg in schema fpml-eq-shared-5-10_xsd3 (Financial products Markup Language (FpML®))
Collapse XSD Schema Code:
<xsd:element name="interestLeg" type="InterestLeg" substitutionGroup="returnSwapLeg">
    <xsd:annotation>
        <xsd:documentation xml:lang="en">The fixed income amounts of the return type swap.</xsd:documentation>
    </xsd:annotation>
</xsd:element>
Collapse Child Elements:
Name Type Min Occurs Max Occurs
legIdentifier nsF:legIdentifier 0 unbounded
effectiveDate nsF:effectiveDate 0 (1)
terminationDate nsF:terminationDate 0 (1)
interestLegCalculationPeriodDates nsF:interestLegCalculationPeriodDates 0 (1)
notional nsF:notional 0 (1)
interestAmount nsF:interestAmount 0 (1)
interestCalculation nsF:interestCalculation (1) (1)
Collapse Child Attributes:
Name Type Default Value Use
id nsF:id (Optional)
Collapse Derivation Tree:
Collapse References:
nsF:returnSwapLeg